小王公司要开发一个养鸭子的模拟养育游戏。游戏中会出现各种类型的鸭子。小王设计了一个基础的鸭子类——Duck类,这个类有3个方法:
【quack】用来描述鸭子叫声的方法; 【swim】用来描述鸭子游泳姿态的方法; 【display】用来描述鸭子外貌的方法;
然后通过继承Duck类,根据鸭子的不同种类/类型创建了很多的鸭子子类,比如:绿头鸭、红头鸭、橡皮鸭等等。程序运行很棒,过了几天,领导说,小王啊,咱们游戏中小鸭子行为举止太单一了,能不能让这些鸭子能飞起来,这样看着效果更好。小王说:“没问题,这个好办!”。

这时,小王就在父类Duck里增加了一个fly()方法,然后就自信的去部署程序然后睡觉了。第二天,给客户演示的游戏展示大会上,自信满满的领导在演示时,发生了可怕的事情,那就是,一大堆橡皮鸭也在游戏中飞来飞去。游戏发布会失败了!

小王被领导狠狠的批评了一顿,回去后,就开始改bug,把橡皮鸭的fly方法重写为不会飞,并且一个个的检查了游戏中的40多个类型的鸭子的所有行为(因为都是从父类继承的)。小李当天加班到了凌晨4点。

他突然发现了自己设计中非常严重的问题,那就是,按照现在的设计方式,每当有新的鸭子子类出现的时候,他就要被迫检查所有父类继承过来的方法是否需要覆盖重写,比如fly(),quark()等。这简直是个巨大的大坑。
那我们有什么办法可以解决上面的问题吗?当然是可以的,那就是我们今天要介绍的设计模式——策略模式。
策略模式(Strategy Pattern)
定义了算法族,分别封装起来,让它们之间可以互相替换,此模式让算法的变化独立于使用算法的客户。
这里面的核心思想就是,将变化的行为抽取出来,然后采用组合的方式而非继承的方式来为目标类增加所需能力。以上面的故事为例,我们可以将fly行为、quack行为等抽取出来,分别定义为接口。然后,通过实现FlyBehavior接口或QuackBehavior接口来丰富具体飞行与叫声行为(即:算法族),然后在具体的鸭子实现类中,引入不同的飞行和叫声的子类实现,从而实现行为的多样性。并且,可以通过更换子类来变更鸭子的具体行为。
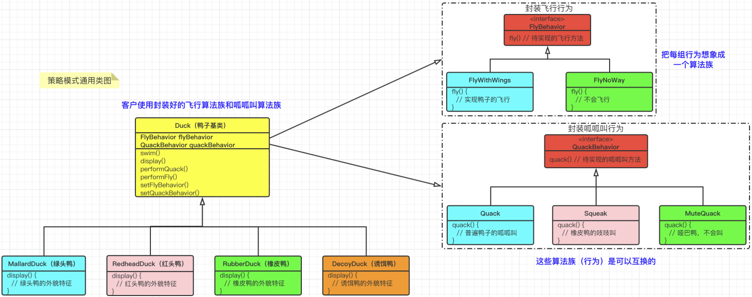
根据上面小王的故事,我们来用策略模式对其第一版的设计进行改造一下。首先,将飞行行为和叫声行为从Duck父类中抽取出来,分别定义为FlyBehavior接口和QuackBehavior接口。
然后针对FlyBehavior飞行行为接口定义如下实现类:
【FlyWithWings】用翅膀飞行的行为; 【FlyNoWay】不会用翅膀进行飞行的行为;
然后针对QuackBehavior叫声行为接口定义如下实现类:
【Quack】呱呱的叫; 【Squeak】吱吱的叫; 【MuteQuack】不会叫;
好了,上面的这5个实现类就是所谓的算法族,为什么被称为算法族呢?我们日常编写代码,其实就是由数据结构+算法行为组成的,所有的行为都可以称之为算法,所以,针对飞行行为和叫声行为,都被称为算法族。
除了算法族之外,我们创建Duck父类,以及各种不同种类的鸭子,例如:绿头鸭、红头鸭、橡皮鸭……
具体的类图实现请见下图所示:

创建抽象鸭子父类:Duck.java
public abstract class Duck {
protected FlyBehavior flyBehavior;
protected QuackBehaviorBehavior quackBehaviorBehavior;
public abstract void display();
public void swin() {
System.out.println("鸭子游泳");
}
public void performQuack() {
quackBehaviorBehavior.quack();
}
public void performFly() {
flyBehavior.fly();
}
public void setFlyBehavior(FlyBehavior flyBehavior) {
this.flyBehavior = flyBehavior;
}
public void setQuackBehaviorBehavior(QuackBehaviorBehavior quackBehaviorBehavior) {
this.quackBehaviorBehavior = quackBehaviorBehavior;
}
}创建鸭子的具体实现子类:DecoyDuck.java、MallardDuck.java、RedheadDuck.java、RubberDuck.java
/**
* @description 诱饵鸭
* @author: muse
**/
public class DecoyDuck extends Duck {
public DecoyDuck() {
flyBehavior = new FlyNoWay(); // 不会飞
quackBehaviorBehavior = new MuteQuack(); // 哑巴鸭,不会叫
}
public void display() {
System.out.println("诱饵鸭的外貌特征");
}
}
/**
* @description 绿头鸭
* @author: muse
**/
public class MallardDuck extends Duck {
public MallardDuck() {
flyBehavior = new FlyWithWings(); // 鸭子飞行
quackBehaviorBehavior = new Quack(); // 红头鸭的呱呱叫
}
public void display() {
System.out.println("绿头鸭的外貌特征");
}
}
/**
* @description 红头鸭
* @author: muse
**/
public class RedheadDuck extends Duck {
public RedheadDuck() {
flyBehavior = new FlyWithWings(); // 鸭子飞行
quackBehaviorBehavior = new Quack(); // 红头鸭的呱呱叫
}
public void display() {
System.out.println("红头鸭的外貌特征");
}
}
/**
* @description 橡皮鸭
* @author: muse
**/
public class RubberDuck extends Duck {
public RubberDuck() {
flyBehavior = new FlyNoWay(); // 不会飞
quackBehaviorBehavior = new Squeak(); // 橡皮鸭的吱吱叫
}
public void display() {
System.out.println("橡皮鸭的外貌特征");
}
}创建飞行行为接口:FlyBehavior.java
/**
* @description 飞行行为
* @author: muse
**/
public interface FlyBehavior {
void fly();
}创建具体的飞行行为子类:FlyNoWay.java、FlyWithWings.java
/**
* @description 不会飞行
* @author: muse
**/
public class FlyNoWay implements FlyBehavior {
public void fly() {
System.out.println("不会飞行");
}
}
/**
* @description 实现鸭子的飞行
* @author: muse
**/
public class FlyWithWings implements FlyBehavior {
public void fly() {
System.out.println("实现鸭子的飞行");
}
}创建叫声行为接口:QuackBehaviorBehavior.java
/**
* @description 叫声行为
* @author: muse
**/
public interface QuackBehaviorBehavior {
void quack();
}创建具体的叫声行为子类:MuteQuack.java、Quack.java和Squeak.java
/**
* @description 不会叫
* @author: muse
**/
public class MuteQuack implements QuackBehaviorBehavior {
public void quack() {
System.out.println("哑巴鸭,不会叫");
}
}
/**
* @description 呱呱叫
* @author: muse
**/
public class Quack implements QuackBehaviorBehavior {
public void quack() {
System.out.println("普通鸭子的呱呱叫");
}
}
/**
* @description 吱吱叫
* @author: muse
**/
public class Squeak implements QuackBehaviorBehavior {
public void quack() {
System.out.println("橡皮鸭的吱吱叫");
}
}测试类:StrategyTest.java
/**
* @description 测试类
* @author: muse
**/
public class StrategyTest {
public static void main(String[] args) {
Duck rubberDuck = new RubberDuck(); // 生成橡皮鸭
rubberDuck.display();
rubberDuck.performFly();
System.out.println("-----------对橡皮鸭进行改造,让它能飞起来------------");
rubberDuck.setFlyBehavior(new FlyWithWings()); // 更换会飞的算法族
rubberDuck.performFly();
}
}今天的文章内容就这些了:
写作不易,笔者几个小时甚至数天完成的一篇文章,只愿换来您几秒钟的 点赞 & 分享 。
更多技术干货,欢迎大家关注公众号“爪哇缪斯” ~ \(^o^)/ ~ 「干货分享,每天更新」
原创声明:本文系作者授权腾讯云开发者社区发表,未经许可,不得转载。
如有侵权,请联系 cloudcommunity@tencent.com 删除。
原创声明:本文系作者授权腾讯云开发者社区发表,未经许可,不得转载。
如有侵权,请联系 cloudcommunity@tencent.com 删除。