1. 如图,BGP 下有如下配置,下面哪些描述是错误的?

A、Timer 取最小值,所以最终结果是 peer1.1.1.2 的timer 值取kee palive 10 hold 30
B、Peer 配置优先,所以最终结果是 peer1.1.1.2 的timer 值取 keepalive 10 hold 30
C、全局配置优先,所以最终结果是 peer1.1.1.2 的timer 值取 keepa live 30 hold 90
D、缺省配置为 timer keepalive 60 hold 180,故 peer 1.1.1.2 具有比缺省值更快地检测 Peer 连接故障的速度
答案:AC
解析:当两个BGP 对等体的hold time 时间不一致时,邻居会协商两端能够支持的最低 hold time 时间间隔。存活时间和保持时间生效的优先级关系是单个邻居优先于对等体组,对等体组优先于全局。对于A 选项,不是取最小值,而是取最精确值
2.某网络运行 IS-IS,该网络中一台路由器 R4 的LSP 信息如图所示,下列说法中正确的有?

A、该LSP 是伪节点产生的LSP
B、R4 到达该外部路由的Cost 为 64
C、该LSP 描述的外部路由为 10.0.4.4/32
D、R4 的System ID 为 4004.0000.0004
答案:BCD
解析: 暂无解析
3.三台路由器运行 IS-IS 且已经建立邻居关系,区域号和路由器的等级如图中标记,如果 R1 和R2 之间的链路中断,下列说法正确的有?

A、R1 将R2 生成的 LSP 的Age 设置为 0
B、R2 路由表中的缺省路由会消失
C、R1 运行 SPF 算法将R2 从 SPF 树干中删除
D、R2 路由表中的缺省路由仍然存在
答案:BC
解析: 暂无解析
4.如图所示组网。SWA、SWB、SWC、SWD、运行 RSTP,则以下描述中正确的有哪些选项?

A、边缘端收到BPDU 之后会重新参与生成树的计算
B、配置为边缘端口之后,接口可以快速进入转发状态
C、可以在 SWB 的 GE0/0/2 端口开启边缘端口,让连接终端的接口快速进入转发状态
D、可以在SWC 的 GE0/0/2 端口开启边缘端口,让连接终端的接口快速进入转发状态
答案:ABD
解析: 暂无解析
5.某公司为保证 WLAN 组网的可靠性,在该组网中使用了双链路热备份功能。以下关于主备协商的描述,正确的是哪些选项?

A、若将AC1 和 AC2 的优先级数值和负载情况相同,则会优先 IP 地址小的
B、若将 AC1 和 AC2 的优无级数值和负载情况相同,则会优先 IP 地址大的
C、AP 会选择AC2 为主AC
D、AP 会选择AC1 为主AC
答案:AD
解析: 暂无解析
6.如图所示,SW1 和 SW2 刚运行 RSTP,现正在进行生成树计算。那么以下关于 P/A 机制中端口同步过程的描述,正确的是哪些选项?

A、SW2 各端口同步后,下游端口均进入 Discarding 状态
B、SW2 收到根桥发送来的Proposal 位置位的 RST BPDU,开始将自己的所有端口进入同步状态
C、在各端口同步的同时,SW2 会返回Agreement 位置位的回应RS T BPDU
D、SW2 的下游端口同步时,AP 端口的状态不变
答案:ABC
解析:如果下游接口在比较BPDU 中确定为 RP,则会将自己的所有下游 DP 接口(除 edge port 以外)和原RP 接口变为discarding 状态阻塞掉(即端口 sync)。所以排除“SW2 的下游端口同步时,AR 端口的状态不变”选项,其他选项正确
7.某路由器上的 ACL 配置如图所示,那么满足该条件的地址包括以下哪些选项?

A、10.1.2.1/32 B、10.1.1.1/32 C、10.1.3.1/32 D、10.1.4.1/32
答案:BC
解析: 暂无解析
8.某台路由器的输出信息如图所示,以下描述正确的有哪些选项?

A、路由器RouterID 为 10.0.1.1
B、路由器RouterID 为 10.0.2.2
C、本路由器的接收地址为 10.0.12.2
D、本路由器是 DR
答案:BCD
解析: 暂无解析
9.某台路由器运行 IS-IS,其邻居信息输出如图所示,以下描述中正确的是哪些选项?

A、本路由器的 GE0/0/0 接口只建立了 Level-1 的邻居关系
B、本路由器的 S4/0/0 接口同时建立了 Level-1 和Level-2 的邻居关系
C、本路由器的 S4/0/0 接口只建立了 Level-1 的邻居关系
D、本路由器的GE0/0/0 接口同时建立了 Level-1 和Level-2 的邻居关系
答案:BD
解析: 暂无解析
10.如图所示是一个组播网络,以下哪些端口是组播组成员端口?

A、IF4 B、IF3 C、IF1 D、IF2
答案:ACD
解析: 暂无解析
11.如图所示,四台路由器运行 IS-IS,并且都是 Level-1-2 路由器,区域号如图所示,下列说法中正确的是?

A、R1 和R3 只能建立 Level-2 的邻居关系
B、R3 和R4 同时建立 Level-1 和Level-2 的邻居关系
C、R1 和R2 只建立 Level-1 的邻居关系
D、R1 和R4 只能建立 Level-2 的邻居关系
答案:AD
解析: 暂无解析
12.如图所示,用户配置了 VRRP 备份组的相关参数,未显示参数保持缺省状态。现优先级为 240 的R3 加入到该 VRRP 备份组,那么以下描述正确的是哪些选项

A、R2 依旧为Backup 设备
B、R3 会成为Backup 设备
C、R1 会切换为 Backup 设备
D、R1 依旧为Master 设备
答案:AC
解析: 暂无解析
13.如图所示是路由器 RTA 的部分配置,关于此部分配置的描述,正确的是以下哪些选项?

A、接口GigabitEthernet1/0/0 的直连路由可以发布到 OSPF 的数据库中
B、该接口的 IP 地址无法作为 OSPF 的 Router ID
C、该接口无法发送OSPF 的任何报文,并且会忽略收到的 OSPF 报文
D、该路由器的 OSPF 进程号是 100
答案:ACD
解析: 暂无解析
14.如图所示两台路由器之间建立 IS-IS 邻居关系,以下关于建立邻居关系过程的描述,正确的是哪些选项?

A、该广播网络中,R1 和R2 使用三次握手建立邻接关系
B、广播网络中需要选举 DIS,在邻接关系建立后,路由器会等待两个 Hello 报文间隔,再进行 DIS 的选举
C、R2 收到 R1 发送的 IIH 文后,将邻接状态标识为 Initial。然后,R 2 再向R1 回复Level-1 LAN IIH,此报文中标识 R1 为R2 的邻接
D、在Down 状态下,R1 单播发送Level-1 LAN IIH,此报文中邻接列表为空
答案:ABC
解析: 选举过程如下:1、在 Down 状态下,R1 组播发送Level-1 L AN IIH,此报文中邻接列表为空。2、R2 收到此报文后,将邻接状态标识为Initial。然后,R2 再向 R1 回复 Level-1 LAN IIH ,此报文中标识R1 为R2 的邻接 3、R2 收到此报文后,将邻接状态标识为 Initial。然后,R2 再向 R1 回复Level-1 LAN IIH ,此报文中标识R1 为R2 的邻接 4、R2 收到此报文后,将邻接状态标识为 Initial。然后,R2所以选项“在Down 状态下,R1 单播发送 Level-1 LAN IIH,此报文中邻接列表为空”是错误的,其他选项正确
15.某设备查看 LSDB 的输出如图所示,根据图中内容分析,我们能够获取到哪些信息?

A、10.1.0.4 这条 LSA 已经在这台路由器上存活了 875 秒
B、路由器 4.4.4.4 属于骨干区城
C、整个 OSPF 域内没有使用路由汇聚
D、路由器 1.1.1.1 属于非骨干区域
E、路由器 2.2.2.2 是一个ASBR,但和 4.4.4.4 不属于同一区域答案:ADE
解析: 暂无解析
16.如图所示组网,在不做任何属性修改的情况下,以下关于 R5 优选路由的描述,正确的是哪些选项?

A、R5 会优先R2 通告的路由,因为该条路由的AS_Path 属性值较短
B、R5 会实现负载分担
C、R4 发送 10.0.1.0/24 路由的AS_Path 是(100 300 400)
D、R2 发送 10.0.1.0/24 路由的AS_Path 是(200 100)
答案:AD
解析: 暂无解析
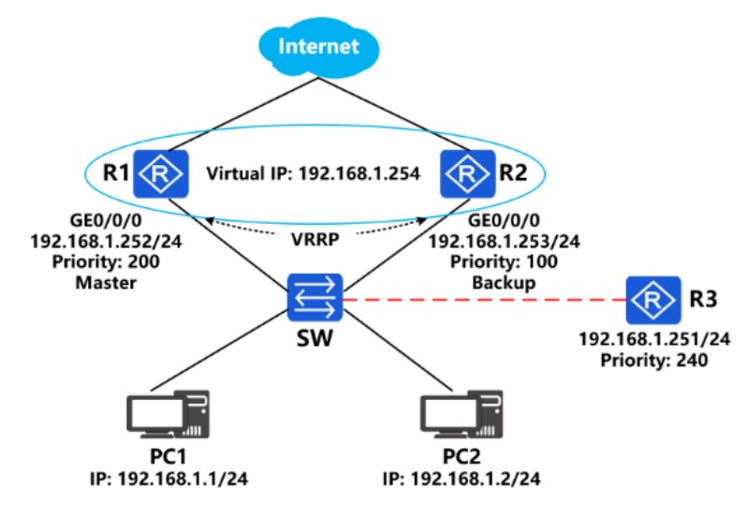
17.如图所示,R1 和 R2 组成了一个VRRP 备份组,那么以下关于该备份组的描述,正确的是哪些选项?

A、三台 PC 的数据经由 R2 转发至 Internet
B、三台 PC 的数据经由 R1 转发至 Internet
C、若 R1 发生故障会改变流量走向
D、若R2 发生故障会改变流量走向
答案:AD
解析: 虚拟网关地址为 192.168.1.254,为 R2 接口的实际地址,因为R2 直接成为master,无需比较优先级
18.如图所示,四台华为交换设备都已运行和配置 MSTP 协议,现要求MSTP 域名设置为 Huawei,则需在四台设备上配置以下哪些命令?

A、Region-name Huawei
B、Activeregion-configuration
C、Stpregion-configuration
D、Domain Huawei
答案:ABC
解析: 暂无解析
19.四台路由器运行 IS-IS 且已经建立邻接关系,区域号和路由器的等级如图中标记,R1 和R2 之间为PPP 链路,R3 为 DIS,以下描述中正确的是哪些选项?

A、R2 以单播方式将 LSP 发送给R3 和 R4
B、R3 周期性发送 CSNP 帮助实现Level-2 LSDB 同步
C、R2 如果发送 Level-2 的LSP 消息,R3 路由器需要发送 PSNP 进行确认
D、R1 如果发送 LSP 消息,R2 需要发送 PSNP 进行确认答案:BD
解析: 暂无解析
20.某LSA 具体内容如图所示,根据图中内容判断,以下描述正确的是哪些?
A、该 LSA 携带了一个连接到虚连接的链路状态信息
B、关于 Link Data 为 12.12.12.2 这条链路信息,它的 Link ID 表示是其邻居的Router-ID
C、该 Router LSA 由ABR 产生
D、关于 Link Data 为 23.23.23.2 这条链路信息,它的 Link ID 表示的是这条链路的目的网段
答案:AC
解析: B.选项有错,TransNet 类型的一类 LSA,Link ID 应该是 DR的接口 IP 地址
21.访问控制列表(ACL)包括以下哪些类型?
A、用户自定义ACL B、二层ACL C、基本ACL D、高级ACL
答案:ABCD
解析: 暂无解析
22.如图所示,R1 和R2 已配置本端发送时间间隔、本端接收时间间隔及本端BFD 检测倍数,以下关于 R1 协商后时间参数的描述,正确的是哪些项?

A、R1 协商后的接收时间为 150 毫秒
B、R1 协商后的发送时间为 50 毫秒
C、R2 协商后的接收时间为 200 毫秒
D、R2 协商后的发送时间为 150 毫秒
答案:BC
解析: 暂无解析
23. 如图所示,根据图中分析,以下哪些路由不能够被引入 OSPF 1中?

A、1.1.1.1/32
B、1.1.1.1/24
C、1.1.1.1/26
D、1.1.1.2/16
答案:BCD
解析: route-policy 有隐含的拒绝所有,除了 1.1.1.1/32,其他的路由都会被拒绝。
24.以下关于路由器转发数据的描述,正确的是哪些项?

A、若所查表项中的路由下一跳非直连,则会进行路由迭代
B、路由器会依据 FIB 转发表中的表项,来确定下一跳和出接口
C、路由器会依据本地核心路由表中的表项,来确定下一跳和出接口
D、路由器会依据协议路由表中的表项,来确定下一跳和出接口
答案:AB
解析: 暂无解析
25.以下是某台设备通过 display bgp routing-table 10.0.0.0 16 命令查看BGP 路由的信息,则关于该信息的描述,正确的是哪些项?

A、该设备所在AS 号是 300
B、聚合设备的Router ID 是 10.0.4.4
C、该路由是从 10.0.3.3 传递过来的
D、该路由是聚合路由
答案:CD
解析: 暂无解析
26.如图所示,以下哪些路由能够被该前缀列表匹配?

A、20.0.1.0/24 B、20.0.0.0/25 C、20.0.1.0/23 D、20.0.0.0/28
答案:ABD
解析: 暂无解析
27.如图所示,四台交换机已运行 RSTP 协议并完成生成树的计算。那么以下关于端口角色的描述,正确的是哪些项?

A、SW3 的G0/0/1 口是RP 口,G0/0/2 口是AP
B、SW4 的 G0/0/1 口是AP 口,G0/0/2 口是RP
C、SW4 的 G0/0/1 口是RP 口,G0/0/2 口是AP
D、SW3 的 G0/0/1 口是AP 口,G0/0/2 口是RP
答案:AC
解析: 暂无解析
28.如图所示,四台交换机已运行并计算收敛完生成树,现将 SW3 口的所有端口开销设为 20000,那么以下描述正确是哪些项?

A、SW3 的G0/0/3 口会从 DPD 变更为AP 口
B、SW4 的 G0/0/2 口保持原端口角色
C、SW4 的 G0/0/2 口会从AP 口变更为 DP 口
D、SW3 的 G0/0/3☐保持原端口角色
答案:BD
解析: 暂无解析
29.如图所示的广播网络中,OSPF 运行在四台路由器上,且在同一区域和同一网段。OSPF 会自动选举一个 DR 和一个BDR,其余的两台路由器会成为DRother,从而达到更好的备份效果

A、正确 B、错误
答案:A
解析:广播和非广播需要选举,首先比较优先级,优先级高的获胜,然后比较Router-ID 大的
30.DDOS 攻击是指攻击者通过控制大量的僵尸主机,向目标网络发送大量精心构造的攻击报文,从而使被攻击者产生拒绝向正常用户的请求提供服务的效果
A、正确 B、错误
答案:A
解析: 暂无解析