随着汽车新四化“电动化、网联化、智能化、共享化”全面推进,几乎每一项新技术的诞生都离不开汽车电子的身影。其中,电子控制单元(Electronic Control Unit,ECU)作为汽车电子控制系统的核心。与传统ECU相比,采用AUTOSAR(AUTomotive Open System ARchitecture,汽车开放系统架构)这种分层架构,极大降低了汽车嵌入式系统软、硬件耦合度。

此外,随着国内新能源汽车相关控制器正向开发需求的增长,AUTOSAR规范越来越受到大家的关注,并且应用需求也越来越大。国内一些主流整车厂以及零部件供应商都开始致力于符合AUTOSAR规范的车用控制器软件开发。
汽车电子控制系统由传感器(Sensor)、电子控制单元(Electronic Control Unit,ECU)和执行器(Actuator)组成。

传感器作为信号输入装置,用来检测和采集各种信息,如温度、压力、转速等,可以将非电量信号转换为电信号传给电子控制单元。
ECU 即汽车嵌入式系统(Automotive Embedded System,AES),ECU对传感器的信号进行处理,通过控制算法向执行器发出控制指令。硬件部分主要由微控制器(Microcontroller,MCU)及外围电路组成;软件部分主要包括硬件抽象层(Hardware Abstraction Layer,HAL)、嵌入式操作系统及底层软件和应用软件层。
执行器为执行某种控制功能的装置,用于接收来自ECU的控制指令,并对控制对象实施相应的操作。
ECU 实际开发流程中,从需求分析与定义到系统集成测试,总线通讯贯穿始终。
比如在需求分析与定义阶段,开发团队首先要梳理整车功能需求,明确各 ECU 需要实现的功能及彼此间的数据交互需求。
基于这些需求,工程师使用 ARXML (AUTOSAR Extensible Markup Language)文件定义 ECU 间的通讯协议,包括选择 CAN、Flexray 还是 SOME/IP 总线,以及详细规划报文结构、信号编码等内容。
以 CAN 总线为例,ARXML 文件中会明确 CAN 报文的 ID、数据长度、信号位置及编码方式等信息。开发人员依据这些规范进行代码实现,确保各个 ECU 在 CAN 总线上准确收发数据。
在集成测试阶段,ARXML 文件提供的标准化描述,能帮助测试人员快速搭建测试用例,验证 ECU 间的通讯逻辑是否符合预期。比如,通过对比 ARXML 定义的信号与实际总线上抓取的数据,精准定位通讯异常问题,极大提升开发效率与系统稳定性。
ADTF 作为一款专业的汽车数据与时间触发框架软件,是一个基于层级和面向服务的系统架构。

大家也可以看出来,ADTF同样采用模块化的设计,与AUOSAR CP 架构层级设计有异曲同工之妙。
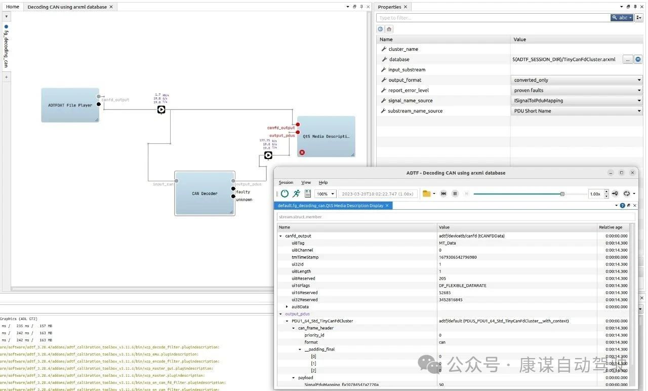
基于Runtime来封装底层服务,通过插件开发可以生成各类工具箱,完成ECU开发中各类测试任务。比如在总线类数据的解析与测试领域有着卓越表现。它具备十分强大的多总线数据处理能力,比如adtf_car_communication_toolbox、adtf_device_toolbox。能够无缝接入 CAN、Flexray、SOME/IP 等多种汽车总线,并基于 ARXML 规则对总线数据进行解析。
在ADTF Car Communication Toolbox中,基于 AUTOSAR ARXML 文件对汽车总线通信数据进行解码,实现了 CAN、FlexRay 和 SOME/IP 等总线协议的解析。



该工具包通过集成 ARXML 解析能力,使 ADTF 具备汽车总线通信的解码功能,适用于车载网络开发、测试与分析场景,帮助工程师将原始总线数据转换为可理解的信号流,提升汽车电子系统的开发效率。
在汽车电子技术飞速发展的当下,基于 ARXML 规则的总线通讯标准化与高效解析能够加快ECU开发流程。
ADTF 具备多总线数据解析与测试能力,结合 ARXML 规则,为 CAN、Flexray、SOME/IP 等总线数据处理提供测试解决方案。
无论是 ECU 开发过程中的协议验证,还是整车集成测试中的问题定位,ADTF 都能快速部署完成测试开发。
原创声明:本文系作者授权腾讯云开发者社区发表,未经许可,不得转载。
如有侵权,请联系 cloudcommunity@tencent.com 删除。
原创声明:本文系作者授权腾讯云开发者社区发表,未经许可,不得转载。
如有侵权,请联系 cloudcommunity@tencent.com 删除。