
作为一个独立开发者(或技术爱好者),我在选择微信小程序开发框架时,主要考虑了以下几个因素:
1、 开发效率:
2、 跨平台能力:
3、 轻量化和社区支持:
最终目标:用最低的学习成本,快速上线一个功能完整、界面美观的个人小程序!
uni-halo 是一个基于 Halo 2.x 提供的 API 接口,开发的一套开源的博客应用。
小程序(推荐)、 APP、 H5
uni-halo项目依赖于Halo 2.x版本程序的项目 API 接口,如果您没有使用Halo 2.x或者使用的是其他的博客程序,您无需再继续往下看
HBuilder X 开发工具和编译 uni-halo 项目)uni-halo 编译或上传到 微信小程序开发工具)uni-halo 小程序到微信开放平台上线发布)Node.js 版本:14/16/181、 克隆源码
git clone https://github.com/ialley-workshop-open/uni-halo.git2、 打开开发工具 HBuilder X 工具,点击左上角 文件-导入-从本地导入 ,找到下载好的 uni-halo 源码
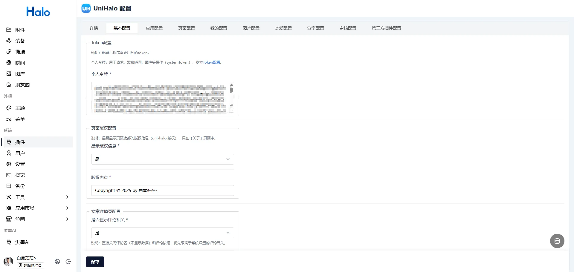
3、 修改配置,配置是一个非常重要的步骤,在配置完成后,才能正常使用小程序,配置分为 源码配置和 插件配置。
uni-halo 源码的 config 目录中,找到 token.config.json 文件,按照提示进行配置。
插件管理 中,找到 UniHalo配置 插件,按照提示进行配置。先将仓库
fork到自己的仓库中,然后再clone到本地,使用main分支。
1、 生成 Token
登录后台,点击左下角的用户头像,进入个人中心 选择 我的-个人令牌,新建令牌,如图:

2、 Token 配置
在项目根目录下找到 token.config.template.js 修改为 token.config.js 文件:
import {getAppConfigs} from "@/config/index";
/** 配置博客的内容 */
const UniHaloConfig = Object.freeze({
/** 基础请求域名:你的Halo博客基础域名 */
BASE_API: "https://baiwumm.com",
/** Halo 插件后台配置 */
systemToken: getAppConfigs()?.basicConfig?.tokenConfig?.personalToken,
})
export default UniHaloConfig;3、 插件配置

UniHalo 的具体配置,可以去插件中查看!
欢迎页 | 首页 | 分类 |
|---|---|---|
![]() | ![]() | ![]() |
图库 | 文章分享 | 关于 |
|---|---|---|
![]() | ![]() | ![]() |
"学习成本低,上手快,成就感满满!"
使用 uni-halo 开发微信小程序的体验非常流畅,整个过程几乎没有遇到太大的阻碍。相比原生开发,它的开箱即用特性让我节省了大量配置时间——只需克隆模板项目,简单修改配置,就能快速预览效果,这种"低代码"的体验让开发变得轻松愉快。
虽然过程中遇到了一些小问题(比如微信 API 的适配),但通过查阅文档和社区讨论都能很快解决。每完成一个功能,看到小程序在手机上流畅运行,那种"我真的做出来了!"的成就感,正是独立开发者最享受的时刻。
如果你也想快速实现一个小程序创意,uni-halo 会是个让人惊喜的选择。它既保留了 Vue.js 的优雅,又提供了微信生态的完整支持,让个人开发者能专注于产品本身,而不是繁琐的环境搭建。
一句话总结:
"从零到上线的过程出乎意料的顺利—— uni-halo 让个人开发者也能轻松做出专业级小程序!"
原创声明:本文系作者授权腾讯云开发者社区发表,未经许可,不得转载。
如有侵权,请联系 cloudcommunity@tencent.com 删除。
原创声明:本文系作者授权腾讯云开发者社区发表,未经许可,不得转载。
如有侵权,请联系 cloudcommunity@tencent.com 删除。