各类办公系统已成为企业提升运营效率的核心工具,OA、CRM、ERP、财务管理系统等信息化平台,如用友、金蝶、鼎捷、智邦国际等行业领先解决方案,正深度赋能企业流程优化与效能提升。
然而,这些系统通常包含企业的关键运营数据,因此许多企业倾向于将它们部署在内部的服务器上以确保数据安全,但随之而来的是如何满足分支机构和外出员工的远程访问需求。

传统方案是使用运营商专线等形式,网络成本相对高,同时需要专业IT人员花费时间部署和维护,无疑是增加了企业的运营负担。

在此背景下,ZeroNews 为企业提供了一种高效、便捷且安全的解决方案,无需企业申请较贵的专线、无需依赖公网IP,也无需耗费时间调整现有的网络架构和配置。
仅需简单的3个步骤,企业就能实现办公系统的安全远程访问,大大提升了灵活性、降低了网络成本。
此外,ZeroNews方案具有很好的兼容性,能够与市面上主流的办公系统方案和品牌无缝对接。无论是用友、管家婆、金蝶、象过河还是浪潮等品牌的系统或方案,都能通过 ZeroNews 实现有效、安全的远程访问。

第一步:下载安装Agent
企业相关人员前往ZeroNews官网下载Agent,完成账号注册,在内网服务器上安装—登录Agent。

第二步:添加映射配置
进入 ZeroNews 平台→添加域名端口→添加映射→选择映射类型开始创建即可。
ZeroNews 支持HTTPS/TCP应用,涵盖80/443及其他常用端口,能够满足企业多样化的办公系统需求。

值得一提的是,ZeroNews 还支持通过自有域名访问您的映射服务,这不仅有助于提升企业的品牌形象与辨识度,增强专业感,还能让业务域名与企业备案信息保持统一,便于内部协作与外部访问。您可以自主控制从域名到证书的一系列管理工作,结合TLS加密技术,真正做到端到端安全加密。
此外,ZeroNews 具备多维智控网关功能,包括IP访问控制、鉴权认证功能,企业可以根据自身安全管理需求,准确设置访问权限,只有满足指定IP或授权账号密码等条件的用户才能远程访问映射的内网办公系统,充分保障了企业的信息安全。

第三步:生成远程访问地址
根据产品提示进行设置,点击确认,将会自动生成一个固定的远程访问地址。

以O2OA为例,企业员工只需在浏览器中输入 ZeroNews 映射的远程访问地址,即可轻松实现远程访问。
以下是本地部署的OA系统平台,通过 IP:PORT,可正常打开。

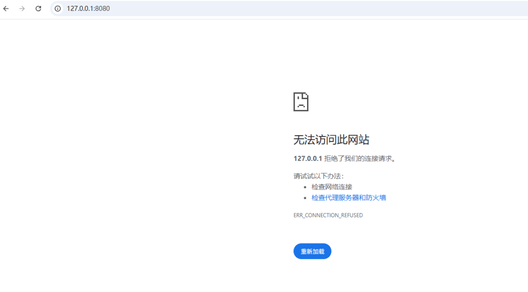
如您在外网环境时,无法通过内网IP 127.0.0.1:8080 访问公司的OA系统。

通过 ZeroNews ,将内网IP映射为公网域名如:127.0.0.1:8080 >>> zeronewsoa

在浏览器访问 zeronewsoa 即可访问您公司里的OA系统。

ZeroNews 解决方案正在重新定义企业远程办公标准,通过技术创新平衡安全与效率的天平,为数字化转型中的企业提供更优的协同办公基础设施。
原创声明:本文系作者授权腾讯云开发者社区发表,未经许可,不得转载。
如有侵权,请联系 cloudcommunity@tencent.com 删除。
原创声明:本文系作者授权腾讯云开发者社区发表,未经许可,不得转载。
如有侵权,请联系 cloudcommunity@tencent.com 删除。