系统架构设计师-操作系统
前言:
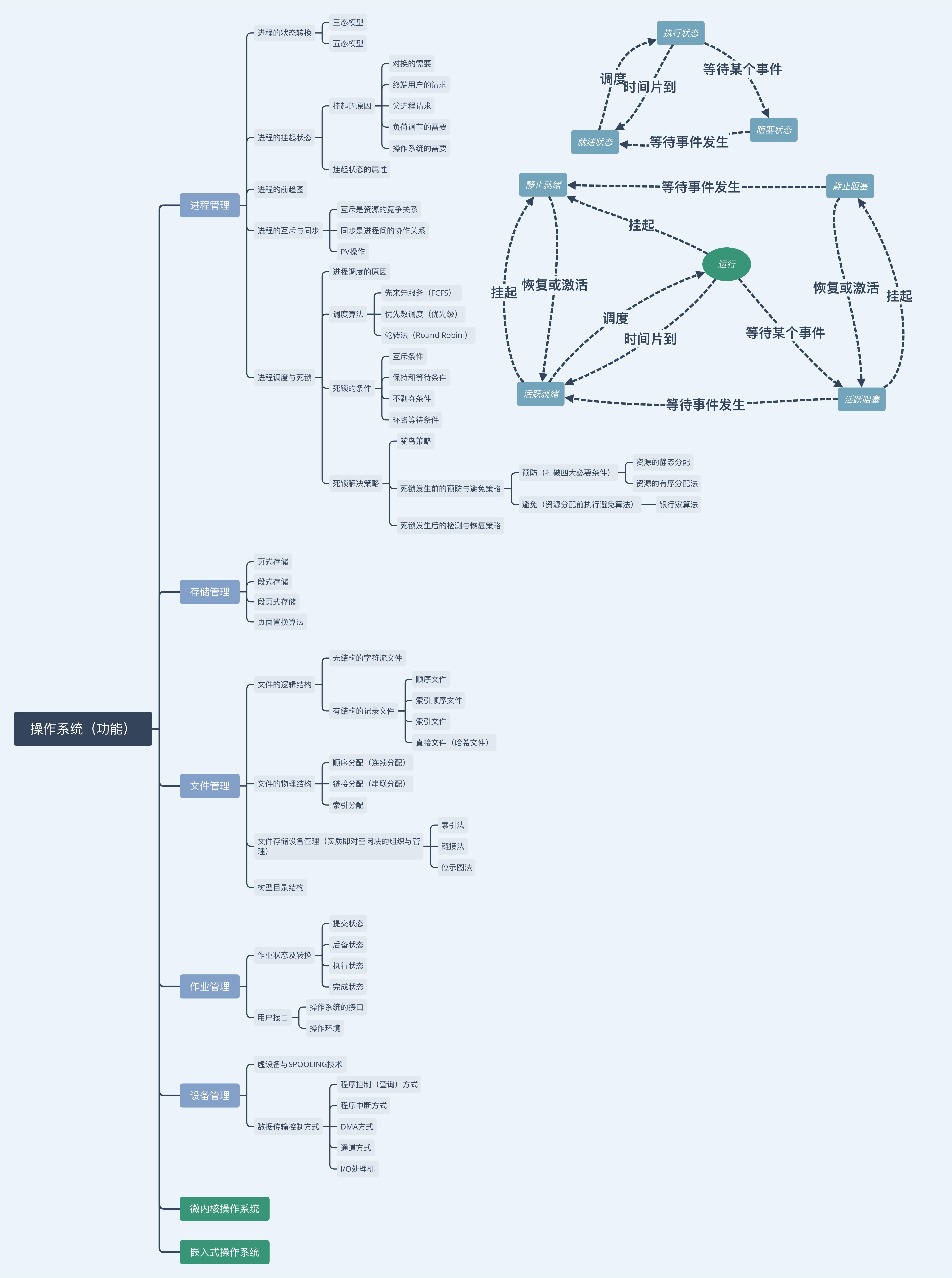
之前文章发布后,发现还是有一定阅读量的,所以决定继续发一些思维导图。
思维导图首先以思维结构为主,其次以考试的内容进行一定的改动(如本次,将“嵌入系统”放在了“操作系统(功能)“分类中)。
另外,如果感觉图片模糊的话,估计是你页面展示问题,可以单独将该图片放大(这个页面的图片可是5375x7211的)。
一,XMIND:

二,补充:
无论从何种角度来说,操作系统的了解都有其必要性。就好像信息学院的学生都会学单片机,汇编等。这对程序员了解底层,扩展了解面都有好处。先从考试来说,操作系统也是必考内容,每年都会考PV操作(必考),嵌入式操作系统(必考,案例必考一题,但是不推荐非擅长此问题的人去为了应试而去学。因为内容挺多,听复杂的,记忆的东西也不少)等。而从实践来说,操作系统中很多知识经常对一部分专业的人有价值,如文件管理,存储管理等。对于占比最多的通用程序员,PV操作是无论如何都避免不了的(其实,个人认为程序员越到后面,往往对知识面的广度有着越高的要求。很多方面都有着相通的原理)。因为,程序员必然需要与同步异步问题,阻塞与非阻塞问题打交道。