资源包(预付费)
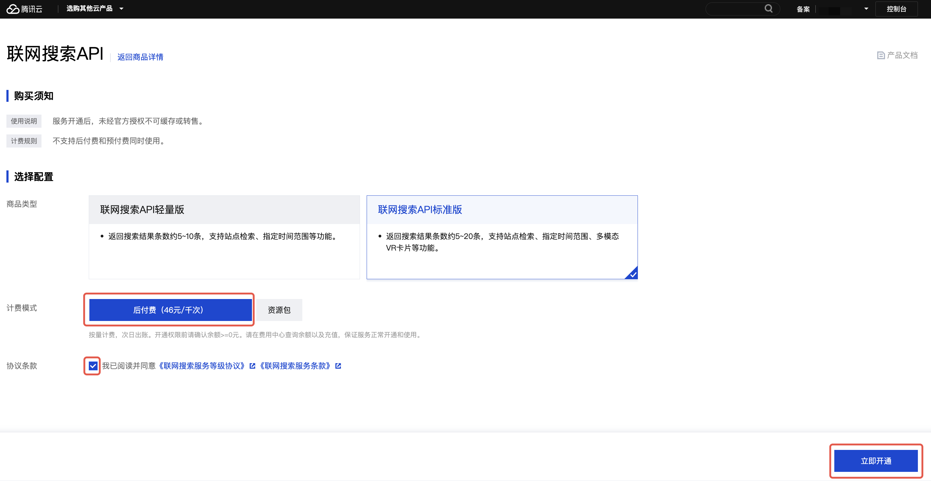
1. 进入联网搜索API 控制台 概览页面,单击开通服务,进入 联网搜索API 购买页。

2. 根据您的实际业务需求选择商品类型,计费模式选择资源包,选择所需规格的资源包及购买数量,阅读并同意开通须知和协议条款,勾选成功后,单击右下角的立即开通并购买。
个人用户:个人实名认证用户仅支持联网搜索API 标准版开通和资源包购买。


企业用户:企业实名认证用户支持联网搜索API 标准版或尊享版开通和资源包购买。

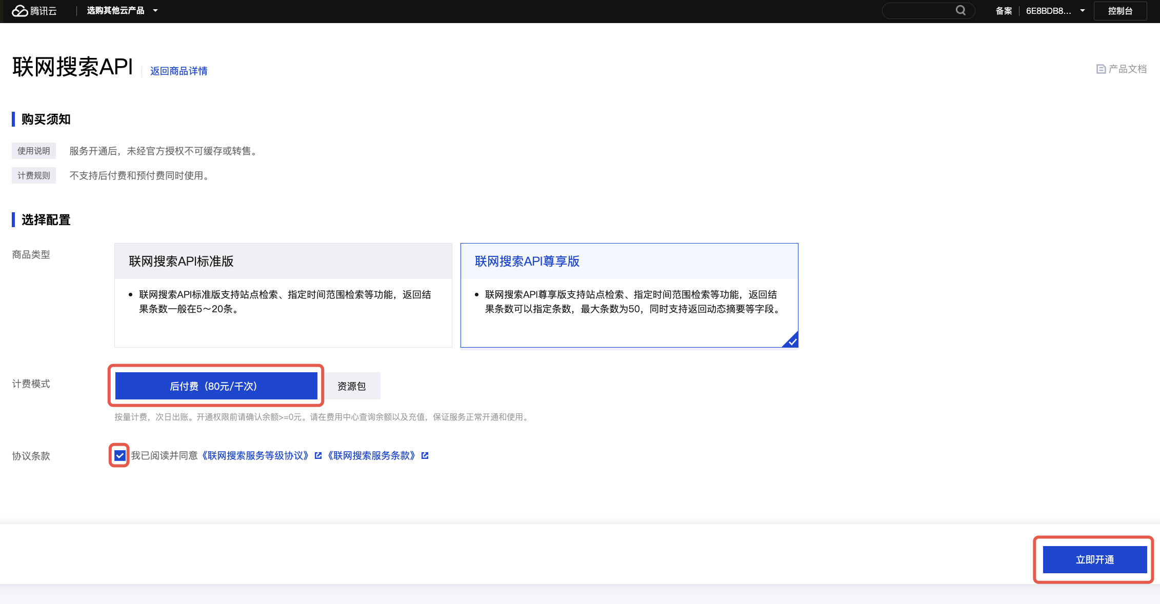
3. 在开通成功的弹窗中,单击继续购买,进入确认产品信息页面。
4. 确认产品信息无误后,单击去支付,进入订单支付页面。

5. 确认订单信息无误后,单击确认支付,并完成购买。


6. 购买成功后,您可进入联网搜索API 控制台 > 我的资源包查看已购资源包信息及消耗情况,便于及时新购资源包。

按量计费(后付费)
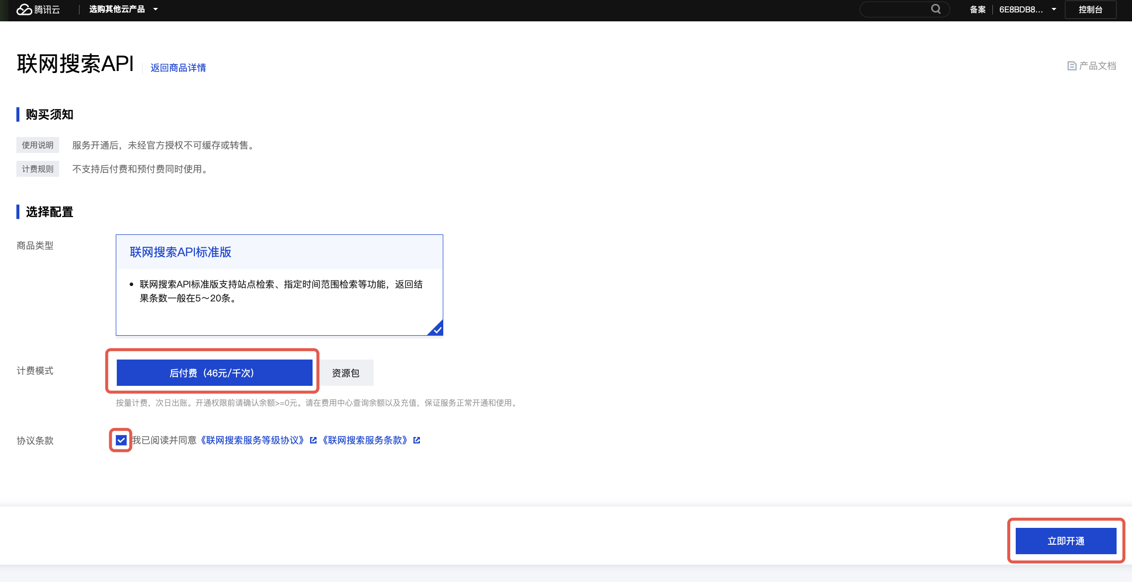
1. 您可以通过 联网搜索API 控制台 概览页面,单击开通服务,进入 联网搜索API 购买页。

2. 根据您的实际业务需求选择商品类型,计费模式选择后付费,阅读并同意协议条款,勾选成功后,单击右下角立即开通。
个人用户:个人实名认证用户仅支持联网搜索API 标准版开通。

企业用户:企业实名认证用户支持联网搜索API 标准版或尊享版开通。
