本文详细介绍如何创建事件,具体流程为选择事件模板 > 创建事件 > 补充事件信息 > 保存并启用事件。
注意:
权限说明
操作步骤
说明:
流程步骤:选择事件模板 > 创建事件 > 补充事件信息 > 保存并启用事件。
单个操作场景事件:以 CVM 产品为例,如果仅需要管控账号在启动 CVM 主机实例时触发审批,则属于单个操作场景事件;选择产品具体的操作模板创建事件即可。
多个操作场景事件:以 CVM 产品为例,如果需要管控账号在启动 CVM 主机实例、关闭 CVM 主机实例、重启 CVM 主机实例等多个操作场景时均需要触发审批,且审批人相同时,则属于多个操作场景事件;可以搜索“触发自定义接口”模板创建事件。
登录事件中心控制台
创建单个操作场景事件
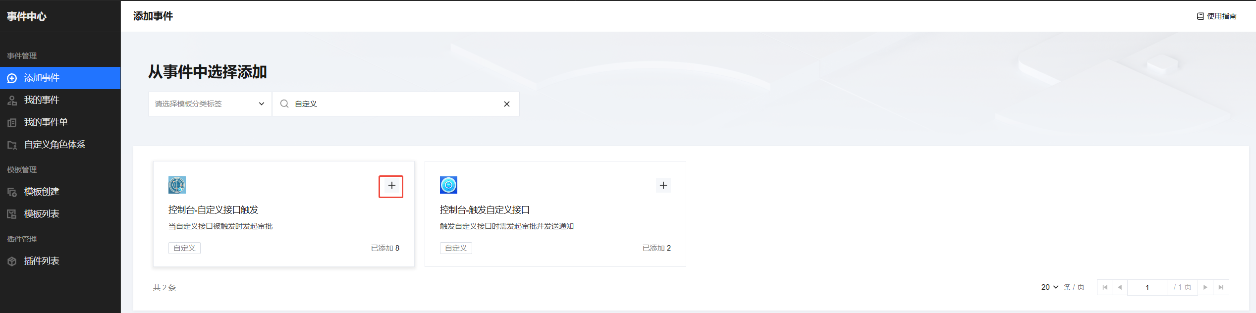
检索事件模板
支持通过选择模板分类标签筛选,或输入事件名称/事件编码关键词模糊匹配搜索
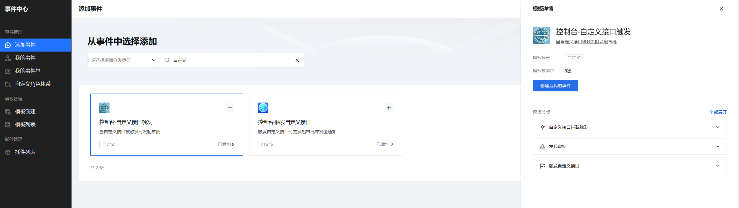
支持单击模板卡片,查看模板信息


创建为我的事件
选定模板后,单击模板卡片右上角的 “+” 或模板详情里的创建为我的事件按钮创建我的事件。


补充事件信息
进入事件编辑页面,补充事件相关信息,字段释义及填写可参见产品字典。
不同类型的模板填写的信息会有所差异,以下是「审批+通知」类型的编辑页面截图。

保存并启用事件
确认事件配置的信息没问题后,单击保存并启用,即完成了事件创建的动作,该事件会被添加到「我的事件」中,同时状态为“已启用”。
如直接单击取消,或编辑部分信息后单击取消,则该事件不会被添加到「我的事件」中;
如单击保存草稿,则该事件会被添加到「我的事件」中,但该事件状态为「未启用」;
如未填写所有必填信息,不支持单击保存并启用,只有填写完所有必填信息,才可以单击保存并启用;
单击保存并启用并创建成功后,会进入到我的事件-事件详情页面,查看事件详情以及事件状态;
关于事件状态说明:创建事件,如果是拦截类场景事件,需要选择对谁有效,启用事件时,系统会校验每个所选用户最终的生效状态并展示;若所有用户的生效状态均 = “生效失败”,则事件状态为“未启用”;若所有用户中有任意一个或多个用户生效状态 = “已生效”,则事件状态为“已启用”。对于已生效的用户在操作时会正常触发拦截并创建事件单,对于生效失败的用户则不会触发拦截


创建多个操作场景事件
检索事件模板
在事件创建页面,筛选栏,输入自定义关键词,或者从筛选栏标签栏中,搜索自定义标签,搜索到具体的模板“控制台-触发自定义接口”。目前提供了两个可适用多个操作场景的事件,事件1仅触发拦截并推送审批,审批通过后可操作执行;事件2触发拦截并推送审批,审批通过后定向通知相关人同时可操作执行


创建为我的事件
在“控制-触发自定义接口”模板卡片中,单击 “+” 可以选择此模板创建为我的事件,进入创建事件页面;或者单击卡片区域中其他位置,右侧出现模板详情,选择创建为我的事件。


选择插件
进入到创建事件页面,触发自定义接口拦截触发节点,单击选择插件后,可以在插件选择列表中进行选择,支持多选以及搜索插件,每个事件最多选择100个插件;


补充其他事件信息
进入事件编辑页面,补充事件相关信息,字段释义及填写可参见产品字典。
不同类型的模板填写的信息会有所差异,下方是「审批+通知」类型的编辑页面截图。


保存并启用事件
确认事件配置的信息没问题后,单击保存并启用,即完成了事件创建的动作,该事件会被添加到「我的事件」中,同时状态为“已启用”。
如直接单击取消,或编辑部分信息后单击取消,则该事件不会被添加到「我的事件」中;
如单击保存草稿,则该事件会被添加到「我的事件」中,但该事件状态为「未启用」;
如未填写所有必填信息,不支持单击保存并启用,只有填写完所有必填信息,才可以单击保存并启用;
单击保存并启用并创建成功后,会进入到我的事件-事件详情页面,查看事件详情以及事件状态;
关于事件状态说明:创建事件,如果是拦截类场景事件,需要选择对谁有效,启用事件时,系统会校验每个所选用户最终的生效状态并展示;若所有用户的生效状态均 = “生效失败”,则事件状态为“未启用”;若所有用户中有任意一个或多个用户生效状态 = “已生效”,则事件状态为“已启用”。对于已生效的用户在操作时会正常触发拦截并创建事件单,对于生效失败的用户则不会触发拦截。

