腾讯云
最新活动
HOT
产品
解决方案
定价
企业中心
云市场
开发者
客户支持
合作与生态
了解腾讯云
关闭
搜索
联网图像搜索
文档中心
入门中心
API 中心
SDK 中心
文档活动
我的反馈
文档反馈官招募中,报名立赚积分兑换代金券!>
HOT
文档中心
>
联网图像搜索
>
购买指南
>
购买方式
购买方式
最近更新时间:2026-01-05 15:55:41
微信扫一扫
QQ
新浪微博
复制链接
链接复制成功
我的收藏
说明:
联网图像搜索服务必须使用主账号开通,请您使用主账号完成如下操作。
1.
您可以通过
联网图像搜索控制台
概览页面,单击
开通服务
,进入
联网图像搜索购买页
。
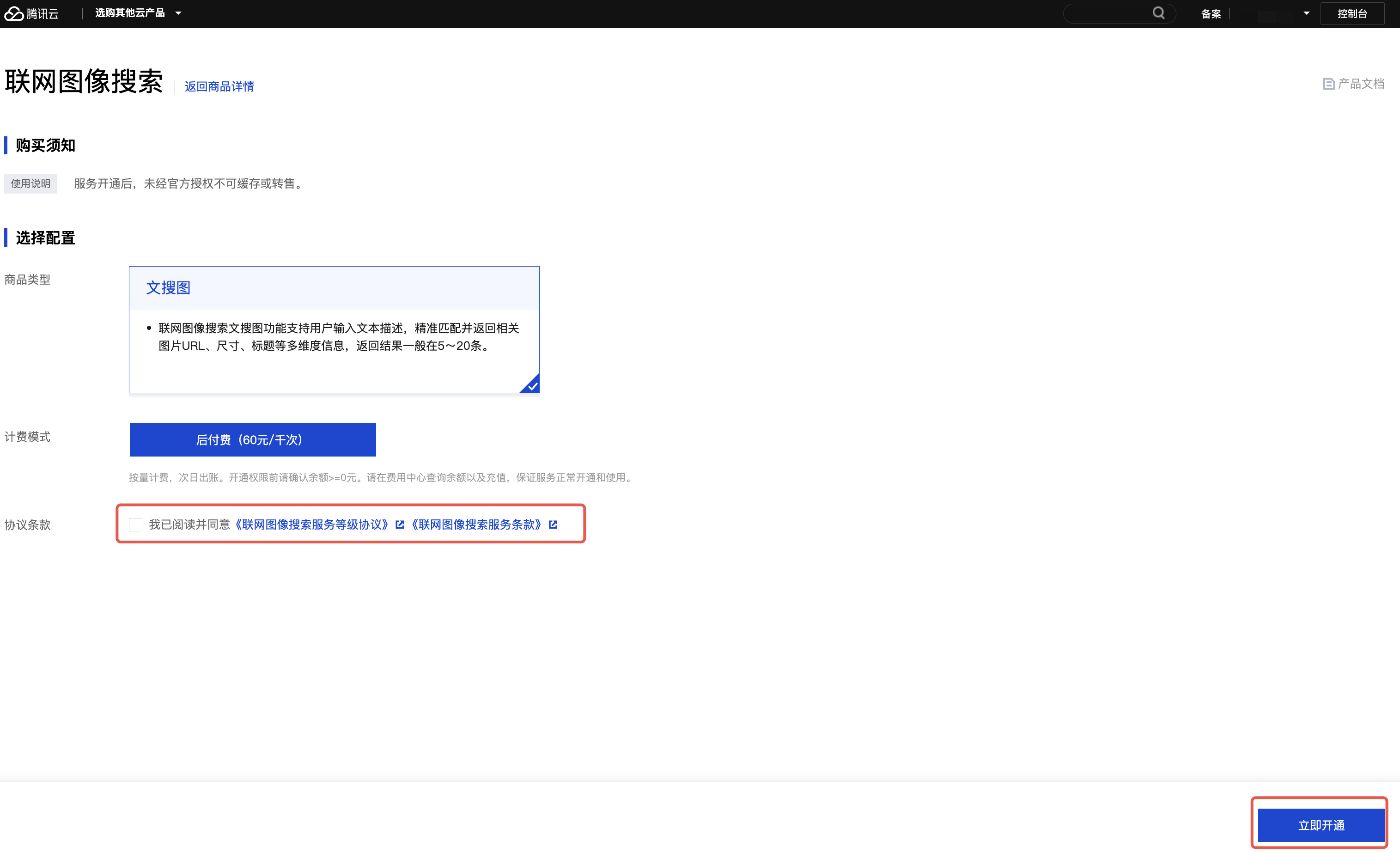
2.
根据您的实际业务需求选择
商品类型
,
计费模式
选择
后付费
,阅读并同意协议条款,勾选成功后,单击右下角
立即开通
。
3.
开通成功后,需等待三到五分钟方可使用服务。
上一篇: 计费概述
下一篇: 欠费说明
文档“捉虫”活动
检视指定产品文档,发现和反馈有效问题,奖!
API专项"捉虫"
反馈API文档问题,代金券、周边好礼奖不停!
文档建议,你提了吗
快来使用腾讯云产品文档,提出有效建议,奖!
在
线
咨
询
目录
返回顶部