
攻击机和靶机在同一个C段,可以扫描ARP协议获取IP地址

扫描端口和服务,获得22/ssh和80/http

访问网站,提示网站仅限本地访问

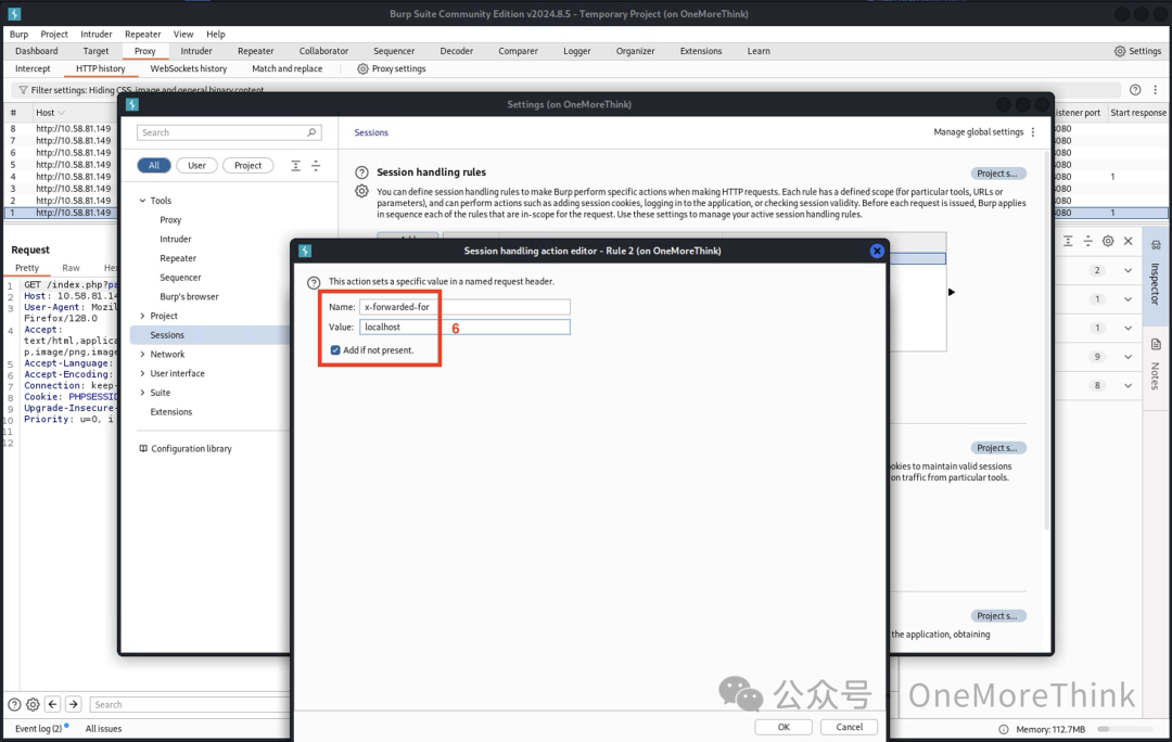
用BurpSuite代理浏览器流量,并为所有流量添加请求头:x-forwarded-for: localhost



这样就能正常访问网站了,可以看到网站的主要功能是注册和登录

注册一个帐号并登录,在个人信息页,可以看到自己的帐号密码

个人信息页的参数user_id可以遍历,能够越权查看所有用户的帐号密码

使用BurpSuite遍历user_id参数,越权拖下网站所有用户的帐号密码



有些用户会在多个平台使用相同的帐号密码,因此可以用网站所有用户的帐号密码来爆破SSH服务,最终获得SSH的alice用户权限


alice用户可以使用root用户的权限执行php命令,而php命令可用于提权,最终成功提权到root用户权限

cat the flag


本文分享自 OneMoreThink 微信公众号,前往查看
如有侵权,请联系 cloudcommunity@tencent.com 删除。
本文参与 腾讯云自媒体同步曝光计划 ,欢迎热爱写作的你一起参与!