首页
学习
活动
专区
圈层
工具
发布
首页
学习
活动
专区
圈层
工具
MCP广场
社区首页 >问答首页 >如何从localhost (例如Cassandra)直接访问localhost Kubernetes上的有状态荚端口--需要什么路由?

如何从localhost (例如Cassandra)直接访问localhost Kubernetes上的有状态荚端口--需要什么路由?
EN

Stack Overflow用户
提问于 2022-06-30 14:31:59
回答 1查看 160关注 0票数 1

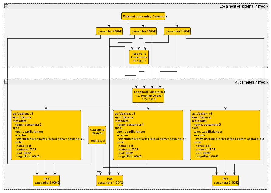
我想在本地主机上使用Kubernetes构建一些测试环境(可以是Desktop )。.)。我想将我的客户端连接到本地主机K8s集群中的三个Cassandra实例。卡桑德拉是一个例子,它可以是相同的etcd,redis,.或者任何StatefulSet

  1. I在本地宿主Kubernetes上的相同端口上创建了3个副本,
  2. 创建了Services以暴露每个荚。

在路由流量时,我应该使用三个不同的名称cassandra-0cassandra-1cassandra-2和同一个端口。这是驱动程序所需要的-我不能转发单个端口,因为驱动程序需要在同一个端口上运行所有实例。

所以应该是cassandra-0:9042cassandra-1:9042cassandra-0:9042

为了显示这一点,我创建了一些图形来解释它的图形化。

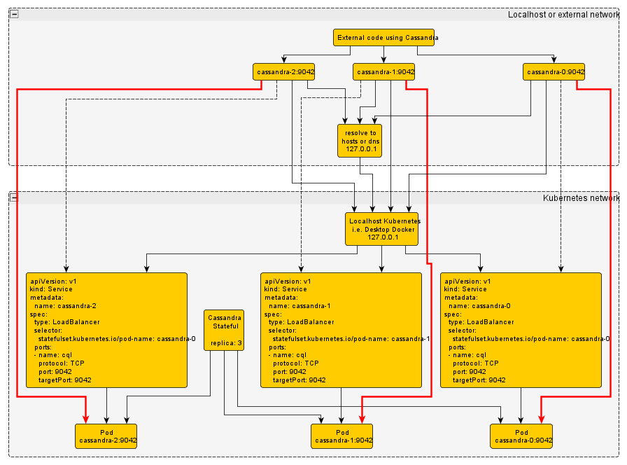
我想要实现与使用something的红线连接.-我不知道在K8s中使用什么--也许是服务。

EN

回答 1

Stack Overflow用户

发布于 2022-06-30 14:48:15

我认为您应该定义一个节点端口并将请求发送到localhost:NodePort。

代码语言:javascript
运行
复制
  ports: 
   - protocol: TCP 
     port: 8081 
     targetPort: 8080 
     nodePort: 32000

只要改变你的端口,它们就能满足你的需要。

如果您已经创建了一个端口公开的服务,那么获取所有端点并尝试将流量转向它们。

代码语言:javascript
运行
复制
kubectl get endpoints -A
票数 0
EN
页面原文内容由Stack Overflow提供。腾讯云小微IT领域专用引擎提供翻译支持
原文链接:

https://stackoverflow.com/questions/72817620

复制
相关文章

相似问题

领券
问题归档专栏文章快讯文章归档关键词归档开发者手册归档开发者手册 Section 归档