我试图从RAM中执行一段简单的代码,但由于某种原因,程序会停止/抛出严重错误。我使用CCMRAM作为数据、堆和堆栈,而SRAM1用于执行代码。这是我的链接脚本和启动文件。
LinkerScript.ld
/*
******************************************************************************
**
** File : LinkerScript.ld
**
** Author : Auto-generated by Ac6 System Workbench
**
** Abstract : Linker script for STM32F407ZETx Device from STM32F4 series
** 112Kbytes SRAM1
** 16Kbytes SRAM2
** 64Kbytes CCMRAM
** 512Kbytes ROM
**
** Set heap size, stack size and stack location according
** to application requirements.
**
** Set memory bank area and size if external memory is used.
**
** Target : STMicroelectronics STM32
**
** Distribution: The file is distributed �as is,� without any warranty
** of any kind.
**
*****************************************************************************
** @attention
**
** <h2><center>© COPYRIGHT(c) 2019 Ac6</center></h2>
**
** Redistribution and use in source and binary forms, with or without modification,
** are permitted provided that the following conditions are met:
** 1. Redistributions of source code must retain the above copyright notice,
** this list of conditions and the following disclaimer.
** 2. Redistributions in binary form must reproduce the above copyright notice,
** this list of conditions and the following disclaimer in the documentation
** and/or other materials provided with the distribution.
** 3. Neither the name of Ac6 nor the names of its contributors
** may be used to endorse or promote products derived from this software
** without specific prior written permission.
**
** THIS SOFTWARE IS PROVIDED BY THE COPYRIGHT HOLDERS AND CONTRIBUTORS "AS IS"
** AND ANY EXPRESS OR IMPLIED WARRANTIES, INCLUDING, BUT NOT LIMITED TO, THE
** IMPLIED WARRANTIES OF MERCHANTABILITY AND FITNESS FOR A PARTICULAR PURPOSE ARE
** DISCLAIMED. IN NO EVENT SHALL THE COPYRIGHT HOLDER OR CONTRIBUTORS BE LIABLE
** FOR ANY DIRECT, INDIRECT, INCIDENTAL, SPECIAL, EXEMPLARY, OR CONSEQUENTIAL
** DAMAGES (INCLUDING, BUT NOT LIMITED TO, PROCUREMENT OF SUBSTITUTE GOODS OR
** SERVICES; LOSS OF USE, DATA, OR PROFITS; OR BUSINESS INTERRUPTION) HOWEVER
** CAUSED AND ON ANY THEORY OF LIABILITY, WHETHER IN CONTRACT, STRICT LIABILITY,
** OR TORT (INCLUDING NEGLIGENCE OR OTHERWISE) ARISING IN ANY WAY OUT OF THE USE
** OF THIS SOFTWARE, EVEN IF ADVISED OF THE POSSIBILITY OF SUCH DAMAGE.
**
*****************************************************************************
*/
/* Entry Point */
ENTRY(Reset_Handler)
/* Highest address of the user mode stack */
/*_estack = 0x2001C000; /* start of SRAM2 */
_estack = 0x10010000; /* end of CCMRAM */
_Min_Heap_Size = 0; /* required amount of heap */
_Min_Stack_Size = 0x400; /* required amount of stack */
/* Memories definition */
MEMORY
{
SRAM1 (xrw) : ORIGIN = 0x20000000, LENGTH = 112K
SRAM2 (xrw) : ORIGIN = 0x2001C000, LENGTH = 16K
FLASH (rx) : ORIGIN = 0x08000000, LENGTH = 512K
CCMRAM (rw) : ORIGIN = 0x10000000, LENGTH = 64K
}
/* Sections */
SECTIONS
{
/* The startup code into ROM memory */
.isr_vector :
{
. = ALIGN(4);
KEEP(*(.isr_vector)) /* Startup code */
. = ALIGN(4);
} >FLASH
/*sram1 section for code and data*/
_sisram1 = LOADADDR(.sram1);
.sram1 :
{
. = ALIGN(4);
_s_sram1 = .;
*(.sram1);
*(.sram1*);
. = ALIGN(4);
_e_sram1 = .;
} > SRAM1 AT >FLASH
/*sram2 section for code and data*/
_sisram2 = LOADADDR(.sram2);
.sram2 :
{
. = ALIGN(4);
_s_sram2 = .;
*(.sram2);
*(.sram2*);
. = ALIGN(4);
_e_sram2 = .;
} > SRAM2 AT >FLASH
/* The program code and other data into FLASH memory */
.text :
{
. = ALIGN(4);
*(.text) /* .text sections (code) */
*(.text*) /* .text* sections (code) */
*(.glue_7) /* glue arm to thumb code */
*(.glue_7t) /* glue thumb to arm code */
*(.eh_frame)
KEEP (*(.init))
KEEP (*(.fini))
. = ALIGN(4);
_etext = .; /* define a global symbols at end of code */
} >FLASH
/* Constant data into FLASH memory*/
.rodata :
{
. = ALIGN(4);
*(.rodata) /* .rodata sections (constants, strings, etc.) */
*(.rodata*) /* .rodata* sections (constants, strings, etc.) */
. = ALIGN(4);
} >FLASH
.ARM.extab : {
. = ALIGN(4);
*(.ARM.extab* .gnu.linkonce.armextab.*)
. = ALIGN(4);
} > FLASH
.ARM : {
. = ALIGN(4);
__exidx_start = .;
*(.ARM.exidx*)
__exidx_end = .;
. = ALIGN(4);
} >FLASH
.preinit_array :
{
. = ALIGN(4);
PROVIDE_HIDDEN (__preinit_array_start = .);
KEEP (*(.preinit_array*))
PROVIDE_HIDDEN (__preinit_array_end = .);
. = ALIGN(4);
} >FLASH
.init_array :
{
. = ALIGN(4);
PROVIDE_HIDDEN (__init_array_start = .);
KEEP (*(SORT(.init_array.*)))
KEEP (*(.init_array*))
PROVIDE_HIDDEN (__init_array_end = .);
. = ALIGN(4);
} >FLASH
.fini_array :
{
. = ALIGN(4);
PROVIDE_HIDDEN (__fini_array_start = .);
KEEP (*(SORT(.fini_array.*)))
KEEP (*(.fini_array*))
PROVIDE_HIDDEN (__fini_array_end = .);
. = ALIGN(4);
} >FLASH
/* Used by the startup to initialize data */
_sidata = LOADADDR(.data);
/* Initialized data sections into RAM memory */
.data :
{
. = ALIGN(4);
_sdata = .; /* create a global symbol at data start */
*(.data) /* .data sections */
*(.data*) /* .data* sections */
. = ALIGN(4);
_edata = .; /* define a global symbol at data end */
} >CCMRAM AT> FLASH
/* Uninitialized data section into RAM memory */
. = ALIGN(4);
.bss :
{
/* This is used by the startup in order to initialize the .bss secion */
_sbss = .; /* define a global symbol at bss start */
__bss_start__ = _sbss;
*(.bss)
*(.bss*)
*(COMMON)
. = ALIGN(4);
_ebss = .; /* define a global symbol at bss end */
__bss_end__ = _ebss;
} >CCMRAM
/* User_heap_stack section, used to check that there is enough RAM left */
._user_heap_stack :
{
. = ALIGN(8);
PROVIDE ( end = . );
PROVIDE ( _end = . );
. = . + _Min_Heap_Size;
. = . + _Min_Stack_Size;
. = ALIGN(8);
} >CCMRAM
/* Remove information from the compiler libraries */
/DISCARD/ :
{
libc.a ( * )
libm.a ( * )
libgcc.a ( * )
}
.ARM.attributes 0 : { *(.ARM.attributes) }
}这是我的启动文件的一部分
/**
******************************************************************************
* @file startup_stm32.s dedicated to STM32F407ZETx device
* @author Ac6
* @version V1.0.0
* @date 2019-03-30
******************************************************************************
*/
.syntax unified
.cpu cortex-m4
.fpu softvfp
.thumb
.global g_pfnVectors
.global Default_Handler
/* start address for the initialization values of the .data section.
defined in linker script */
.word _sidata
/* start address for the .data section. defined in linker script */
.word _sdata
/* end address for the .data section. defined in linker script */
.word _edata
/* start address for the .bss section. defined in linker script */
.word _sbss
/* end address for the .bss section. defined in linker script */
.word _ebss
/**
* @brief This is the code that gets called when the processor first
* starts execution following a reset event. Only the absolutely
* necessary set is performed, after which the application
* supplied main() routine is called.
* @param None
* @retval : None
*/
.section .text.Reset_Handler
.weak Reset_Handler
.type Reset_Handler, %function
Reset_Handler:
ldr r0, =_estack
mov sp, r0 /* set stack pointer */
/* Copy the data segment initializers from flash to SRAM */
ldr r0, =_sdata
ldr r1, =_edata
ldr r2, =_sidata
movs r3, #0
b LoopCopyDataInit
CopyDataInit:
ldr r4, [r2, r3]
str r4, [r0, r3]
adds r3, r3, #4
LoopCopyDataInit:
adds r4, r0, r3
cmp r4, r1
bcc CopyDataInit
/* Zero fill the bss segment. */
ldr r2, =_sbss
ldr r4, =_ebss
movs r3, #0
b LoopFillZerobss
FillZerobss:
str r3, [r2]
adds r2, r2, #4
LoopFillZerobss:
cmp r2, r4
bcc FillZerobss
///////////// Following blocks are for SRAM1 /////////////////////
// Copy from flash to SRAM1
ldr r0, =_s_sram1
ldr r1, =_e_sram1
ldr r2, =_sisram1
movs r3, #0
b LoopCopySRAM1Init
CopySRAM1Init:
ldr r4, [r2, r3]
str r4, [r0, r3]
adds r3, r3, #4
LoopCopySRAM1Init:
adds r4, r0, r3
cmp r4, r1
bcc CopySRAM1Init
// End of data copy from Flash to SRAM1
// Zero fill the SRAM1 segment.
ldr r2, =_s_sram1
b LoopFillZeroSRAM1
FillZeroSRAM1:
movs r3, #0
str r3, [r2]
adds r2, r2, #4
LoopFillZeroSRAM1:
ldr r3, = _e_sram1
cmp r2, r3
bcc FillZeroSRAM1
//////////////// End of SRAM1 Blocks /////////////////
///////////// Following blocks are for SRAM2 /////////////////////
// Copy from flash to SRAM2
ldr r0, =_s_sram2
ldr r1, =_e_sram2
ldr r2, =_sisram2
movs r3, #0
b LoopCopySRAM2Init
CopySRAM2Init:
ldr r4, [r2, r3]
str r4, [r0, r3]
adds r3, r3, #4
LoopCopySRAM2Init:
adds r4, r0, r3
cmp r4, r1
bcc CopySRAM2Init
// End of data copy from Flash to SRAM2
// Zero fill the SRAM2 segment.
ldr r2, =_s_sram2
b LoopFillZeroSRAM2
FillZeroSRAM2:
movs r3, #0
str r3, [r2]
adds r2, r2, #4
LoopFillZeroSRAM2:
ldr r3, = _e_sram2
cmp r2, r3
bcc FillZeroSRAM2
//////////////// End of SRAM2 Blocks /////////////////
/* Call the clock system intitialization function.*/
bl SystemInit
/* Call static constructors */
bl __libc_init_array
/* Call the application's entry point.*/
bl main
LoopForever:
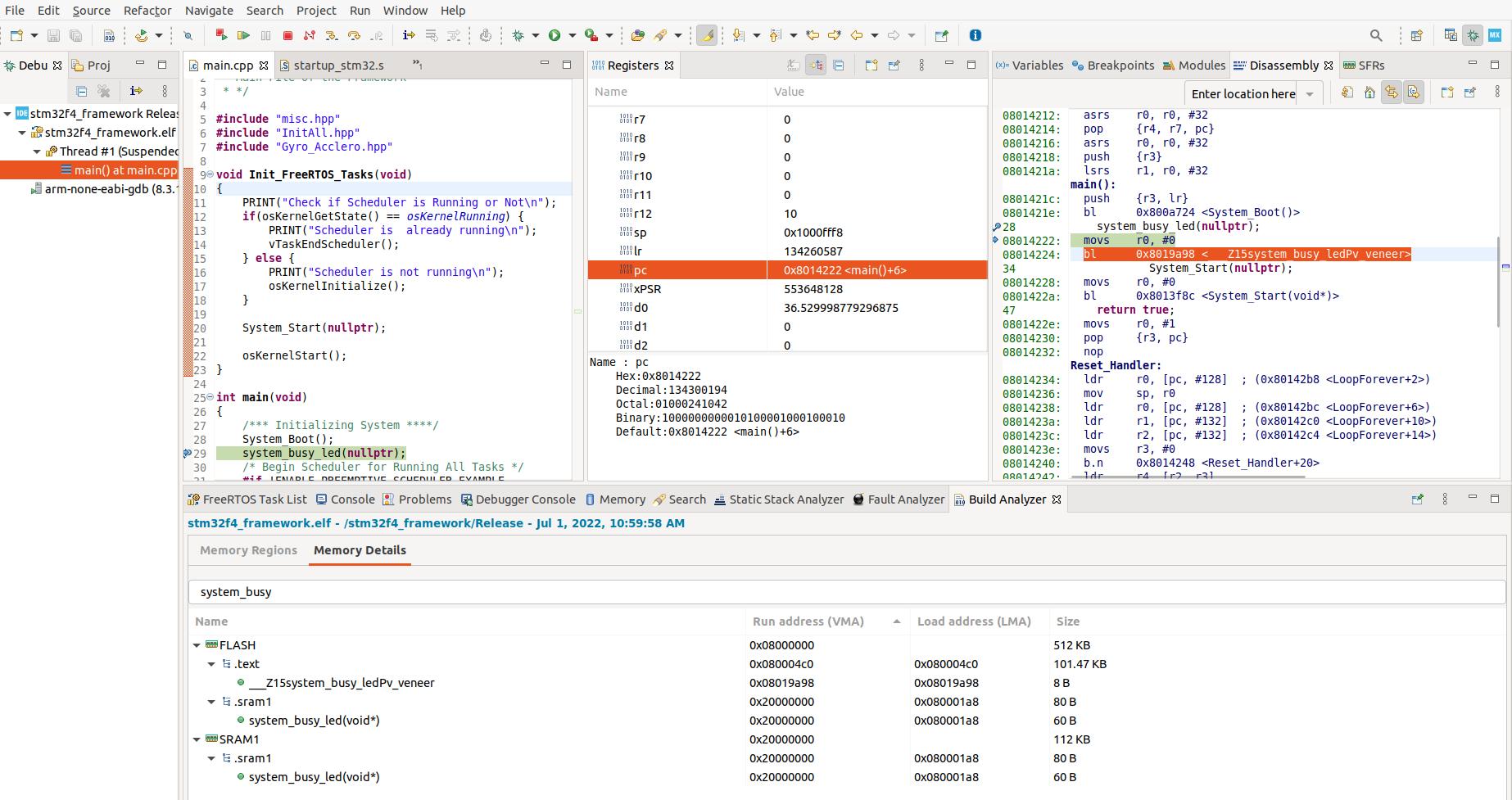
b LoopForever如果这里有窃听器,谁能帮帮我吗?让我们说,现在我们只是尝试从SRAM1运行代码,因为这是一个连接到I-总线和D-总线端口的Cortex M4在这个单片机上。关于下面的图片,我希望bl跳到SRAM1的开头。你能解释一下吗:






发布于 2022-08-08 10:22:26
根据屏幕截图,您的代码跳转到SRAM (如预期的那样),但是SRAM中没有代码(MOV R0 R0表示内存填充了0),因此hardFault。
您必须将要在RAM中执行的代码从Flash复制到RAM。
https://stackoverflow.com/questions/72826600
复制相似问题