我理解复合设计模式和装饰设计模式及其应用。我们能不能把它们放在一起用呢?这种情况下的类图会是什么样的呢?
我们是否会从组件继承装饰器(来自装饰器设计模式)、叶节点和复合(来自组合设计模式)?下面是我所指的装饰器模式:装饰图案的wiki链接和复合模式:复合维基链接
发布于 2021-09-22 23:25:46
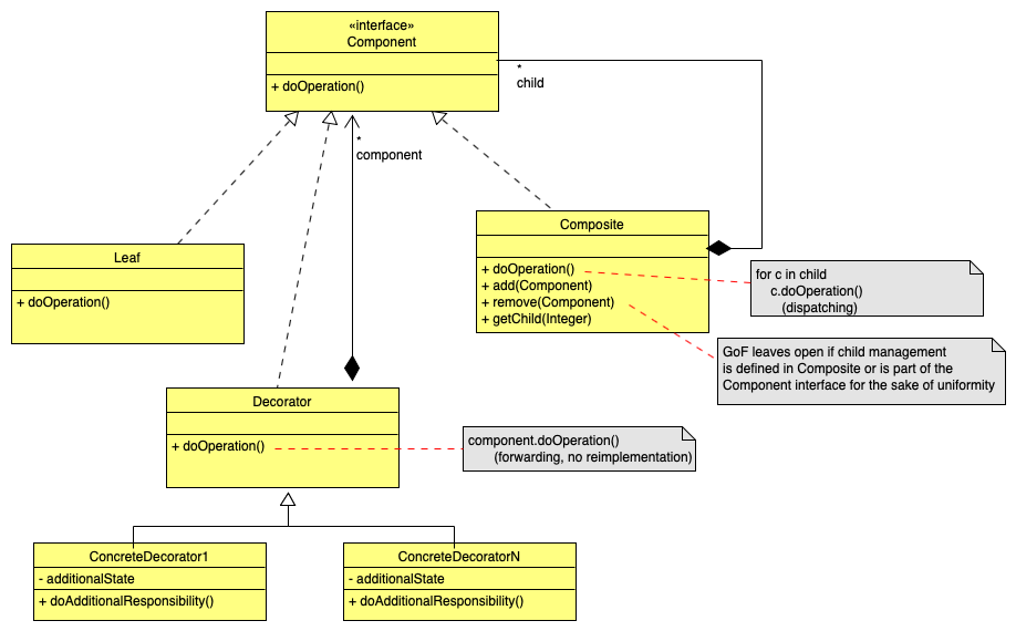
是的,装潢工模式通常与复合模式一起使用。以下是GoF所说的话:
装潢师常与复合词连用。当装饰器和复合器一起使用时,它们通常有一个公共的父类。因此,装饰师必须支持组件接口(.)
原因是复合模式的目标是让:
客户端以统一的方式处理单个对象和对象的组合()。
将这两者结合起来,可以将特性和职责添加到复合和装饰器中,从而使用组合重于继承。主要的好处是:
其结果将是:

有趣的是,装饰图案在图形上看起来与合成相似,这可能会让人感到不安。GoF解释了这种感觉:
装饰器可以被看作是只包含一个组件的简并组合。然而,装饰师增加了额外的责任(.)
发布于 2021-09-22 15:14:27
装饰者在装饰单个对象的同时,委派其方法,从而修改其行为。考虑一个带有单个方法的接口Text,String asString();是一个示例类,例如TrimmedText、UpperCaseText和LowerCaseText。
复合是一个容器,包含零到n对象,只将行为委托给其子对象。
但是,可以将这些组合成一个名为组合装饰器的东西,与前面的示例相比,它将是ConcatenatedText。
下面是一些代码,它证明复合类也可以充当装饰器,并且可以自己进行修饰:
interface Text {
String asString();
// just a static helper to construct an instance of Text quickly
static Text of(String text) {
return () -> text;
}
}// 1st decorator
@AllArgsConstructor
static class TrimmedText implements Text {
Text text;
@Override
public String asString() {
return text.asString().trim();
}
}
// 2nd decorator
@AllArgsConstructor
static class UpperCaseText implements Text {
Text text;
@Override
public String asString() {
return text.asString().toUpperCase();
}
}// composite decorator
@AllArgsConstructor
static class ConcatenatedText implements Text {
List<Text> texts;
public void add(String text) {
texts.add(Text.of(text));
}
@Override
public String asString() {
return texts.stream().map(Text::asString).collect(Collectors.joining(", "));
}
}@Test
void foo() {
Text trimmedUpperCaseText = new TrimmedText(new UpperCaseText(Text.of(" a b c ")));
assertThat(trimmedUpperCaseText.asString(), is("A B C"));
ConcatenatedText concatenatedText = new ConcatenatedText(new ArrayList<>(List.of(
new UpperCaseText(Text.of(" a ")),
new TrimmedText(Text.of(" b ")))));
concatenatedText.add("c");
Text refinedText = new TrimmedText(concatenatedText);
assertThat(refinedText.asString(), is("A , b, c")
}https://stackoverflow.com/questions/69286561
复制相似问题