CentOS Linux版本7.6.1810 (核心)
openjdk 11 2018-09-25
Python3.6.9
用于RCP和RAP开发人员的Eclipse版本: 2019-06 (4.12.0)
PyDev 7.0.3.2018.11082356
我对PyDev很陌生,对Python也很陌生。
我有一个Python项目,由几十个Eclipse项目/插件组成。
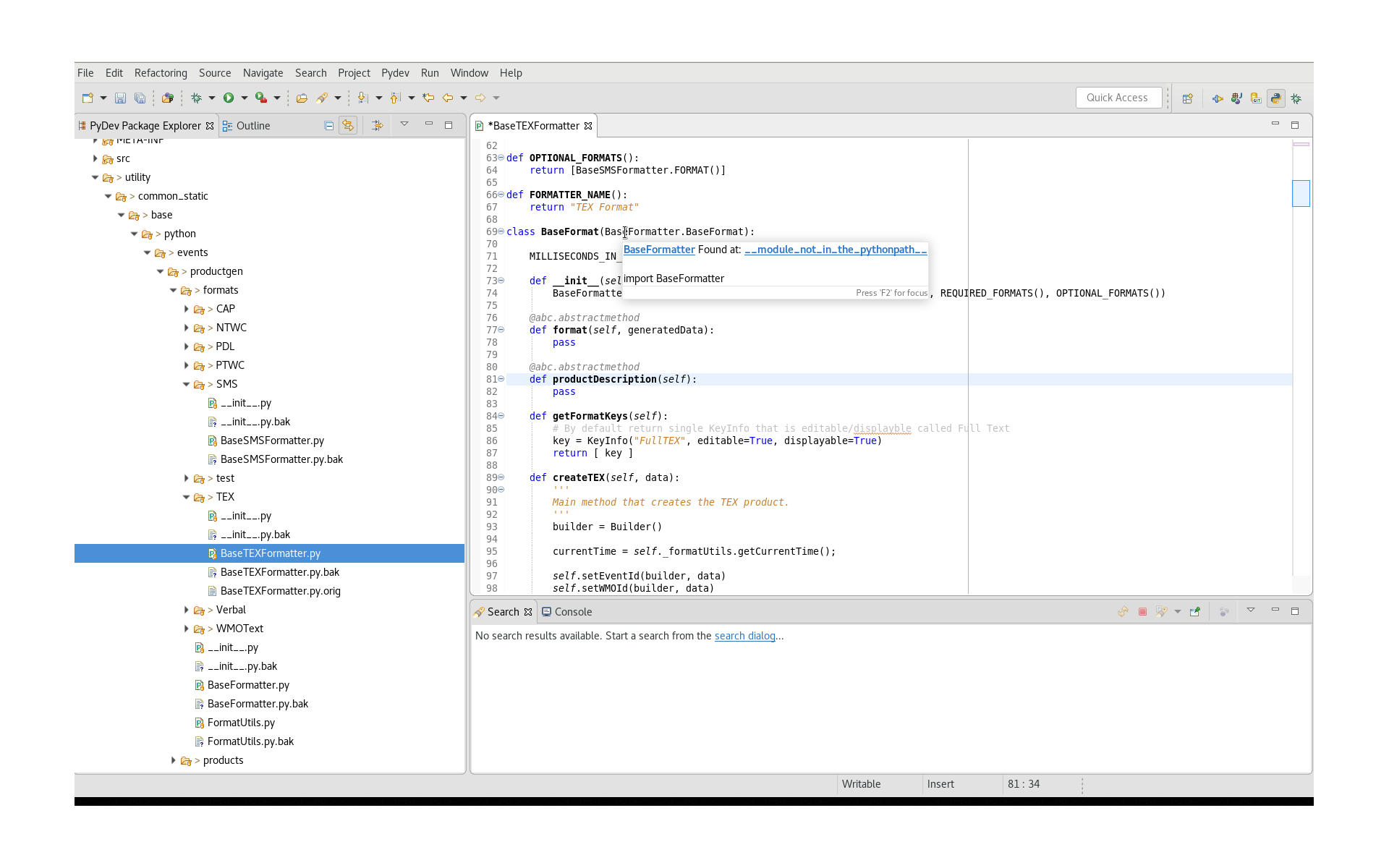
当我将Python方法悬停在代码中以获取更多信息或使用相关工具时,会得到以下错误消息:
Found at: __module_not_in_the_pythonpath__

每个Eclipse项目都是这样导入的:
导入> Git >来自Git的项目>现有的本地存储库>选择一个存储库(选择回购中的所有项目,然后转到"finish":)
每个Eclipse项目都有:

我拥有的.project文件:

我拥有的.pydevproject文件:

显然,从这个常见问题中需要更新这些.project和.pydevproject文件。
"util“dir是所有项目*.py文件的父目录。它没有__init__.py文件。我是否需要将一个放在"util“dir中才能修复此错误?"util“dir中的单个__init__.py文件是否足以使PythonandEclipse能够找到它下面子目录中的所有*.py文件?
发布于 2020-01-31 17:03:53
我不确定模块是否真的导入为PyDev项目(因为项目根目录没有显示在屏幕截图中)。
如果是这样的话,您可以通过右键单击项目并选择PyDev项目将项目转换为PyDev > Set as PyDev project项目。
将其作为PyDev项目之后,您必须将PYTHONPATH中的每个文件夹设置为源文件夹(注意,PYTHONPATH中的条目必须以这种方式设置,而不是子文件夹)。
您可以右键单击该文件夹并选择PyDev > Set as source folder,或者如果您有太多条目,您可以创建一个脚本来生成包含这些条目的.pydevproject文件,如http://www.pydev.org/faq.html#ImportExistingSources中所解释的那样。
请注意,不应将这些文件夹添加到解释器PYTHONPATH (在解释器中添加到PYTHONPATH中的文件夹在所有项目中共享,而作为源文件夹添加的文件夹仅对一个项目有效-如果您有多个项目,PyDev将根据解释器+项目+引用项目组成最终的PYTHONPATH )。
https://stackoverflow.com/questions/59993570
复制相似问题