在调试代码时,我试图更改运行时上的值。
这是截图。

当将url重命名为{http://xyz.hotels.services.inataravel.local/api/hotels/}时,需要更改{http://jack.hotels.services.inataravel.local/api/hotels/} url

那么,如何在调试模式下更改BaseAddress值URL。即使我将{}从URL中删除,它也会给出错误。

发布于 2021-09-15 19:30:02
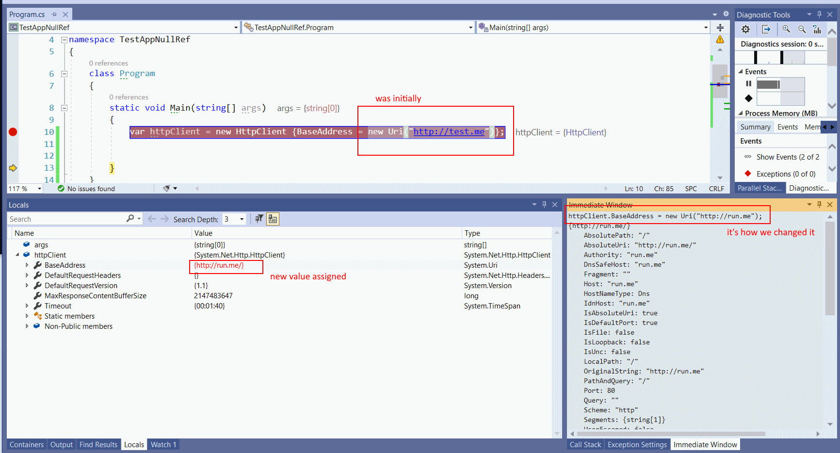
只需使用VisualStudio立即窗口并将新的Uri()值分配给httpClient.BaseAddress。真的不确定它不会破坏HttpClient的下划线逻辑,但是它做了您要求的事情

https://stackoverflow.com/questions/69195554
复制相似问题