首页
学习
活动
专区
圈层
工具
发布
首页
学习
活动
专区
圈层
工具
MCP广场
社区首页 >问答首页 >AS/400不会在RDP 8下编译打印机文件

AS/400不会在RDP 8下编译打印机文件
EN

Stack Overflow用户
提问于 2012-06-14 00:09:44
回答 3查看 3.2K关注 0票数 3

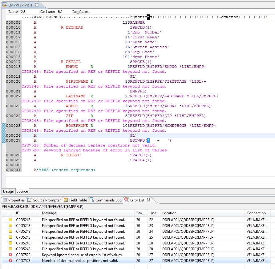
我目前正在上一门关于AS400 (IBM )的大学课程,直到第11章,我才开始学习RDP 8.0。无论是哪种方式,我都设法完成了分配,直到需要在库"INTROCLASS“下复制以前构建的名为"EMPPFLP”的物理文件为止。

我在"QDDSSRC“源代码下将文件复制到我的个人库中,然后右击它(EMPPFLP),然后选择Compile,然后选择CRTPRTF,然后得到这个文件。

作业942098/DDELAP01 01/QDFTJOBD提交到库QGPL中的作业队列QBATCH。 CRTPRTF SRCFILE(DDELAP01 01/QDDSSRC) SRCMBR(EMPPFLP)替换(*是)选项(*EVENTF)在DDS中的错误(DDELAP01 01/EMPPFLP)指定的GENLVL不允许。原因。。。。。:DDS中发现的错误的严重程度大于或等于错误生成级别(GENLVL参数),或者指定了GENLVL(0)。恢复正常。。。::参见DDS源列表中的GENLVL值和错误消息。要么更正错误,要么更改命令上的GENLVL值,然后再尝试请求。未在库DDELAP01中创建的EMPPFLP文件。原因。。。。。::由于错误,文件没有创建。恢复正常。。。::请参阅前面列出的错误消息。更正错误,然后重试请求。

我会感谢你们的帮助,不知道这里发生了什么,我已经发了问题给教授,但是我没有收到任何答复,我需要在凌晨12点之前提交这份作业

EN

回答 3

Stack Overflow用户

回答已采纳

发布于 2012-06-14 01:19:08

CPD5248:在REF或REFFLD关键字未找到时指定的文件。

包含在EMPPFL语句中使用的文件REFFLD的库不在图书馆列表中。

要么用包含文件的实际库名替换*LIBL,要么使用ADDLIBLE命令将其添加到库列表中(或其他适合您的开发环境的方法)。

CPD7528:十进制替换位置数无效

这是因为由于前面的错误,无法找到字段定义。

REFFLD关键字允许您从文件(表)中提取字段属性,而不是对每个字段进行硬编码。

此错误指示在库列表中找不到正在引用的文件EMPPFL。库列表类似于Windows/Linux/etc中的路径。

为了解决错误,必须帮助系统找到EMPPFL文件。这可以通过显式地指向包含该文件的库或将该文件包括在库列表中。

如果您可以提供以下命令的输出,它将有助于解决这个问题:

代码语言:javascript
运行
复制
DSPLIBL OUTPUT(*PRINT)

DSPOBJD *LIBL/EMPPFL *FILE OUTPUT(*PRINT)

DSPOBJD *ALLUSR/EMPPFL *FILE OUTPUT(*PRINT)

注意,第二个命令应该返回一条消息"Object EMPPFL in *LIBL type *FILE not“。

票数 3
EN

Stack Overflow用户

发布于 2012-06-14 00:19:14

我对AS400几乎一无所知,但我确实找到了一篇描述图像中显示的错误消息的文章:

消息数十进制替换位置无效。

导致-- EDTWRD或EDTCDE关键字的十进制替换位置数必须等于字段长度。十进制替换位置数是空格数和第一个停止零抑制字符的总和。如果EDTWRD中的第一个字符是停止零抑制字符,则可以指定一个额外的空白.

恢复更改字段长度或EDTWRD或EDTCDE关键字上的值,使字段长度与十进制替换位置数相同。然后再尝试请求。

http://www.iseriesworld.net/?messages=cl&prefix=cpd&code=7528

我希望这能帮上忙。祝你的班级好运,欢迎来到堆叠溢出!

票数 0
EN

Stack Overflow用户

发布于 2012-06-14 00:25:46

这似乎是个GENLVL错误。您应该在编译后查看SPLF的哪个产品。上面应该有一些有用的信息

票数 0
EN
页面原文内容由Stack Overflow提供。腾讯云小微IT领域专用引擎提供翻译支持
原文链接:

https://stackoverflow.com/questions/11025138

复制
相关文章

相似问题

领券
问题归档专栏文章快讯文章归档关键词归档开发者手册归档开发者手册 Section 归档