你能帮我找到一个关于这个主题的详细教程吗?
我真的是个新手,我想知道使用UML图的想法是什么,不同之处,以及对像我这样的新手来说理想的工具(比如UMLet)。
发布于 2013-05-14 16:07:47
首先,也是大多数情况下,让我讨论一下、UML、和用例。
UML只是描述软件系统的一种图形方式。UML有两种类型,即:
接下来是UML开发过程。
然后是UML计划过程
最后用例图。用例图定义了程序如何解决问题或提供一些功能。
下面是一个例子:

用例图通常处理的是参与者之间的交互,可以是人,也可以是外部系统。用例由像“插入卡”这样的省略表示。
从参与者到用例的线称为通信线路。
“包含”部分意味着两个或多个用例将尝试访问单个用例。而“扩展”部分是当用例试图访问可选用例时。
“选择数量”用例是一个通用用例,而下面是两个特定的用例。
之后是用例描述。基本上只是对用例的描述。比如“用户输入他们的卡并输入密码。然后系统安全会检查卡是活动的还是没有被盗的和/或输入的pin是正确的”等等。它将通过说系统(安全)将提供资金和收据来结束。
另一件需要注意的是
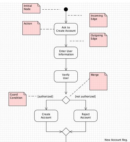
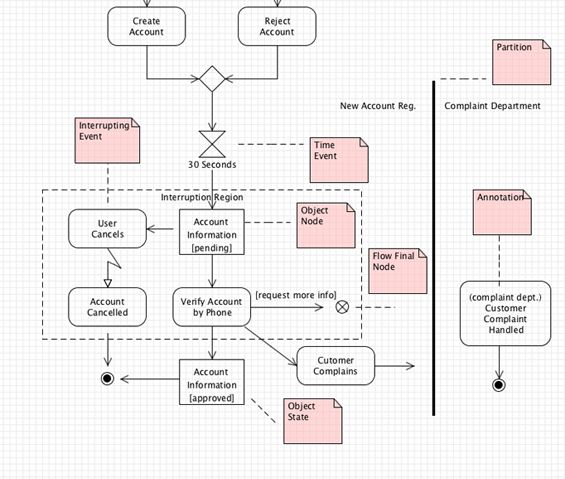
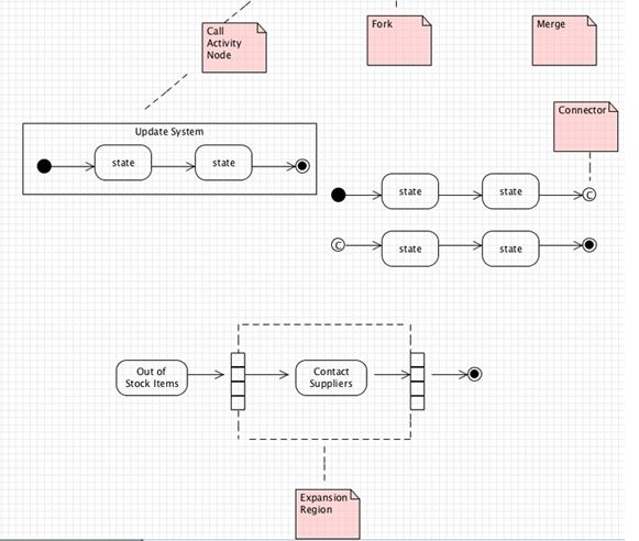
活度图
活动图基本上只是描述了为实现最终目标而发生的行为。如果您熟悉流程图,那么就更容易理解活动图背后的概念。




初始节点是Activity的起点,活动图的符号是阴影的circle.The紫色注释,它简单地描述了活动图的不同组成部分。
类图
类描述程序将使用的对象类型,而类关系图则描述这些类以及它们之间的关系。
我将上传一些幻灯片,以使教程更快:













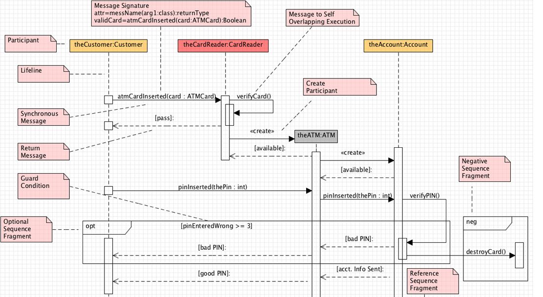
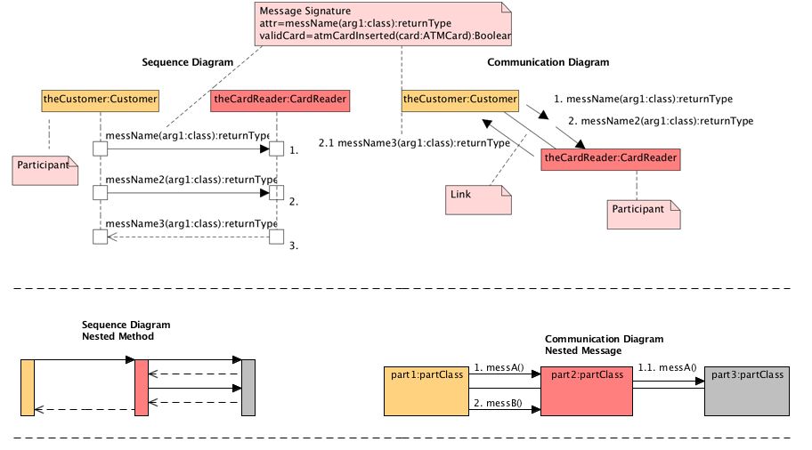
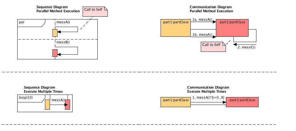
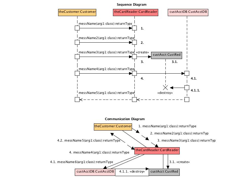
序列图
序列图模拟了程序中的交互,并为您提供了一种布局系统的逻辑方法。它们是关于显示程序各部分之间的交互顺序的。
在制作序列图时,您将描述哪些交互被触发以及何时触发。他们专注于所有互动中事件的顺序。
同样,下面是本教程的序列图:



通信图
通信关系图用于显示参与者之间的链接。他们关注的焦点是什么时候触发了哪些交互。它们还描述了所有交互中事件的顺序。






这些想法来自于视频教程德里克·巴纳斯。
以下是UML工具的列表。有些是免费的。:)
发布于 2013-05-14 19:27:24
首先您应该了解什么是UML,什么不是
所以从阅读克雷格·拉尔曼的文章UML是什么?不是什么?开始
然后来了解如何使用UML是“错误”的,或者如何不应该使用UML 。
请阅读亚历克斯·贝尔(AlexE.Bell)的文章“死于UML发热”。请注意行业专家(PHILIPPE KRUCHTEN,GRADY BOOCH)对这篇文章的评论。
并没有尝试学习UML符号的所有细节。
%20的UML足以满足您的%80需求。尽量不要使用“不太为人所知”的特性。您不应该使用所有的UML图。用你得到好处的那个。
最佳建模工具
最好的建模工具是免费的绘图地方-表面如白板,挂图,甚至文件。不是案件工具。找一堵墙,用像类似白板的紧身床单这样的工具把它变成自由绘图区。
尝试敏捷建模
检查侧以了解敏捷建模
找到一个很好的UML
以简短的方式学习UML符号的:
UML Distilled: Martin的标准对象建模语言(第3版)简介
将与过程(RUP)以敏捷方式应用于
应用UML和模式:克雷格·拉曼(作者)的面向对象分析与设计及迭代开发(第三版)简介
的简称和指南与指南
UML(TM) 2.0风格的元素斯科特W.安布勒(作者)
如果你不喜欢书或者不想花钱
类图的:
检查UML基础:类图
用于序列图的
检查UML基础:序列图
用于活动图的
检查UML基础:活动图
检查UML 2活动图
用例图的
检查UML 2用例图
小心点。用例是文本故事,它讲述用户(参与者)与系统之间的交互以实现目标。因此,没有用例文本的用例图是毫无价值的。要获得对用例的更多了解,请阅读书中的下列免费章节:
用于Sate机图的
检查Sparx EA UML 2状态机图
组件关系图的
检查UML基础:组件关系图
用于部署关系图的检查Sparx EA UML 2部署图
PS:有其他的图表,但它们是最广泛使用的。
和Google it .,例如,我搜索它,并看到http://www.uml-diagrams.org/uml-25-diagrams.html的一面。对于细节来说,这似乎是一个好的方面。
发布于 2014-05-15 20:29:21
这就是我刚开始学习的时候学到的几个术语。(我还在学习,所以如果我错了,请随意编辑)
UML只是描述系统如何使用流程图工作的一种方式。它们有一定的符号来表示不同的含义。
用例图只是说某物(他们称它为参与者)如何与系统交互!活动图是一种听起来是什么样的,不同的活动发生在一个特定的行动发生!
下面是一个例子:银行活动图(UML)还有一些我还没有回答,但是其他的答案都很好。
https://stackoverflow.com/questions/16546961
复制相似问题