APISIX API网关添加福利群:解决AI开发者的「MCP实战痛点」
Apache APISIX 是一个动态、实时、高性能的 API 网关。
APISIX API 网关提供了丰富的流量管理功能,如负载均衡、动态上游、金丝雀发布、熔断、认证、可观测性等。
APISIX 可以通过其灵活的插件系统作为 AI 网关,提供 AI 代理、LLM 的负载均衡、重试和回退、基于令牌的速率限制以及强大的安全性,以确保 AI 代理的效率和可靠性。APISIX 还提供了 mcp-bridge 插件,将基于 stdio 的 MCP 服务器无缝转换为可扩展的 HTTP SSE 服务。
您可以使用 APISIX API 网关处理传统的南北流量,以及服务之间的东西流量。它还可以用作 k8s ingress controller。
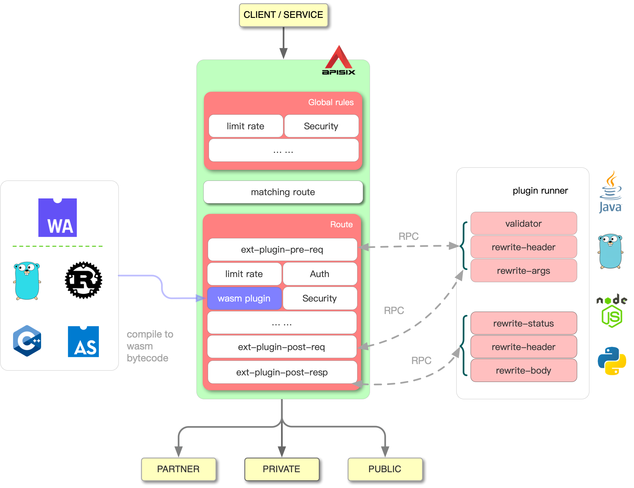
Apache APISIX 的技术架构:

#ApacheAPISIX 与我们互动您可以使用 APISIX API 网关作为流量入口来处理所有业务数据,包括动态路由、动态上游、动态证书、A/B 测试、金丝雀发布、蓝绿部署、限速、防御恶意攻击、指标、监控告警、服务可观测性、服务治理等。
全平台支持
多协议支持
client_id 对 MQTT 进行负载均衡,支持 MQTT 3.1.*, 5.0。全动态
细粒度路由
cookie, args 等作为路由条件来实现金丝雀发布、A/B 测试等。{"arg_age", ">", 24}安全性
Double Submit Cookie 方式,保护您的 API 免受 CSRF 攻击。运维友好
conf/config.yaml 中的 allow_admin 字段以指定允许调用 Admin API 的 IP 列表。另外,请注意 Admin API 使用 key auth 来验证调用者的身份。高度可扩展
rewrite, access, header filter, body filter 和 log,也允许钩住 balancer 阶段。balancer 阶段使用自定义负载均衡算法。多语言支持
RPC 和 Wasm 提供支持。

Apache APISIX是一个动态的、实时的、高性能API网关。
APISIX API网关提供了丰富的流量管理功能,例如负载均衡、动态上游、金丝雀发布、断路器、身份验证、可观察性等等。
通过其灵活的插件系统,APISIX可以作为**AI网关**,提供AI代理、大型语言模型(LLM)负载均衡、重试和回退、基于令牌的速率限制以及强大的安全性,以确保AI代理的效率和可靠性。APISIX还提供mcp-bridge插件,可以将基于stdio的MCP服务器无缝转换为可扩展的HTTP SSE服务。
您可以使用APISIX API网关处理传统的南北向流量,以及服务之间的东西向流量。它还可以用作k8s Ingress控制器。
Apache APISIX的技术架构:
#ApacheAPISIX 关注我们并与我们互动您可以使用 APISIX API 网关作为流量入口,处理所有业务数据,包括动态路由、动态上游、动态证书、A/B 测试、金丝雀发布、蓝绿部署、限流、恶意攻击防御、监控指标、告警监控、服务可观测性、服务治理等。
全平台支持
多协议支持
client_id 负载均衡 MQTT,同时支持 MQTT 3.1.*、5.0。完全动态
细粒度路由
cookie、args等作为路由条件来实现金丝雀发布、A/B 测试等。{"arg_age", ">", 24}安全
双提交 Cookie 方法,保护您的 API 免受 CSRF 攻击。运维友好
Zipkin追踪:Zipkin
开源APM:支持Apache SkyWalking
支持外部服务发现:除了内置的etcd,还支持Consul、Consul_kv、Nacos、Eureka和Zookeeper (CP)。
监控和指标:Prometheus
集群:APISIX节点是无状态的,创建配置中心的集群,请参考etcd集群指南。
高可用性:支持在同一集群中配置多个etcd地址。
版本控制:支持操作回滚。
命令行界面:通过命令行启动/停止/重新加载APISIX。
独立模式:支持从本地YAML文件加载路由规则,在Kubernetes(k8s)等环境下更友好。
全局规则:允许为所有请求运行任何插件,例如:限流、IP过滤等。
高性能:单核QPS达到18k,平均延迟小于0.2毫秒。
REST Admin API:使用REST Admin API控制Apache APISIX,默认只允许127.0.0.1访问,您可以修改conf/config.yaml中的allow_admin字段来指定允许调用Admin API的IP列表。另外,请注意Admin API使用密钥认证来验证调用者的身份。
外部日志记录器:将访问日志导出到外部日志管理工具。(HTTP日志记录器、TCP日志记录器、Kafka日志记录器、UDP日志记录器、RocketMQ日志记录器、SkyWalking日志记录器、阿里云日志服务(SLS)、Google Cloud Logging、Splunk HEC Logging、文件日志记录器、SolarWinds Loggly Logging、腾讯云CLS)。
ClickHouse:将日志推送到ClickHouse。
Elasticsearch:将日志推送到Elasticsearch。
Datadog:通过UDP协议将自定义指标推送到DogStatsD服务器,与Datadog agent捆绑在一起。DogStatsD基本上是StatsD协议的一个实现,它收集Apache APISIX代理的自定义指标,将其聚合到单个数据点,并将其发送到配置的Datadog服务器。
HashiCorp Vault:支持密钥管理解决方案,用于从Vault安全存储(在低信任环境中)访问密钥。目前,可以使用APISIX密钥资源,从vault中链接RS256密钥(公钥-私钥对)或密钥到jwt-auth认证插件。
高度可扩展
rewrite、access、header filter、body filter和log,也允许挂接balancer阶段。balancer阶段使用自定义负载均衡算法。多语言支持
RPC和Wasm提供支持。
无服务器
安装
请参考安装文档。
快速入门
快速入门指南是学习 APISIX 基础知识的好方法。只需按照快速入门中的步骤操作即可。
此外,您可以参考文档尝试更多插件。
管理 API
Apache APISIX 提供REST 管理 API 来动态控制 Apache APISIX 集群。
插件开发
更多文档,请参考Apache APISIX 文档站点
使用AWS的八核服务器,APISIX的QPS达到140,000,延迟仅为0.2毫秒。
基准测试脚本已开源,欢迎尝试和贡献。
APISIX 也完美运行在 AWS Graviton3 C7g 上。
众多公司和组织机构将APISIX API网关用于研究、生产和商业产品,部分用户如下:
受 Kong 和 Orange 启发。