打开或创建项目
单击新建文件夹或者单击打开文件夹打开已存在的项目文件夹,或克隆远程 Git 仓库项目。
单击新建文件夹,支持在系统用户目录中创建一个新项目。

单击打开文件夹,将会在本地打开一个已存在的项目。

1. 确保已安装 Git,可使用下方命令查看版本。如未安装,请访问 Git 进行下载安装。
git --version
2. 获取远程 Git 仓库的 URL,例如:
3. 单击克隆 Git 仓库,输入 URL,然后选择克隆项目存放的路径即可。

选择模式
就像腾讯元宝一样,CodeBuddy IDE 提供了侧栏对话功能,支持 Craft / Chat 两种模式,可以在不跳出 IDE 的情况下,在对话中描述你的需求,与 AI 互动,可实时获取 AI 建议及任何帮助,通过输入 “@” 等引入代码片段、知识库等上下文,拓展更多指令应用场景。
Chat 模式:通过自然语言进行技术对话,询问编程技术问题,支持多轮追问和上下文感知。
Craft 模式:相比 Chat 模式, Craft 模式不再是一个对话聊天机器人工具,而是一个具有 “独立思考” 和 “自主执行” 的编程伙伴。
支持通过自然语言描述项目需求,Agent 即可生成完整工程代码与多文件实现,并支持运行或测试。
支持 Plan Mode。开启 Plan Mode 后,Agent 将根据项目需求进行任务拆解,制定开发计划并澄清需求,执行计划生成代码。
端到端覆盖需求→原型→代码,适合从零启动新项目。

选择多模型
在 CodeBuddy IDE 中 ,提供 Default(hunyuan) | DeepSeek-V3.1 | DeepSeek-0324 等国内多种模型,支持用户自主切换。

对话

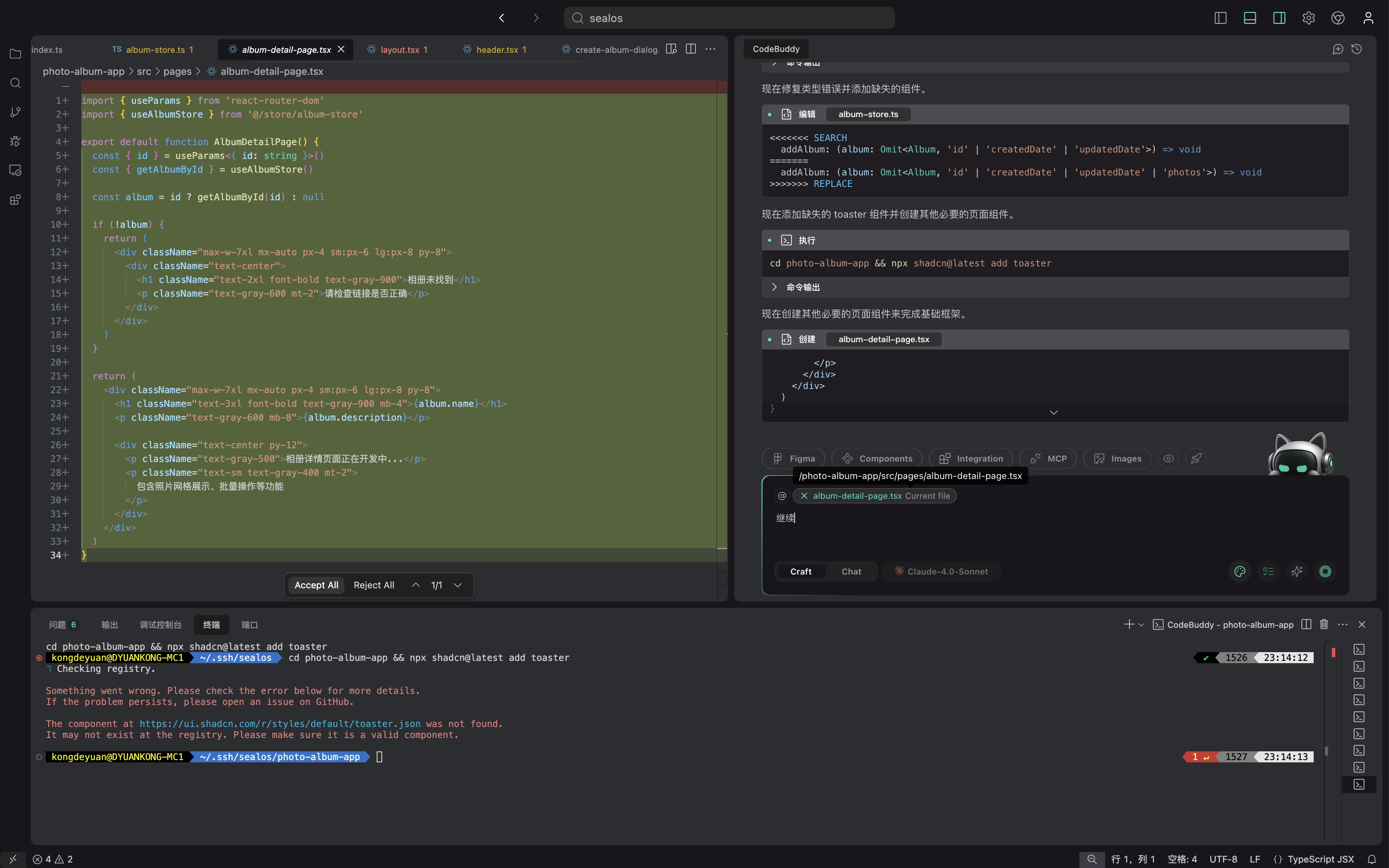
1. 以 Craft 模式为例,描述“我想制作一个电子相册”,可以选择开启计划模式,单击 Boost Prompt 一键优化 Prompt。

2. 选择计划模式下,将根据你的需求进行分析、理解、拆解任务、制定规划,生成需求文档 PRD。

3. 向你澄清需求,可以根据需求文档 PRD 进行交互确认。

4. Craft 模式下,Agent 将根据执行计划为你生成代码并改写。

Checkpoint 回滚版本
Checkpoint 恢复介绍
在 Craft 模式下,Agent 进行编码的过程中,每次对话发生文件变更后,Agent 会对这轮对话的文件变更自动创建一轮检查点,即 Checkpoint,并自动做一轮版本化管理(同时建议采用 Git 及时提交代码),实现版本回溯与状态恢复(即,Restore to this checkpoint)。当你在编码过程中存在误操作或实验性代码生成失败时,单击恢复,则可以进行回退版本、重新编辑。

恢复(Restore)
单击恢复(Restore)按钮后,会跳出一个弹窗,向您请求是否确认恢复。如果确认可以选择 Continue,否则选择 Cancel(esc)。这里,您也可以勾选左侧的 Don't ask again,勾选后,后续不会再跳出这个弹窗,因此需要谨慎选择。

恢复任务
恢复到指定检查点后,该检查点对应进行的任务也会被取消,恢复到该检查点的状态。此时,如果您希望恢复该检查点的任务,可以选择(恢复任务)Resume Task 按钮,单击该按钮后,就会继续该检查点的任务。

添加上下文
添加图片作为上下文
可以通过 Ctrl + V 进行截图粘贴作为上下文。目前因模型能力限制,暂不支持使用内置的图片导入功能,可以持续关注。

添加代码块作为上下文
圈选代码后鼠标右键,在菜单选项中选择 Add To Chat。

添加文件或目录作为上下文
在文件树中,鼠标右键单击文件或目录,在菜单中选择 Add File CodeBuddy,即可将文件或目录添加到对话上下文中。

添加终端报错
在底部面板中,可以将问题或终端报错添加给 CodeBuddy。

@ 引用上下文
CodeBuddy IDE 支持使用 @ 符号来引用文件、文档等作为与模型对话的上下文内容,包括问题、终端、Git 提交、添加规则、添加文件夹、添加文件、知识库。

以下是 @ 符号列表的介绍:
@ 问题:对所选代码或错误日志进行问题分析和定位,输出修复方案。
@ 终端:引用终端命令信息。
@ Git 提交:可以引用当前未提交的文件变更,以及特定历史提交。
@ 文件夹:引用整个文件夹的文件内容作为上下文。
@ 文件:引用项目中的指定文件。
@ 添加规则:引用 CodeBuddy IDE Rules 规则作为上下文。
@ 知识库: 引用腾讯内部或私域知识库作为上下文。
聊天记录
在与 Agent 交互中,存在很多历史对话,在 CodeBuddy IDE 的对话面板右上方,单击 History 按钮,即可查看历史对话列表。支持删除和导出备份至本地。你也可以切换至指定历史对话,继续完成任务。

开启远程开发
由于内部各个业务团队存在大量 Remote-Host 远程开发场景,CodeBuddy 当前也支持远程开发,如下:
配置本机与远程服务器免密互信(可选)
#将本地开发机器地址替换 ip_address#生成 SSH 密钥对:创建了4096 位的 RSA 密钥,私钥:~/.ssh/id_rsa,公钥:~/.ssh/id_rsa.pubssh-keygen -t rsa -b 4096 -f ~/.ssh/id_rsa -N ""#测试公钥联通性,返回 Number of key(s) added: 1 为正确ssh-copy-id -i ~/.ssh/id_rsa.pub -p 36000 root@ip_address#将公钥手动添加到 TencentCloud 服务器的 authorized_keys 文件中cat ~/.ssh/id_rsa.pub | ssh -p 36000 root@ip_address "mkdir -p ~/.ssh && cat >> ~/.ssh/authorized_keys && chmod 700 ~/.ssh && chmod 600 ~/.ssh/authorized_keys"#提示使用 ssh 'TencentCloud' 进行连接测试ssh TencentCloud "echo '🎉 免密登录成功!SSH密钥认证已配置完成!'"# 配置## TencentCloud 服务器配置Host TencentCloudHostName $ip_addressUser rootPort 36000IdentityFile ~/.ssh/id_rsaIdentitiesOnly yesServerAliveInterval 60ServerAliveCountMax 3
打开远程环境
在 CodeBuddy IDE 中单击打开远程环境。

进阶使用指南
组件库生成
CodeBuddy IDE 设计组件 Component 是设计阶段的核心功能,支持你通过选择标准化组件库规范,直接生成符合企业级设计系统的可维护前端代码,目前提供以下三种组件供使用:
TDesign Components:腾讯自研企业级设计体系,适合中后台、多端协作场景。
MUI Components:遵循 Material Design 规范,适合用户导向的跨平台应用。
Shadcn Components:基于 Tailwind CSS 的高定制化库,适合创意项目或深度控制需求。
1. 在 Craft 模式下,选择你需要的组件后,该组件库就会自动添加到对话上下文中,你在输入框中描述任务需求即可,例如:

2. Agent 根据需求引用组件自动生成代码,如下引用 TDesign 设计组件。

MCP
MCP (Model Context Protocol,模型上下文协议) ,旨在解决大模型语言(LLM)与外部数据源及工具之间无缝集成的需求,如同电脑上的 USB 接口或在手机上安装应用程序,是一种给你的 AI 访问额外工具和信息的方式。它通过标准化 AI 系统与数据源的交互方式,帮助模型获取更丰富的上下文信息,从而生成更准确、更相关的响应。其主要的功能如下:
上下文共享:应用程序可以通过 MCP 向模型提供所需的上下文信息(如文件内容、数据库记录等),增强模型的理解能力。
工具暴露:MCP 允许应用程序将功能(如文件读写、API 调用)暴露给模型,模型可以调用这些工具完成复杂任务。
可组合的工作流:开发者可以利用 MCP 集成多个服务和组件,构建灵活、可扩展的 AI 工作流。
安全性:通过本地服务器运行,MCP 避免将敏感数据上传至第三方平台,确保数据隐私。


前置准备
获取企业微信群机器人 Webhook URL 地址,路径:新建企业微信用户群 > 添加群机器人 > 获取 WebHook URL 地址。

安装 MCP Server
提供两种方式进行安装。
安装方式 1:使用 Smithery 安装(推荐)
npx -y @smithery/cli install wecom-bot-mcp-server --client claude
安装方式 2:从PyPI安装
pip install wecom-bot-mcp-server
配置 MCP Server
1. 在对话框中,单击配置 MCP。

2. 单击手动配置。

3. 配置 mcp.json, 添加企业微信机器人 MCP Server,保存即可。
{"mcpServers": {"wecom": {"command": "uvx","args": ["wecom-bot-mcp-server"],"env": {"WECOM_WEBHOOK_URL": "your-webhook-url"}}}}
说明:
请将 your-webhook-url 替换为企微机器人的 url,如:
https://qyapi.weixin.qq.com/cgi-bin/webhook/send?key=8ef877d5-7f76-45fa-b1f9-c8f27acb8f93
4. 如果安装成功后 MCP Server 将显示绿色状态,否则显示红色状态,例如:

使用 MCP Server
在 Craft 模式下描述你的需求,Agent 将根据你的任务需求进行分析,然后调用 MCP Server 工具来完成任务,例如:利用企业微信机器人 MCP 通知企业微信机器人 MCP Server 正式产品发布, @dyuankong 进行验收 -> Wecom Bot 自动 @ 对应人员通知处理。

应用效果如下:

Rules
Rules 介绍
Rules 可以为大模型提供更多更准确的对话上下文信息,帮助模型更好地遵循您的个人偏好和项目规范,可以提升开发效率,并且在您的代码库中更高效的运行。通过 Rules,你可以指定编码风格、首选库、最佳实践和工作流程,可以把它想象成你想要 AI 如何行为的说明手册。在 CodeBuddy 中分全局 User Rules 和 Project Rules ,即用户规则、项目规则。
在 CodeBuddy 中,可按如下路径进行配置:

User Rules
在 User Rules 中,可以定义您的个人偏好,例如编码风格、通用要求、常用指令或习惯。定义好后,这些 Rules 将会自动发送给 AI 模型,应用到所有的对话场景之中。并且定义的这些 Rules 将在您的 CodeBuddy IDE 账户中全局生效,无论当前是在哪个项目。
创建 User Rules
直接在 User Rules 输入框中编写 Rules 内容即可。

使用场景
个人编码风格统一:在不同项目间保持一致的代码风格,例如变量命名风格、缩进偏好、注释风格。
跨项目技术栈标准化:为常用技术栈定义统一的最佳实践,例如 React Hooks 使用规范、状态管理模式。
个人编码效率提升:集成个人常用的代码片段和模板,例如错误处理模式。
专业领域知识应用:应用特定领域的专业知识和最佳实践,确保专业标准在所有项目中得到遵循,例如安全编码规范、可访问性标准。
示例
下面是一个简单示例:
# 示例:简洁响应风格请保持回答简洁,避免冗余描述。代码建议需包含完整导入语句和注释。
Project Rules
定义项目级别的 Rules,例如编码规范、框架约定、库使用规则、安全要求,这些 Rules 将在当前项目中生效,并且 Agent 会自动识别和获取到这些 Rules。在 CodeBuddy 中将 Project Rules 默认保存在 .codebuddy/.rules,可以识别 md 和 mdc 两种格式。
在 Project Rules 中,按触发方式的不同可分为下面三种类型:
Always: 用于在每次对话和内联请求中触发。
Agent Requested:由Agent 根据任务描述决定是否引用。
Manual:通过 @RuleName 引用时触发。
创建 Project Rules
1. 进入规则页后,在项目规则中,单击添加新规则按钮,填写规则名称。

2. 规则名称填写完成后,单击创建按钮,随后便在当前项目根目录的 .codebuddy 目录下自动创建 .rules 目录,并在该目录下自动创建新 mdc 规则文件。

3. 在规则文件中填写项目规则内容。
Rule Type
在 Project Rules 中,按触发方式的不同可分为下面三种类型:
Always: 用于在每次对话和内联请求中触发。
Agent Requested:由 Agent 根据任务描述决定是否引用。
Manual:通过 @RuleName 引用时触发。
在创建 Project Rules 时根据实际场景选择。

最佳实践建议
在编写 Rules 内容时可参考下面的建议:
聚焦单一职责:单条规则建议不超过 500 行,复杂逻辑拆分为可组合的子规则。
提供具体示例:通过 @filename 关联代码模板(例如 @express-service-template.ts)。
避免模糊指令:规则应像内部文档一样清晰(例如:“使用 zod 定义 API 响应类型” 而非 “做好验证”)。
规则优先级合理设置:可为不同重要程度的规则设置合适的 priority 值,核心架构规则优先级最高,代码风格规则优先级适中。
示例
---description: RPC 服务模板规范globs: src/services/**/*.tsalwaysApply: false---- 使用内部RPC模式定义服务- 服务名必须使用snake_case命名- 关联模板:@service-template.ts
globs:定义规则适用的文件范围,支持通配符。
alwaysApply:控制 Project Rules 的应用范围和触发条件,当为 true 时规则会应用到整个项目的所有文件中,当为 false 时只对 globs 定义的路径有效。
@filename:关联的模板,当规则被触发时,Agent 会自动加载对应的代码模板,作为规则的补充上下文,确保生成的代码严格遵循项目规则。
规则管理
在规则页中,您可以修改和删除规则。
修改规则
您可以直接在规则页中修改规则内容,修改后,Agent 将遵守新的规则。

删除规则
如果希望删除用户规则可以直接在规则页中直接删除;如果希望删除项目规则,可以将规则文件看作普通文件一样删除即可。
部署
CodeBuddy IDE 支持将您的项目通过 Publish CloudStudio 一键部署至腾讯云的沙箱环境中,并生成可公开访问的链接,方便团队快速验证反馈。在 Craft 模式下,可通过下面两种方式进行一键部署。
触发部署
单击小火箭按钮🚀一键部署或输入部署当前项目到云端环境,或 Deploy current project to remote。

正常在项目开发完成后,也会给您推送 Publish CloudStudio,您可以单击它进行一键部署。

部署生成效果
部署成功后,将会生成一个可公开访问的链接和二维码。可以分享给团队,方便快速验证反馈。

后端服务集成
Tencent CloudBase
开通云环境
1. 登录 腾讯云 CloudBase,同意授权协议后,单击免费开发,开启智能应用。

2. 单击同意授权。

3. 单击开通环境。

4. 这里根据您自己的需求,选择合适的版本并填写相关信息。完成后,单击立即购买。

5. 购买成功后,等待分配完成即可。

6. 单击进入控制台,即可查看所开通的云环境。

连接云环境
1. 进入 Integration 配置页,单击 Tencent CloudBase 右侧的 管理(Manage)。

2. 选择已经开通成功的云开发环境。如果还没有,则请开通。

3. 连接成功的效果如下图。

在项目中使用 TCB 后端服务
例如以在 TCB 文档型云数据库中新增文档为例进行演示。
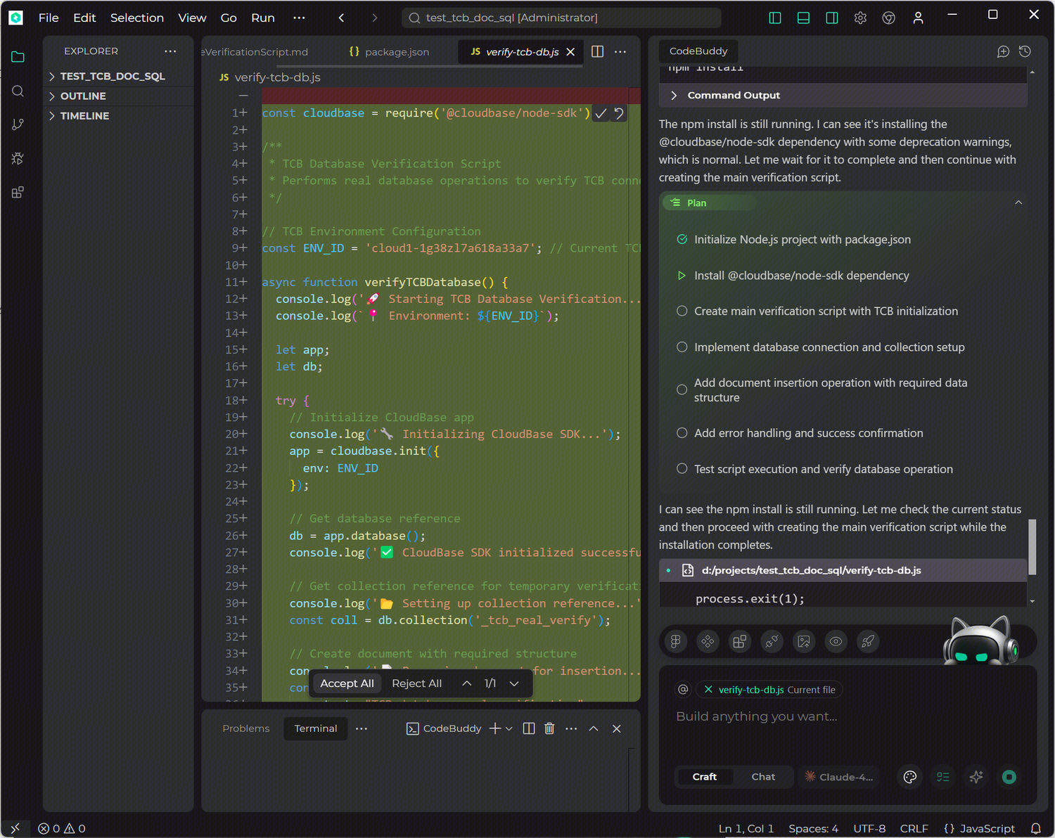
1. 在 Craft 模式下,输入任务需求。

2. 输入任务需求后,Agent 开始制定执行计划,包括初始化项目、安装依赖、编码、测试,并按照执行计划开始执行。

3. Agent 按照执行计划一步步完成了任务,如下图。

4. 登录腾讯云 CloudBase进行查看,可以看到,在云数据库中文档已经创建成功。
