腾讯云
最新活动
HOT
产品
解决方案
定价
企业中心
云市场
开发者
客户支持
合作与生态
了解腾讯云
关闭
搜索
短信
文档中心
入门中心
API 中心
SDK 中心
文档活动
我的反馈
文档反馈官招募中,报名立赚积分兑换代金券!>
HOT
文档中心
>
短信
>
国际/港澳台短信
>
国际/港澳台短信购买指南
>
国际/港澳台短信购买指引
国际/港澳台短信购买指引
最近更新时间:2026-01-16 21:11:01
微信扫一扫
QQ
新浪微博
复制链接
链接复制成功
我的收藏
本页目录:
操作场景
前提条件
预付费套餐包
后续操作
操作场景
国际/港澳台短信采用预付费的方式,
不支持使用任何代金券
。发送短信之前必须购买国际/港澳台短信套餐包,如需要日结后付费模式,请咨询您的腾讯云商务经理。
前提条件
已
注册腾讯云
账号,并完成
实名认证
。
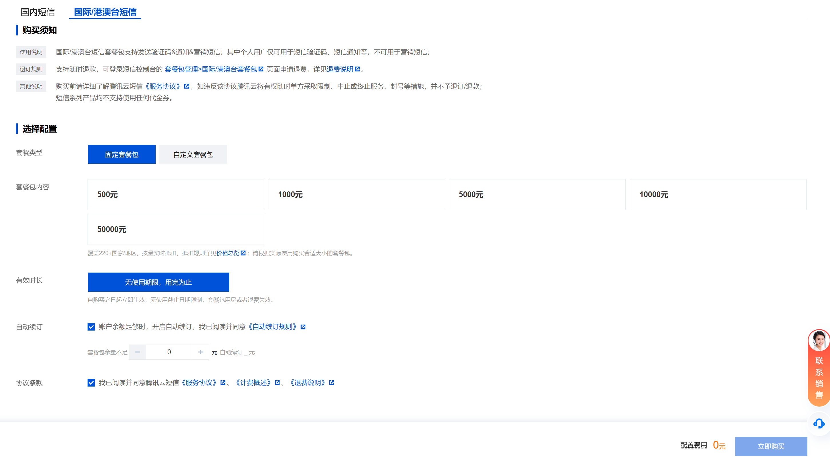
预付费套餐包
操作步骤如下:
1.
登录
短信购买页
,选择国际/港澳台短信。
2.
选择套餐类型、套餐配额,选择是否自动续订,并勾选我已阅读并同意腾讯云短信
《服务协议》
、
《计费概述》
、
《退费说明》
,单击
立即购买
。
说明:
关于套餐类型,您可以选择固定套餐包或者自定义套餐包。选择自定义套餐包时,您可以自定义套餐包金额,最低为50元。
3.
核对您需要购买的套餐包数量及金额,确认无误后单击
去支付
。
4.
完成支付。
说明:
如果您需要开具发票,可以在
发票管理
页面申请。
后续操作
购买国际/港澳台短信套餐包后,您可以参考
国际/港澳台短信快速入门
开始使用国际/港澳台短信服务。
如有任何疑问,请联系
腾讯云短信小助手
,将有专人为您解答。
上一篇: 国际/港澳台短信价格总览
下一篇: 国际/港澳台短信自动续订规则
文档“捉虫”活动
检视指定产品文档,发现和反馈有效问题,奖!
API专项"捉虫"
反馈API文档问题,代金券、周边好礼奖不停!
文档建议,你提了吗
快来使用腾讯云产品文档,提出有效建议,奖!
在
线
咨
询
目录
返回顶部