生成式人工智能技术正以突破创新拐点的态势,推动视觉创作领域经历结构性转型。针对数字艺术创新实践者,本文将系统性解析前沿创作工具链的工程化应用策略,帮助创作者打破传统创作范式的限制。
由Black Forest实验室研发的Flux.1生成系统,凭借其革命性的神经网络架构,正在重塑AI图像生成的底层逻辑。该系统与ComfyUI可视化节点系统的深度集成,使创作者能通过模块化工作流实现从概念构思到成品渲染的完整创作流程。值得关注的是,核心研发人员Robin Rombach曾主导Stability AI架构设计,其团队继承Stable Diffusion的技术精髓,在保持开源特性的同时,成功实现了生成质量与处理效能的双重优化。
针对跨地域协作需求,本文将详细阐释基于Cpolar的云端协作平台搭建方案。具体实施路径包括:构建Python虚拟开发环境、部署Docker容器集群、配置反向代理解决方案。该技术框架不仅有效降低数字艺术创作的技术门槛,更为创意工作者开辟了全新的生产协作空间。这种分布式创作模式的建立,使全球创意团队能够突破地理限制,实现艺术创作的实时互联与协同进化。

【视频教程】
最近爆火的Flux.1 AI生图模型Windows电脑本地安装与使用保姆级教程
本篇文章测试环境:Win11专业版,8GB显存
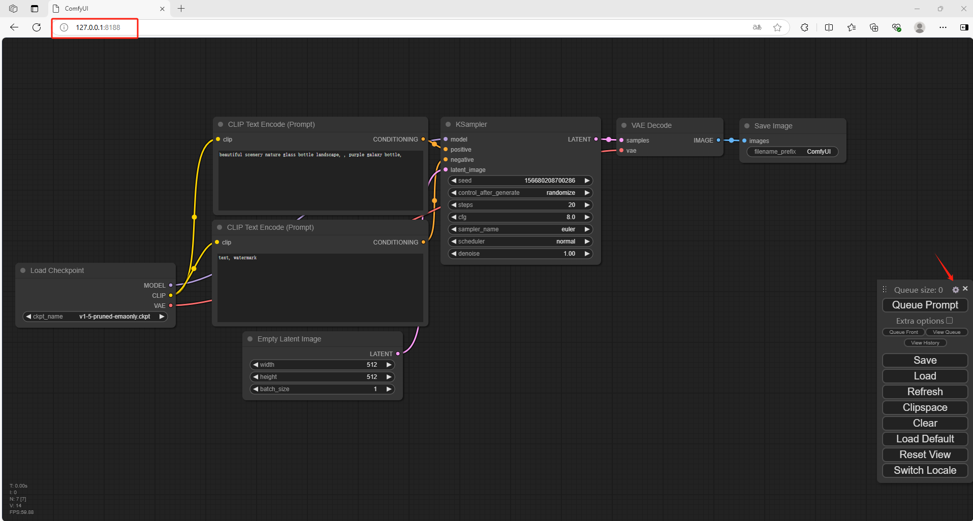
进入到官方Github中,下载最新版ComfyUI
ComfyUI Github:GitHub - comfyanonymous/ComfyUI: The most powerful and modular diffusion model GUI, api and backend with a graph/nodes interface.

找到免安装版本

解压保存到本地打开,进入到根目录下,有 run_cpu、run_nvidia_gpu 第一个是通过CPU进行解码的,第二个是通过Nvidia显卡进行解码的,速度会更快

双击打开这两个其中哪个脚本都可以,运行脚本

打开一个新的浏览器输入 http://127.0.0.1:8188
可以看到进入到了ComfyUI当中,但是默认情况下是英文,需要设置成中文

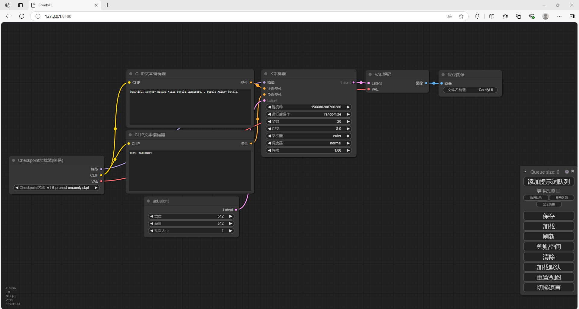
下载压缩包并解压到本地

解压后,进入到根目录,把这个文件放到ComfyUI \ custom_nodes 目录中


回到 Comfy UI 中,点击设置,选择语言为中文



FLUX 模型有四个可选,FLUX.1 [dev] 、FLUX.1 [dev] fp8、FLUX.1 [schnell]、FLUX.1 [schnell] fp8;
这里下载第3种,4步蒸馏模型,大多数显卡可跑。

无论下载上面的哪个模型,都存放在这个:ComfyUI/models/unet/ 目录下

点击地址下载CLIP: https://huggingface.co/comfyanonymous/flux_text_encoders/tree/main
下载 t5xxl_fp16.safetensors 或 t5xxl_fp8_e4m3fn.safetensors (建议选择fp8 版本,如果你显存超过 32G 可选择 fp16 版本)

放入到ComfyUI/models/clip/ 目录中

解压下载VAE模型

下载到本地后,存放至ComfyUI/models/vae/ 目录

最后回到 ComfyUI 目录,启动运行脚本

重新进入到浏览器当中 http://127.0.0.1:8188

接下来需要调用模型
点击链接:Flux Examples | ComfyUI_examples (comfyanonymous.github.io)
可以看到有Flux Dev版本和Flux Schnell版本,这里和开头一样,我使用的是Flux Schnell版本

把图片保存到本地
回到 ComfyUI 当中,把图片直接拖入进去,可以看到自动加载模型

在CLIP文本编码器当中,修改提示词(输入翻译后的英文),点击右侧添加提示词队列
如果出现报错,需要把左侧的加载器修改为fp8


可以看到右侧已经生成了新的图片,我们在本地成功部署了ComfyUI并搭建了 Flux.1 大模型,如果想团队协作多人使用,或者在异地其他设备使用的话就需要结合Cpolar内网穿透实现公网访问,免去了复杂得本地部署过程,只需要一个公网地址直接就可以进入到ComfyUI中来使用 Flux.1文生图。
接下来教大家如何安装Cpolar并且将 Flux.1 实现公网使用。
下面我们在Linux安装Cpolar内网穿透工具,通过Cpolar 转发本地端口映射的http公网地址,我们可以很容易实现远程访问,而无需自己注册域名购买云服务器.下面是安装cpolar步骤
cpolar官网地址: https://www.cpolar.com
使用一键脚本安装命令
sudo curl https://get.cpolar.sh | sudo sh
安装完成后,执行下方命令查看cpolar服务状态:(如图所示即为正常启动)
sudo systemctl status cpolar
Cpolar安装和成功启动服务后,在浏览器上输入ubuntu主机IP加9200端口即:【http://localhost:9200】访问Cpolar管理界面,使用Cpolar官网注册的账号登录,登录后即可看到cpolar web 配置界面,接下来在web 界面配置即可:

登录cpolar web UI管理界面后,点击左侧仪表盘的隧道管理——创建隧道:
点击保存

创建成功后,打开左侧在线隧道列表,可以看到刚刚通过创建隧道生成了两个公网地址,接下来就可以在其他电脑(异地)上,使用任意一个地址在浏览器中访问即可。

如下图所示,输入设置的用户名及密码(也可以不设置高级,就无需用户名密码直接登入,安全起见,建议配置高级)

可以看到成功实现使用公网地址异地远程访问本地部署的Flux.1大模型!

小结
为了方便演示,我们在上边的操作过程中使用了cpolar生成的HTTP公网地址隧道,其公网地址是随机生成的。这种随机地址的优势在于建立速度快,可以立即使用,然而,它的缺点是网址是随机生成,这个地址在24小时内会发生随机变化,更适合于临时使用。
如果有长期远程访问本地 Flux.1 或者其他本地部署的服务的需求,但又不想每天重新配置公网地址,还想地址好看又好记,那我推荐大家选择使用固定的二级子域名方式来远程访问,带宽会更快,使用cpolar在其他用途还可以保留多个子域名,支持多个cpolar在线进程。
由于以上使用cpolar所创建的隧道使用的是随机公网地址,24小时内会随机变化,不利于长期远程访问。因此我们可以为其配置二级子域名,该地址为固定地址,不会随机变化。
登录cpolar官网,点击左侧的预留,选择保留二级子域名,地区选择china vip top,然后设置一个二级子域名名称,填写备注信息,点击保留。

保留成功后复制保留的二级子域名地址:

登录cpolar web UI管理界面,点击左侧仪表盘的隧道管理——隧道列表,找到所要配置的隧道,点击右侧的编辑。

修改隧道信息,将保留成功的二级子域名配置到隧道中
点击更新

更新完成后,打开在线隧道列表,此时可以看到随机的公网地址已经发生变化,地址名称也变成了保留和固定的二级子域名名称。

最后,我们使用固定的公网地址访问 ComfyUI 可以看到访问成功,一个永久不会变化的远程访问方式即设置好了.

本操作手册构建了基于Flux.1的本地化创作系统,并实现了Cpolar内网穿透技术的深度整合。该技术架构打破了传统创作的时空限制,使全球创作者能够在分布式协作网络中实时共享创意成果。当您通过SSH协议接入家庭服务器中的模型实例时,实际上正在参与构建一个去中心化的云端创作联盟。
每一次技术革新都代表着文明演进的重要里程碑,期待您运用Flux.1的生成算法,在数字画布上镌刻属于这个时代的视觉符号。当您的艺术作品通过Cpolar的全球节点网络传播时,我们正在见证艺术创作与技术发展的量子级融合,共同拓展人类认知的维度边界。