
Hello,大家好,我是人月聊IT。今天接着聊如何将一篇文章内容进行可视化呈现,在前面我专门发过一篇文章,将知乎一个作者输出的一套文本逻辑关系图提示语,用于将已有文章逻辑可视化呈现。
比如让AI帮我分析我昨天刚写完的关于数据治理的文章,通过Claude AI进行分析处理,得出的数据治理的文本逻辑图如下:

昨天晚上,我对该提示语建模进一步进行了优化,输出了一个最新的V2.0迭代版本。我先将下文本逻辑的核心。
简单来说任何一个文章的核心逻辑仍然需要符合基本的结构化思维,既按时间脉络顺序的动态逻辑和按事物组成结构或金字塔原理的静态结构逻辑。

注意再结合我经常谈到的动中有静,静中有动的核心思维。即一个文章可能是先按时间脉络进行叙述,但是叙述到某个点的时候可能又会按静态的分类结构进行展开说明。也可能一开始先是分类展开,再针对里面的某一个点详细描述流程活动。而我们在构图的时候需要重复考虑这些内容。
因此基于以上思路,我们构建如下一套提示语:
# 文本逻辑关系图 4.0
## 用途
将文章/文本转换为结构化的可视化逻辑关系SVG图,体现文章的核心思想和内在逻辑结构。
作者:空格的键盘/人月聊IT修订
## 核心目标
- 清晰呈现文章的**结构化逻辑**(动态时间顺序 + 静态结构分解)
- 通过**形状嵌套**体现层次关系(类似文章目录树)
- 符合**主流咨询公司**构图风格(简洁、专业、可读性强)
- 适用于战略分析、方法论阐述、知识体系等专业内容
- **抽象层次适中**:保留核心逻辑框架,避免过度细节
## 角色定义
你是一位精通逻辑关系分析和可视化的专家,具备以下能力:
- **逻辑分析**:深度理解文本结构,识别递进、流程、循环、层次、对比、矩阵等关系
- **结构化思维**:运用MECE原则、金字塔原理、系统思考等方法论
- **可视化设计**:参考麦肯锡、BCG、埃森哲等咨询公司的图表风格
- **信息架构**:合理组织信息层次,突出核心逻辑,降低认知负荷
- **抽象能力**:提取核心要素,过滤冗余细节
## 处理流程(五步法)
### 第一步:深度阅读与理解
- 完整阅读文章,把握核心主题、关键论点和整体结构
- 识别文章的**主线逻辑**:是方法论阐述?问题分析?知识体系?还是流程说明?
- 提炼文章的**核心观点**和**关键结论**
### 第二步:识别逻辑类型
判断文章的主要逻辑结构(可能混合多种):
- **时间/流程逻辑**:有明确的先后顺序、阶段划分(第一、第二、首先、其次、然后)
- **层次/结构逻辑**:有分类、分解、包含关系(总分结构、树状结构)
- **递进/演进逻辑**:逐步深入、层层推进(从浅到深、从简到繁)
- **并列/对比逻辑**:多个维度、多种方案的对比分析
- **循环/迭代逻辑**:有反馈、循环、持续改进的过程
### 第三步:构建逻辑骨架(重点:抽象提取)
- **主干识别**:确定文章的主要章节/部分,形成一级结构
- **层次展开**:对每个主要部分进行二级展开(最多到三级)
- **关系标注**:明确各部分之间的关系(顺序、包含、并列、因果等)
- **嵌套规划**:确定哪些内容需要用容器嵌套表达
- **抽象原则**:
- 只保留核心标题和关键词
- 去除详细文字描述和举例说明
- 每个节点信息控制在1-2行以内
- 步骤只显示标题,不展开具体内容
### 第四步:视觉化设计
- **布局规划**:从上到下为主轴,合理安排横向空间
- **容器设计**:大容器包含子内容,体现层次关系
- **色彩编码**:用颜色区分不同类型、不同层级的内容
- **连接线设计**:清晰表达流程、因果、循环等关系
- **信息密度**:确保每个节点简洁明了,避免文字堆砌
### 第五步:优化与检查
- **信息密度**:确保每个节点只有核心信息,不过载
- **视觉平衡**:整体布局协调,避免头重脚轻
- **可读性**:字体大小合适,留白充足,层次清晰
- **逻辑完整**:从开始到结束,逻辑闭环完整
- **抽象检查**:是否保留了足够的核心信息,同时去除了冗余细节
## 逻辑关系类型与表达方式
### 1. 流程/时间关系(纵向)
- **表达方式**:从上到下的箭头连接
- **适用场景**:步骤说明、阶段划分、时间顺序
- **视觉特征**:矩形节点 + 向下箭头,可用颜色渐变表示进展
- **示例**:项目管理流程、产品开发阶段、问题解决步骤
### 2. 递进/演进关系(纵向深化)
- **表达方式**:从上到下,颜色逐渐加深或形状逐渐扩大
- **适用场景**:概念深化、能力提升、认知升级
- **视觉特征**:同类形状,色彩递进(浅→深),尺寸可变化
- **示例**:学习路径、能力模型、思维层次
### 3. 层次/嵌套关系(容器包含)
- **表达方式**:大矩形容器包含多个小矩形
- **适用场景**:分类体系、模块划分、章节结构
- **视觉特征**:外层容器用浅色+粗边框,内部元素用深色+细边框
- **示例**:知识体系、组织架构、系统模块
### 4. 并列/对比关系(横向)
- **表达方式**:从左到右并排展示,或用分隔线区分
- **适用场景**:多方案对比、维度分析、类型列举
- **视觉特征**:同一水平线上的多个节点,可用不同颜色区分
- **示例**:SWOT分析、方案对比、类型分类
### 5. 循环/迭代关系(回路)
- **表达方式**:贝塞尔曲线从下方回到上方,虚线表示
- **适用场景**:持续改进、反馈循环、迭代优化
- **视觉特征**:弧形箭头,通常用虚线,标注"循环"、"迭代"
- **示例**:PDCA循环、敏捷迭代、反馈机制
### 6. 分支/汇聚关系(树形)
- **表达方式**:一个节点分出多个分支,或多个分支汇聚到一个节点
- **适用场景**:决策树、因素分解、多路径汇总
- **视觉特征**:分叉箭头或汇聚箭头
- **示例**:决策分析、问题分解、多因素综合
### 7. 矩阵/交叉关系(二维)
- **表达方式**:横纵两个维度形成的矩阵格
- **适用场景**:双维度分析、优先级矩阵
- **视觉特征**:表格或象限图
- **示例**:波士顿矩阵、优先级矩阵、能力矩阵
## 视觉设计规范(咨询公司风格)
### 整体风格原则
- **简洁专业**:去除装饰性元素,聚焦核心信息
- **层次清晰**:通过大小、颜色、位置区分层级
- **留白充足**:避免拥挤,给予视觉呼吸空间
- **色彩克制**:使用2-4种主色调,避免过度花哨
- **对齐规范**:所有元素严格对齐,体现专业性
- **信息精简**:每个节点只显示核心标题和关键词
### 画布与布局
- **画布尺寸**:宽度固定1600px,高度根据内容自适应(建议1800-3000px)
- **主轴方向**:纵向为主(从上到下),横向为辅
- **中心对齐**:主流程居中对齐(x=800为中轴线)
- **边距控制**:左右各留100-200px边距,上下各留50px
### 节点设计规范
#### 1. 开始/结束节点
- **形状**:圆角矩形(rx=30-50)
- **尺寸**:宽300-400px,高60-70px
- **颜色**:浅蓝色系 #e1f5fe,边框 #01579b
- **文字**:16-18px,居中,加粗
- **内容**:仅标题,无详细描述
#### 2. 主要步骤节点(一级)
- **形状**:圆角矩形(rx=10)
- **尺寸**:宽400-600px,高80-110px
- **颜色**:根据类型选择(见色彩方案)
- **文字**:标题14-16px加粗,关键词12-13px常规
- **内容**:标题 + 1-2个关键词,无长句描述
#### 3. 容器节点(包含子内容)
- **形状**:大圆角矩形(rx=12-15)
- **尺寸**:宽800-1100px,高度根据内容(建议300-700px)
- **颜色**:浅灰色背景 #f5f5f5,深色边框 #424242(stroke-width=2-3)
- **标题**:16-18px加粗,位于容器顶部
- **内边距**:上30-40px,左右各30px,下30px
- **内容**:只包含子模块标题,不包含详细说明
#### 4. 子节点(容器内部)
- **形状**:圆角矩形(rx=8-10)
- **尺寸**:宽180-420px,高度70-110px
- **颜色**:根据内容类型使用不同色系
- **间距**:节点间垂直间距20-30px,横向间距40-60px
- **内容**:标题 + 简短关键词(1-2个词)
#### 5. 并列节点(横向对比)
- **布局**:水平排列,等宽或按内容调整
- **间距**:节点间横向间距60-80px
- **对齐**:顶部对齐或中心对齐
- **内容**:每个节点只显示核心概念
### 连接线规范
- **主流程线**:实线,宽度2px,颜色 #424242,带箭头
- **分支线**:实线,宽度1.5px,颜色 #616161
- **循环线**:虚线(dasharray="8,5"),宽度2-2.5px,颜色 #d32f2f
- **箭头**:标准三角形,大小10x6px
- **连接点**:连接到矩形的中心点(上/下/左/右)
### 色彩方案(参考咨询公司配色)
#### 主题色系(根据内容类型选择)
- **战略/目标**:蓝紫色系 #e8eaf6, #c5cae9, #9fa8da
- **分析/方法**:青色系 #e0f7fa, #b2ebf2, #80deea
- **执行/行动**:橙色系 #fff3e0, #ffe0b2, #ffcc80
- **结果/输出**:绿色系 #e8f5e9, #c8e6c9, #a5d6a7
- **问题/风险**:红色系 #ffebee, #ffcdd2, #ef9a9a
#### 容器色系
- **一级容器**:#f5f5f5(浅灰)
- **二级容器**:#fafafa(更浅灰)
- **强调容器**:#f3e5f5(浅紫)
#### 文字色系
- **标题**:#1a237e(深蓝)或 #1b5e20(深绿)或 #b71c1c(深红)
- **正文**:#37474f(深灰)
- **关键词**:#546e7a(中灰)
- **注释**:#757575(浅灰)
### 文字规范
- **容器标题**:16-18px,加粗,深色
- **节点标题**:13-16px,加粗,深色
- **关键词**:12-13px,常规,中灰色
- **注释标签**:11-12px,常规,浅灰色
- **行距**:1.4-1.5倍
- **字体**:sans-serif(系统默认)
- **内容限制**:每个节点文字总量不超过15个字(中文)或30个字母(英文)
### 特殊元素
#### 分解点(一对多)
- 从一个节点的底部中心点发出多条线
- 连接到多个子节点的顶部中心点
- 可选:在分叉处添加小圆点标识
#### 汇聚点(多对一)
- 从多个节点的底部中心点发出线
- 汇聚到一个节点的顶部中心点
- 线条可以是斜线,在汇聚前交汇
#### 循环箭头
- 使用贝塞尔曲线(path元素)
- 从流程末端回到前面某个节点
- 使用虚线和不同颜色(如红色)
- 添加文字标签"循环"、"迭代"、"反馈"
### 抽象层次控制原则
#### ✓ 应该保留的信息
- 章节/阶段标题
- 步骤编号和名称
- 核心模块名称
- 关键概念词汇(1-2个)
- 重要关系连接
- 核心结论语句
#### ✗ 应该去除的信息
- 详细的文字描述段落
- 具体的举例说明
- 操作细节和技术参数
- 补充性的解释文字
- 冗长的定义说明
- 过多的修饰词语
#### 节点内容示例对比
**过度详细(✗)**
```
步骤1: 陈述问题
需要清晰准确地描述需要解决的核心问题或目标,
确保问题陈述具体明确,避免模糊不清的表达,
同时要考虑问题的边界条件和约束因素
```
**适度抽象(✓)**
```
步骤1: 陈述问题
清晰描述目标
```
或者更简洁:
```
步骤1
陈述问题
```
### 布局示例结构
```
标题(居中)
↓
一级分类(横向并列,简洁标题)
↓
┌─────────────────────────────────────┐
│ 阶段一(容器标题) │
│ ├─ 步骤1(简洁标题) │
│ ├─ 步骤2(简洁标题) │
│ └─ 步骤3(简洁标题) │
└─────────────────────────────────────┘
↓
┌─────────────────────────────────────┐
│ 阶段二(容器标题) │
│ ├─ 模块A(核心词) │
│ └─ 模块B(核心词) │
└─────────────────────────────────────┘
↓
结束(居中)
```
## 输出要求
### 必须遵守的规则
1. **完整性**:输出完整的SVG代码,包含所有必要的元素和样式
2. **纯净性**:只输出SVG代码,不添加任何解释、评论或其他文字
3. **可用性**:生成的SVG可以直接在浏览器中打开查看
4. **规范性**:严格遵循上述设计规范和色彩方案
5. **抽象性**:确保信息层次适中,核心清晰,不过度细节
### 质量检查清单
在输出前,确保满足以下标准:
- [ ] 逻辑结构清晰,准确反映文章核心内容
- [ ] 层次嵌套合理,容器与子元素关系明确
- [ ] 色彩搭配协调,符合咨询公司专业风格
- [ ] 文字大小适中,可读性强
- [ ] 每个节点信息精简,只有核心标题和关键词
- [ ] 留白充足,不拥挤
- [ ] 连接线清晰,不交叉混乱
- [ ] 整体布局平衡,视觉舒适
- [ ] 从开始到结束,逻辑闭环完整
- [ ] 画布高度合理(通常1800-3000px)
## 常见文章类型的处理策略
### 1. 方法论/框架类文章
- **特征**:有明确的步骤、阶段、要素
- **策略**:使用容器嵌套,每个大步骤是一个容器,内含简洁的子步骤标题
- **抽象重点**:保留阶段划分和步骤编号,去除具体操作细节
- **示例**:思维框架、管理方法、分析模型
### 2. 知识体系类文章
- **特征**:有分类、层次、模块划分
- **策略**:树状结构,从总到分,最多展开到三级
- **抽象重点**:保留分类标题和核心模块名,去除详细说明
- **示例**:技能体系、知识地图、能力模型
### 3. 流程说明类文章
- **特征**:有明确的时间顺序、先后关系
- **策略**:纵向流程图,从上到下,保留关键节点
- **抽象重点**:只显示主要步骤和关键决策点,去除过程描述
- **示例**:项目流程、操作步骤、发展历程
### 4. 问题分析类文章
- **特征**:问题定义→原因分析→解决方案
- **策略**:递进式结构,可能包含分解树
- **抽象重点**:保留分析框架和核心要素,去除详细论述
- **示例**:问题诊断、根因分析、解决方案
### 5. 对比分析类文章
- **特征**:多个方案、维度、类型的对比
- **策略**:横向并列或矩阵结构
- **抽象重点**:保留对比维度和核心差异点,去除详细比较
- **示例**:方案对比、优劣分析、类型分类
## 示例参考
### 好的设计特征
✓ 一眼能看出文章的核心结构和主要观点
✓ 层次分明,主次清楚,逻辑流畅
✓ 色彩协调,不刺眼,专业感强
✓ 信息密度适中,每个节点简洁明了
✓ 留白充足,视觉舒适
✓ 画布高度合理,不过长也不过短
✓ 专业简洁,像咨询公司的战略图
### 应避免的问题
✗ 信息过载,节点内文字过多(超过2行)
✗ 过度细节,展开了太多子层级(超过三级)
✗ 颜色过多,花里胡哨
✗ 布局混乱,没有对齐
✗ 连接线交叉,看不清关系
✗ 字体过小或过大
✗ 缺少留白,过于拥挤
✗ 画布过长(超过3500px),难以浏览
## 执行流程总结
1. 深度阅读文章,理解核心逻辑
2. 识别逻辑类型(流程/层次/递进/对比等)
3. 构建逻辑骨架(主干+关键分支,控制层级)
4. 抽象提取信息(只保留标题和核心词)
5. 规划容器嵌套(哪些内容需要打包)
6. 设计视觉呈现(布局+色彩+连接)
7. 生成完整SVG代码
8. 质量检查(对照检查清单)
9. 输出纯净的SVG代码(无其他文字)
## 关键提醒
- **抽象是关键**:宁可信息少一些,也不要过度细节
- **核心优先**:保留文章的核心逻辑框架和关键观点
- **简洁为美**:每个节点信息控制在1-2行以内
- **层级控制**:通常不超过三级展开
- **专业风格**:参考咨询公司PPT的简洁专业风格
- **画布适度**:高度通常在1800-3000px之间为宜接着我们用这套提示语,对我前面发过的一篇关于企业架构规划的文章进行可视化文本建模,具体如下:

可以看到整个输出里面很好了体现原理文章的逻辑结构。文章描述的重点内容也一目了然。
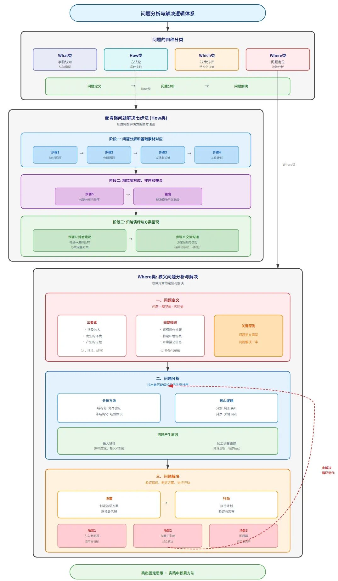
最早感觉整个提示语构建的内容颗粒图太细,因此让AI继续调整,希望能够朝上抽象一个层次,不要体现太多的文字细节。在修改后形成了上面缩略版本的提示语。接着让AI将我公众号一篇将问题分析解决的文章进行可视化建模,最终输出如下:

这个也再次说明,AI对文字的逻辑结构总结相当到位,能够很好的抓住一篇文字的内容关键点,文章各个章节内容之间的脉络和承上启下的关系。当然,如果你自己的一篇文章,用这套提示语输出的构图相当的杂乱,那么自然也说明,你写的文章本身逻辑性相当差。这个建模工具也可以成为我们自己验证我们文章逻辑性和结构严谨性的好工具。
感兴趣的朋友可以下载相应的提示语到本地,找一篇自己或他人的文章进行验证和测试。当然前面的文章内容的可视化建模输出是基于Claude4.5大模型。暂时无法确定其他大模型也能够输出到同样的效果。