说明:
V11.x 系列版本(11.0、11.1、11.2 及后续版本)均属于 V11.0 大版本更新范畴。
iOA 零信任安全管理系统(SaaS)V11.0 版本灰度发布中,当前暂未全量更新。
提供全网终端设备资产集中管控入口,实现对设备在线状态、安全合规状态、分组策略、批量处置等一站式可视化管理。
1. 登录 iOA 零信任管理平台控制台,在左侧导航栏,选择资产管理 > 终端列表。
2. 在终端列表页面,选择终端信息。

3. 页面顶部可直观查看终端整体运行状态:
在线终端:当前与控制台保持连接的活跃设备数量。
合规终端:符合企业安全策略要求的终端数量。
安装软件数:当前终端已安装的软件总数量。
生效策略数:当前终端已应用并生效的安全管控策略总数。

4. 在终端运维顶部单击展示的数字,快速联动筛选。

5. 单击查看策略,可一键进入策略详情页,查看所有下发策略的执行状态。

6. 支持按终端分组、按组织架构分组(人员视角)展示终端信息。

终端分组
1. 首次部署 iOA 的终端默认在“未分组终端”组,需要对终端进行分组,以便管理。
说明:
2. 单击
,选择添加分组。


3. 编辑分组信息,配置完成单击确定。
参数名称 | 说明 |
分组名称 | 自定义名称,各终端所在的分组名称。 |
上级分组 | 下拉选择终端所在的上级分组,默认全网终端,支持选择现有终端分组作为当前分组的上级组织。 |
启用分组规则 | 不启用:终端不进行自动分组。 启用:终端树分组支持根据本地 IP、终端名称、终端备注名等设定分组规则,终端设备将根据这些分组规则自动归入相应的指定分组。 ![]() |
分组优先级 | 当终端同时满足多个分组规则时,可通过设置更高的优先级,确保终端优先加入目标分组(分组优先级设置越高,终端将优先归属至该分组)。 |
4. 分组创建完成,可将未分组终端移动到刚创建的分组中,勾选终端名称,单击处置 > 移动到。

5. 选择需要移动到的组,单击确定。终端移动至对应的分组中。

分组管理
终端分组管理器
1. 单击
,选择分组管理。


2. 终端自动分组设置:按终端对应的组织架构移动到对应的分组,不勾选则不会移动。
使用场景示例:各个部门的组织架构与终端绑定后,员工登录之后会自动移动到对应的部门。

3. 终端手动分组:可移动终端至任意静态分组。

编辑分组
1. 单击
,选择编辑分组,可修改分组名称、分组信息。


参数名称 | 说明 |
分组名称 | 自定义名称。 |
上级分组 | 默认全网终端,支持下拉选择其余终端组。 |
启用分组规则 | 不启用:终端不进行自动分组。 启用:终端树分组支持根据本地IP、终端名称、终端备注名等设定分组规则,终端设备将根据这些分组规则自动归入相应的指定分组。 ![]() |
分组优先级 | 当终端同时满足多个分组规则时,可通过设置更高的优先级,确保终端优先加入目标分组(分组优先级设置越高,终端将优先归属至该分组)。 |
删除分组
1. 删除对应分组后,原分组内的终端需要重新分配组,请在删除分组前做好分类。
2. 单击
,选择删除分组,失去分组的终端,将移动至您选择的分组中。


锁定分组
单击
,选择锁定分组,提示锁定成功。锁定后,终端将不跟随组织架构同步或其他自动移动策略进行分组变更,仅可通过手动移动所属分组。


导入账户组织架构
单击
,选择导入账户组织架构,导入用户与授权管理处的组织架构,客户端通过账号登录时,该终端就会按照账号所处的架构自动移动到分组。


批量处置
添加到
1. 将终端添加到自定义分组中,单击添加到,将已选中的终端批量添加到指定自定义分组中。

2. 勾选创建的自定义分组,单击确定,完成将终端添加到自定义分组的操作。

3. 若当前终端分组无法满足需求,您可单击新增自定义分组,输入自定义名称并保存。完成自定义分组创建后,勾选创建的自定义分组,将终端添加到自定义分组中。

移动到
将终端移动到对应分组,选择需要移动到的组,单击确定。

关机
远程控制终端关机,勾选需关机的终端,单击关机。

参数名称 | 说明 |
关机前提醒 | 勾选关机前提醒,终端在关机前弹窗提醒用户电脑将在**分钟后关机。 ![]() 不勾选关机前提醒,则到达时间后直接关机,终端无弹窗提示。 |
超时后默认不执行 | 勾选超时后默认不执行,则用户如果在提示时间内没有响应,默认不执行关机。 不勾选超时后默认不执行,关机提醒的提示时间内用户无响应,执行关机。 |
关机**分钟前,用户收到**信息 | 自定义时间,设置后终端在您设置的时间到达后自动关机。 自定义信息,下拉选择自定义信息,可编辑终端的弹窗内容。 ![]() |
卸载客户端
1. 勾选需卸载 iOA 客户端的终端,单击卸载客户端。

2. 任务中心下发卸载任务, 终端收到任务执行卸载操作。

升级客户端
1. 可校验终端的 iOA 版本,如果不是最新版,会下发升级提示。勾选需升级的终端,单击升级客户端。

2. 提示已成功建立任务,单击任务中心,可查看升级任务。

标记为公司资产
标记为公司资产的终端,未分类资产/私人资产的标记变更为公司资产。

标记为公司资产
标记为私人资产的终端,未分类资产/公司资产的标记变更为私人资产。

标记为
1. 为终端增加标签,可以根据终端的标签信息搜索查询,单击标记为,编辑标签后保存。

2. 标记后可在终端列表中查看标签。

清理终端
1. 清理终端后,该终端将被移出终端信息列表,不再受控制台管控。
2. 终端为离线状态时,单击批量处置,选择清理终端。
3. 经二次确认后,终端已清理完毕并移除不可见状态,同时回收相关授权。
4. 已清理的终端再次上线时授权将自动恢复。

失效终端清理
1. 清理过期终端,释放授权数量,单击失效终端清理。
注意:

2. 活跃状态设置:自定义天数,X天内有登录则判定为活跃终端,否则为非活跃终端。

3. 过期终端清理:默认设置为“不清理过期终端”,若设置自动清理离线X天(示例:5天)及以上的终端后,系统将在设定时间内定时清理终端(整点及半点后开始清理,非实时清理),配置完成单击确定保存。

4. 清理完成后再次打开终端信息页,最后在线时间距今时间大于5天的终端被清理,不再显示。
说明:
终端被清理后重新上线,会再次显示在终端信息中。
终端被清理后,若有超出授权的终端,也会显示上线。

终端扩展

添加条件
1. 允许管理员通过组合多个条件,从海量终端设备中定位目标设备。支持按终端名称、IP、账号、部门、系统属性等多维度进行交叉筛选。
2. 添加筛选条件:单击添加条件,从字段列表(如“终端名称”、“部门”)中选择一个维度,在右侧设置具体值(如输入终端名称、选择部门)支持创建“且/或”逻辑分组。
3. 组合复杂条件:单击添加条件组可创建“且/或”逻辑分组,实现更复杂的多条件组合查询。

4. 执行与保存:条件设置完毕后,单击查询查看结果。如需常用该组合,可单击保存条件并为其命名。

5. 单击保存的查询
,可直接选择查询条件名称(单击蓝色的查询条件名称),查询该条件范围内的终端。


导出
1. 单击导出按钮
,导出终端信息表。您可前往任务中心查看进度并下载数据。


2. 在任务中心单击下载,查看导出的终端数据。

自定义列表管理
1. 终端树列表字段可自定义配置是否展示,单击设置。

2. 终端列表各信息字段支持分类显示,勾选的字段将展示在列表中,不勾选则列表不展示该字段。

3. 支持设置字段在列表的顺序,拖拽字段名,即可调整该字段在列表的展示顺序。

终端更名
在终端列表/终端详情页面中,支持终端名称修改功能,编辑新名称后将向终端下发名称修改指令,新名称将在终端重启后完全生效。管理员无需逐台登录终端设备即可完成终端名称统一管理。

锁定终端
终端不会被自动移动(不受组织架构更新及IP自动分组影响),仅支持手动移动。

在线终端标识
在线终端为绿色圆形图案,离线终端为灰色圆形图案。

AI 健康度分析
支持 AI 健康度分析,结合终端硬件信息与近期性能监控情况,支持对指定终端进行硬件健康情况分析并输出更换建议(支持结果导出),帮助 IT 管理员发现/分析资产老旧情况,降低资产运营成本。
未进行分析的终端:单击健康分析可对该终端的健康度进行分析并输出结果,
已进行分析的终端:展示上次分析结果,展示 AI 分析详情,支持对当前结果进行重新生成,支持复制。
已分析且检测到硬件信息更新的终端:展示上次分析结果,并提示有硬件信息更新。

处置
下拉处置菜单栏,用于对选定对象进行不同的操作,如添加、移动、关机、卸载客户端等。

远程协助
选择需要远程的在线终端,单击远程协助,终端接受远程后,即可通过控制台远程控制终端。

添加特权码
1. 单击添加特权码,获取终端特权码信息。

2. 该特权码仅在当天对该设备有效。您需将特权码发送给用户,用户在终端设备上输入该特权码后,进入特权模式,特权模式将会完全屏蔽所有安全、管控等策略以模拟卸载后的环境,常用于客户端排障。详细配置请参见 允许客户端进入特权模式。

卸载码

获取终端日志
单击获取终端日志,获取终端全量日志信息。

终端详情
1. 单击终端名称(蓝色字体),进入终端详情。

2. 终端详情页的终端名称支持修改,修改终端名称后,可前往资产管理 > 终端列表 > 硬件变更与预警 > 硬件变更查看操作的日志记录功能,硬件变更中展示终端名称修改的前后信息,便于追溯管理员修改终端名称的操作历史。

3. 终端详情页包含清理终端、远程协助、基础信息、硬件信息、软件清单、安全信息、运行监控、可信接入、生效策略、终端任务等信息,iOA 客户端支持实时同步采集终端性能参数,并上传服务端做数据展示,方便观察终端使用情况,为相关问题处理及设备更换提供依据。
4. 清理终端:终端为离线状态时,可单击清理终端,清理后终端移除不可见,并回收授权。

5. 支持对在线终端进行远程协助,远程协助请查看章节:控制台到端使用远程协助。

基础信息
1. 终端基础信息展示硬件信息、系统信息、账号信息、客户端信息。支持在终端详情获取该终端卸载码与特权码。

硬件信息
1. 硬件信息:显示终端设备的详细配置:CPU、内存、硬盘、显卡、主板、网卡、声卡等关键组件信息。
2. 硬件信息支持多网卡/显卡信息展示。

3. 硬件变更信息:记录硬件配置的变更历史,可按时间维度(近24小时/近7天/近30天/自定义)筛选查看变更详情。
软件清单
展示终端已安装软件列表,支持批量卸载和按软件名称搜索,同时支持软件疑似盗版风险检测。

安全信息
集中展示病毒查杀记录、系统漏洞修复状态(含高危漏洞标识)及安全组件运行状态,支持按处理状态筛选查询。

运行监控
1. 运行监控请在客户端管理 > 客户端策略 > 客户端通用设置 > 终端运行状态监测中开启终端运行状态监测,开启后,收到此策略的终端将在其终端信息 > 终端详情 > 运行监控内上报显示本机 CPU、内存、存储空间使用情况。

2. 运行监控支持查看存储空间\\CPU监控、内存监控、网络信息、进程信息、服务信息、共享目录。

监控类型 | 详情 |
存储空间 | 显示磁盘存储使用情况。 不同平台存储空间计算方法不同 Windows: 1GB=1024MB macOS: 1GB=1000MB |
CPU 监控 | 获取终端 CPU 温度监控请在客户端管理 > 客户端策略 > 客户端通用设置 > 终端运行状态监测中开启终端运行状态监测开关。重启设备后,终端将每十五分钟更新一次数据。 当设备为虚拟机时,CPU 温度会显示为0,原因:CPU 温度获取依赖于硬件支持,若设备为虚拟机(虚拟机本身并非真实硬件),因此无法模拟出硬件所具有的温度特性,同时也难以穿透虚拟环境去读取真实物理机硬件的温度数据。 |
内存监控 | 内存监控信息包含(内存使用量、iOA 内存使用量、CPU 使用量)。 获取内存监控数据请在客户端管理 > 客户端策略 > 客户端通用设置 > 终端运行状态监测中开启终端运行状态监测开关。重启设备后,终端将每十五分钟更新一次数据。 |
网络信息 | 展示协议、进程名称、本地地址、本地端口、远程地址、远程端口、状态信息;网络信息仅支持 Windows 系统,此页面数据需要实时获取,请确保终端在线。 |
进程信息 | 展示进程名称、用户、命令行、内存占用、进程路径信息;进程信息仅支持 Windows 系统,此页面数据需要实时获取,请确保终端在线。 |
服务信息 | 展示服务名称、描述、用户、启动类型、状态、命令行信息;服务信息仅支持 Windows 系统,此页面数据需要实时获取,请确保终端在线。 |
共享目录 |
可信接入
展示账号信息、接入信息(出口 IP 地址、本地 IP 地址)等信息。

生效策略
查看该终端关联的安全防护策略、终端管控策略、软件管控策略、数据防泄漏、客户端管理策略等,常用于故障排查,例如查看哪些策略影响了该终端,以便快速发现并解决问题。

终端任务
查看终端任务执行情况。支持下载任务文件。

自定义分组
1. 系统根据所有权、登录状态、实时防护和内外网等条件自动分组,单击分组即可快速查看该分组下的相关终端。

2. 支持标记所有权与自定义分组,配置方式如下:
标记所有权
1. 登录 iOA 零信任管理平台控制台,在左侧导航栏,选择终端管控 > 终端列表 > 终端信息。
2. 在终端信息页面,选择自定义分组,单击标记。

3. 在内容分组页签中,按分组规则统计终端数据,单击标记并选择:
公司资产标记设置:配置公司资产的规则,当终端与规则匹配时,将标记为公司资产,支持配置多条件组合,支持配置且/或条件。

私人资产标记设置:配置私人资产的规则,当终端与规则匹配时,将标记为私人资产,支持配置多条件组合,支持配置且/或条件。

4. 排除指定终端:单击添加终端,勾选需排除的终端,单击确定。终端即使命中条件也会被排除出该内置分组。

自定义分组
当需要将策略下发给具有共性特征但分散在不同终端分组中的终端时,可以通过创建自定义分组来解决这一问题。
1. 登录 iOA 零信任管理平台控制台,在左侧导航栏,选择终端管控 > 终端列表 > 终端信息。
2. 在终端信息页面,选择自定义分组,单击
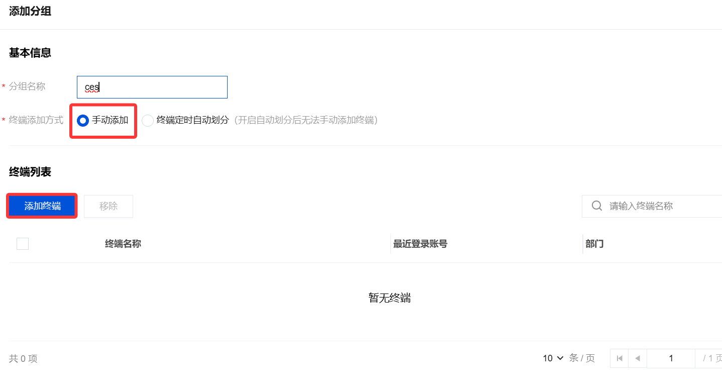
添加自定义分组。


3. 编辑分组名称,并选择终端添加方式(手动添加、终端定时自动划分)。
手动添加
1. 终端添加方式选择手动添加,单击添加终端。

2. 支持按终端树、自定义分组筛选终端,勾选需加入到自定义分组的终端(支持多选),单击确定。
说明:
若您选择的系统平台为 Windows 平台,则终端只能选择 Windows 的终端。
如下图示例,当系统平台为 macOS 时,则终端只能选择 macOS 系统的终端


3. 自定义分组中展示勾选的终端,单击确定保存,完成手动添加终端到自定义分组。

4. 如需移除终端,请勾选需要移除的终端名称,单击移除。

终端定时自动划分
1. 终端添加方式选择终端定时自动划分,配置分组规则,配置完成单击确定保存。

参数名称 | 说明 |
分组名称 | 自定义。 |
终端添加方式 | 此处选择终端定时自动划分。 |
规则设置 | 支持以终端名称、登录账号、IP 地址、未处理风险数、登录域、终端备注名等规则设置。 支持添加多条分组规则并修改规则之间的且或关系来自定义分组,规则灵活组合,高效管理终端设备。 |
时间设置 | 支持每小时执行一次、每天执行一次,支持自定义设置执行周期,配置后终端按照分组规则定时划分终端到对应分组中。 说明: 自定义周期支持以五分钟为单位进行递增,若输入的数字无法被5整除,则向上转换,如6分钟转换为10分钟,11分钟转换为15分钟,以此类推。 |
例外终端 | 支持自定义排除终端与添加指定终端,方便针对不同分组实施差异化的管理策略,提升管理效率。 |
2. 终端依据分组规则,自动完成分组。




