MCP 广场概述
模型上下文协议(Model Context Protocol,简称 MCP)是 Anthropic 于2024年11月推出的开源协议,旨在为大语言模型与各类数据源及工具之间建立统一的对接标准。通过 MCP,大模型可以借助标准化接口灵活调用外部工具与应用,显著降低了模型集成与使用海量工具、软件及接口的门槛。该协议也推动了众多软件与工具厂商积极建设 MCP 服务生态,将其产品能力封装为 MCP 服务并向 AI 模型开放。
腾讯云开发者社区 MCP 广场(下文简称“MCP 广场”),汇集了腾讯官方和热门第三方的 MCP,致力为 AI 爱好者提供“安全可靠、简单易用”的 MCP 服务,拓宽 AI 能力边界,助力个人的工作和生活提效。
MCP 使用说明
Local 模式是指将 MCP 直接部署在您本地设备上,主要针对依赖本地文件或者本地服务进行使用的 MCP(例如:文件系统 MCP)。
Hosted 模式是指将 MCP 部署在由 MCP 广场统一提供的免费云资源上。该模式便于 MCP 使用者在不同环境上直接体验 MCP,减少繁琐的 MCP 环境和依赖安装成本,同时面向跨端使用 MCP 的场景更加友好。目前这是 MCP 广场主推的部署模式。
关于以上两种部署模式的具体使用说明,请参见下文。
Local 模式调用 MCP 服务
对于 command 为 uvx 的 MCP
您可以:
1. 从 Installation | uv 安装依赖 uvx。
2. 将您选好的 MCP 服务添加到 MCP 客户端配置中。
3. 根据 MCP 服务的参数和环境变量要求,配置好相关依赖参数。
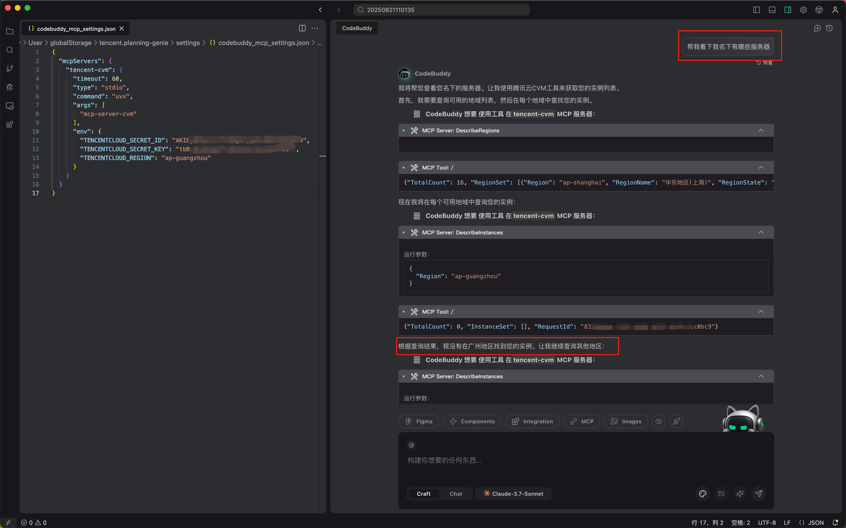
以 tencent-cvm 为例,在 codebuddy_mcp_settings.json 中 增加 tencent-cvm 配置即可正常使用。如下图:

command 为 uvx 的腾讯云 stdio 模式 MCP 配置示例:
{"mcpServers":{"mcp-server-tapd": {"command": "uvx","args": ["mcp-server-tapd"],"env": {"TAPD_API_USER": "","TAPD_API_PASSWORD": "","TAPD_API_BASE_URL": "https://api.tapd.cn","TAPD_BASE_URL": "https://www.tapd.cn","BOT_URL": ""}},"tencent-cvm": {"command": "uvx","args": ["mcp-server-cvm"],"env": {"TENCENTCLOUD_SECRET_ID": "YOUR_SECRET_ID_HERE","TENCENTCLOUD_SECRET_KEY": "YOUR_SECRET_KEY_HERE","TENCENTCLOUD_REGION": "YOUR_REGION_HERE"}},"tencent-tat": {"command": "uvx","args": ["mcp-server-tat"],"env": {"TENCENTCLOUD_SECRET_ID": "YOUR_SECRET_ID_HERE","TENCENTCLOUD_SECRET_KEY": "YOUR_SECRET_KEY_HERE","TENCENTCLOUD_REGION": "YOUR_REGION_HERE"}},"tencent-as": {"command": "uvx","args": ["mcp-server-as"],"env": {"TENCENTCLOUD_SECRET_ID": "YOUR_SECRET_ID_HERE","TENCENTCLOUD_SECRET_KEY": "YOUR_SECRET_KEY_HERE","TENCENTCLOUD_REGION": "YOUR_REGION_HERE"}}}}
对于 command 为 npx 的 MCP
您可以:
1. 从 Node.js — Run JavaScript Everywhere 下载安装 node,安装完 node 同时会安装好依赖 npx。
2. 将您选好的 MCP 服务添加到 MCP 客户端配置中。
3. 根据 MCP 服务的参数和环境变量要求,配置好相关依赖参数。
以 cos-mcp 为例,在 codebuddy_mcp_settings.json 中增加 cos-mcp 配置即可正常使用。如下图:

command 为 npx 的腾讯云 stdio 模式 MCP 配置示例:
{"mcpServers":{"edgeone-pages-mcp-server":{"command":"npx","args":["edgeone-pages-mcp"],"env":{"EDGEONE_PAGES_API_TOKEN":"","EDGEONE_PAGES_PROJECT_NAME":""}},"cos-mcp":{"command":"npx","args":["cos-mcp"]},"cloudbase":{"command":"npx","args":["npm-global-exec@latest","@cloudbase/cloudbase-mcp@latest"],"env":{"INTEGRATION_IDE":"TencentMCPMarket"}},"tca-mcp-server":{"command":"npx","args":["-y","-p","tca-mcp-server@latest","tca-mcp-stdio"],"env":{"TCA_TOKEN":"<TCA_TOKEN>","TCA_USER_NAME":"<TCA_USER_NAME>"}},"cnb":{"command":"npx","args":["-y","-p","@cnbcool/mcp-server","cnb-mcp-stdio"],"env":{"API_BASE_URL":"<BASE_URL>","API_TOKEN":"<YOUR_TOKEN>"}},"coding-devops":{"command":"npx","args":["-y","coding-devops-mcp-server"],"env":{"CODING_TOKEN":"xxxxxxxxxxxxxx"},"disabled":false,"autoApprove":[]},}}
Hosted 模式调用 MCP 服务
在 MCP 广场在线测试
1. 在 MCP 广场 首页通过勾选“云托管模式”来选择 MCP 服务。

2. 单击目标 MCP 服务后进入详情页,填写必要的参数(例如服务可能需要的 KEY、TOKEN 等信息),然后单击连接Server 获得您专属的 SSE 连接地址 URL。

3. 您可以单击去测试,使用平台提供的调试工具在线测试。

IDE 上配置使用托管服务
以 CodeBuddy 为例:
1. 打开 IDE 的设置,找到 CodeBuddy 下的手动配置。

2. 添加 MCP 服务配置为云托管服务生成的配置。
{"mcpServers":{"cos-mcp":{"type":"sse","url":"https://mcp-api.tencent-cloud.com/sse/<your-token>"// 云托管生成的 SSE URL 替换为自己的 token}}}
修改后如下图 :

3. CodeBuddy 上输入“帮我查看下我的对象存储中有什么文件”进行使用 COS MCP 服务。
注意:
对话模式需选择 Craft,Chat 模式不会调用 MCP 服务。

4. CodeBuddy 对内容总结,如下图。

自行开发的 MCP 申请上架 MCP 广场
申请上架流程
申请资格
当前 MCP 广场的上架申请仅面向企业级的 MCP(由企业开发者所开发的 MCP 服务)开放,暂未面向个人级的 MCP(由个人开发者所开发的 MCP 服务)。
申请地址
完整流程

在 MCP 广场侧与申请人进行沟通的环节,根据提交申请的 MCP 本身的特点,MCP 广场侧有可能会与申请人围绕 MCP 的适用场景、适用人群和解决痛点,进行询问并要求补充相关材料(例如:使用教程,应用案例等)。
MCP 上架类型
MCP 广场为上架的 MCP 提供免费资源进行云上部署,默认会将 MCP 上架为“云托管”模式,以便 MCP 使用者可以使用平台提供的在线体验相关功能(具体功能说明可参见 Hosted 模式调用 MCP 服务)。该模式可以简化用户在本地 AI client 端的配置成本。如您的 MCP 的使用会依赖本地文件而无法进行“云托管”部署,请提前告知 MCP 广场侧。
MCP 的维护及运维
目前在 MCP 广场上架的所有 MCP 服务(包括页面展示的信息,如服务名称、描述、readme 等)以及“云托管”模式的 MCP 的部署和运维事宜,均由 MCP 广场侧进行操作。若您需要对已上架的 MCP 进行修改,请与 MCP 广场侧沟通反馈,我们将在评估后及时处理。
MCP 的下架
如您希望将自己提交的 MCP 下架,可与 MCP 广场侧沟通反馈。
如您所提交的 MCP,在上架后存在明显的用户使用体验问题或涉及安全风险(包括但不限于内容信息安全、工具安全等),MCP 广场侧会与您及时反馈,并保留对相关 MCP 进行下架处理的权利。