概述
TRTC 云助手的迁移辅助功能在您已有存量 RTC 业务的基础上,提供从主流友商 RTC 平台迁移到腾讯云实时音视频(TRTC)的辅助服务,提供 API 级别的对照说明和示例代码,帮助您快速准确的从现有业务迁移到 TRTC。
使用场景
代码片段分析:
适用于单个文件,少量 API 的迁移场景。复制原代码,粘贴到 “迁移辅助-代码片段分析” 的代码输入框中,即可得到对应的迁移指引。
代码压缩包分析:
适用于多个文件,批量迁移的场景。将调用 RTC 友商 API 相关的代码文件打包成压缩包(目前只支持格式:.zip、.tar.gz,压缩包大小限制2M,从代码安全角度考虑,建议您只打包和 RTC 友商 API 调用相关的文件,而非整个工程,且去除代码中的敏感信息),在 “迁移辅助-代码压缩包分析” 中上传对应压缩包即可得到对应的迁移指引。
已支持的平台和语言
平台 | 语言 | 进度 |
iOS | Object-C/Swift | 已支持 |
Android | Java/Kotlin | 已支持 |
Flutter | Dart | 已支持 |
开通产品


当您是使用子账号访问,可能会出现弹框提示您当前没有操作【TRTC 云助手-DescribeAuthorization】的权限,您可根据弹框中的提示指引,进行权限申请,权限申请完成后即可正常访问。




进入 TRTC 云助手控制台
开始使用
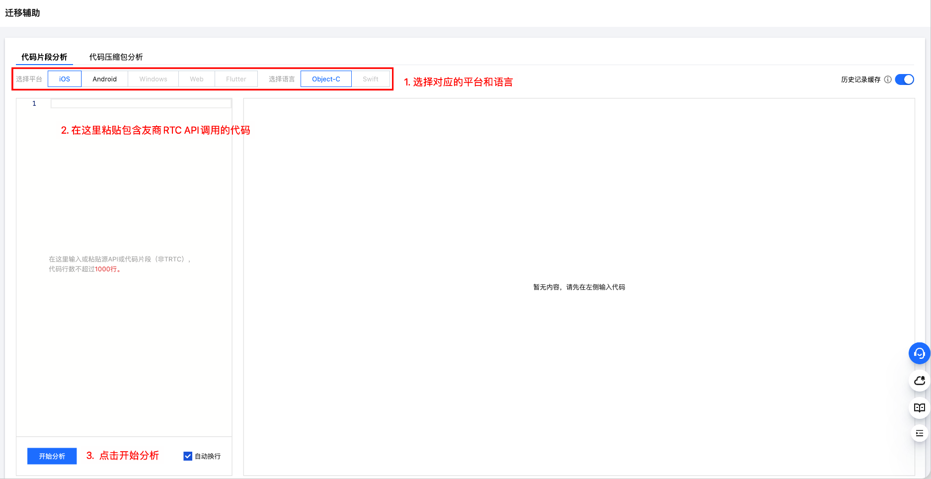
场景一:代码片段分析
步骤1:分析代码片段
1. 进入迁移辅助 > 代码片段分析。
2. 选择对应的平台和语言,粘贴包含 RTC 友商 API 调用的代码。
3. 单击开始分析。


步骤2:查看分析结果
1. 在您单击开始分析之后,如果您粘贴的代码中包含友商的 API 调用,工具会自动识别,并展示在已识别 API 目录中。
2. 单击对应的已识别 API,粘贴的代码中,对应部分会高亮显示。在右侧会显示该 RTC 友商 API 对应到 TRTC 中应该如何实现,并提供详细说明和代码示例,您可以根据该指引完成 RTC 友商到 TRTC 的迁移。


场景二:代码压缩包分析
步骤1:分析压缩包
1. 进入迁移辅助 > 代码压缩包分析。
2. 选择对应的平台。
3. 点击/拖拽上传对应的压缩包,压缩包校验通过并上传成功后会自动开始分析。


步骤2:查看结果
1. 在对应压缩包的目录结构中选择某个文件。
2. 在对应文件识别出的 API 列表中选择某个 API。
3. 会自动生成该 API 的迁移指引,包括原 API 和原 API 在文件中的行号,以及对应到 TRTC 的 API,对应 TRTC API 的参数以及示例代码,您可以根据该指引从 TRTC 友商迁移到 TRTC。


历史记录缓存
单击迁移辅助 > 历史记录缓存,开启后,在下次打开时可以默认展示您本次的迁移结果和进度标识。

