操作场景
如果您的腾讯云账号及云资源归属于企业名下,或者您想参加腾讯云官网企业类运营活动,则需要您进行企业实名认证。本文将指导您通过企业对公打款的方式进行企业实名认证操作。
前提条件
已 注册腾讯云账号。
账号未实名认证,实名认证状态可前往 实名认证 页面查询。
操作步骤
1. 登录腾讯云控制台,进入 实名认证 页面。
2. 选择企业认证,单击开始企业认证。

3. 在填写基本信息页面,上传和填写如下信息。

证照类型:
营业执照:指工商行政管理机关发给工商企业、个体经营者的准许从事某项生产经营活动的凭证。
非营业执照:指各类企业登记证书、许可证书、企业执照、三证合一类证书等非营业执照类型的企业组织证照。
营业证照:上传企业的营业执照彩色证明照。
企业名称:上传组织证照后,系统会自动识别填写,如不准确请手动修正。
社会信用代码/其他组织机构代码:对中华人民共和国内依法注册、依法登记的机关、企事业单位、社会团体,以及其他组织机构颁发一个在全国范围内唯一的、始终不变的代码标识。上传组织证照后,系统会自动识别填写,如不准确请手动修正(即填写统一社会信用代码或注册号或组织机构代码)。
行业信息:填写企业所在行业信息。
通讯地址:填写企业的所在地址。
企业联系人姓名:填写企业联系人的姓名,企业联系人可以是法人、股东以及员工。
企业联系人身份证号:填写企业联系人的身份证号码。
企业联系人手机号:填写企业联系人的手机号码。
4. 单击下一步。
5. 认证方式选择企业对公打款认证,单击下一步。


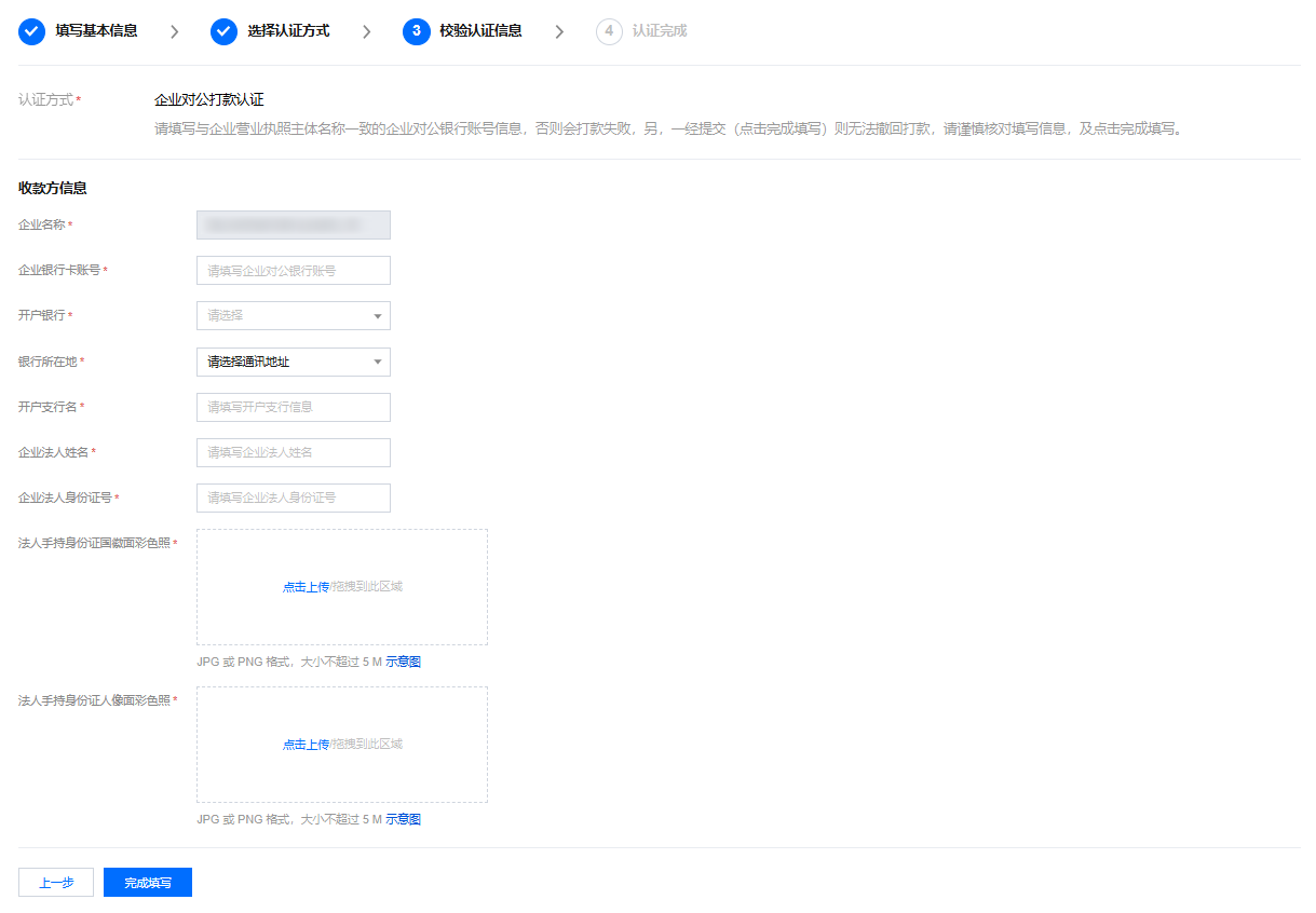
6.
填写企业银行账户信息
,包括企业银行卡账号、开户银行、银行所在地、开户支行名、企业法人姓名、企业法人身份证号、法人手持身份证国徽面彩色照、法人手持身份证人像面彩色照等信息,单击完成填写。说明:
需要填写企业在工商局登记并且已公示的最新法定代表人基本信息。

7. 腾讯云将向您在 步骤6 提交的银行对公账户转入0.01 - 0.99元之间的随机金额(无需退回)。
8. 填写经办人信息后,单击下一步。
说明:
经办人信息认证完成后不能修改,仅对此次认证流程负责,不影响后续账号使用。


9. 完成经办人人脸识别。


10. 等待审核资料。

11. 审核通过后,等银行账户收到腾讯云汇款后,前往 企业实名认证 页面,填写收款金额,单击我已收到打款,开始校验。
注意:
请勿点击上一步,否则此次流程则会报废。流程报废需要您重新提交认证流程,会产生新的打款金额,请以最新的流程金额为准。
您需要在发起认证流程起的7个自然日内,在认证界面输入收到的对应金额数,否则此次认证流程会作废,需要重新提交认证流程。


如果您输入的金额和系统当时发出的汇款金额一致,则完成认证。
说明:
如果您连续两次输入的金额和系统当时发出的汇款金额不一致,则此次认证失败,您需要重新发起认证流程。
此银行账户仅适用于实名认证打款以及退款,不作为线下汇款使用。
下一步操作
当您完成企业实名认证后,即可在腾讯云上进行您所需要的操作。常用的任务包括: