
【引】LLM 擅长理解和生成类人文本,却无法直接与外部系统交互。它们不能操作浏览器、访问数据库或执行 API 请求——只能“思考”,无法“行动”。
编程化地与网络进行交互的能力正日益成为自动化测试和智能系统中的关键环节。在这一趋势中,大语言模型(LLM)如 Claude 或定制化的 AI 框架正发挥着越来越重要的作用。它们为测试自动化注入了智能能力,不仅支持以自然语言描述和生成测试用例,还能实现脚本的自愈修复和执行过程中的动态适应,显著提升了测试流程的灵活性与稳定性。
而让这种智能化与自动化深度融合成为可能的关键桥梁,是模型上下文协议(MCP)。作为一种标准化接口,MCP 有效地连接了 LLM 的认知推理能力与 Playwright 等工具的自动化操作能力,使二者能够在统一的框架下协同工作。通过 MCP,LLM 能够理解当前的操作环境,并基于上下文做出智能决策,从而推动测试流程更加高效、可解释和自适应地运行。
模型上下文协议(MCP)通过提供一个统一的框架,有效弥合了大型语言模型(LLM)与现实世界应用之间的鸿沟。它能够集成浏览器、数据库、API 等多种组件,并专注于协调涉及外部资源的复杂工作流,这是传统 LLM 所不具备的能力。MCP 的设计目标是让模型在处理任务时不仅能进行语言理解和生成,还能主动调用和操作外部系统,实现真正的智能化交互。
例如,在浏览器自动化方面,MCP 可以启动浏览器实例,导航至指定网页,并执行如填写表单或提取页面数据等操作;在数据库操作中,它支持连接到各类数据库系统,执行查询语句并解析结果,从而为数据驱动型任务提供支撑;而在 API 集成方面,MCP 能够发起网络请求,接收并处理响应数据,再将这些信息传递给其他模块进行后续处理。
通过对这些交互过程进行标准化,MCP 使得 LLM 能够灵活对接各种外部资源,而无需为每一个模型与系统的组合单独开发定制化解决方案。这种统一的接口不仅提升了系统的扩展性和可维护性,也为构建更加智能、灵活和自动化的应用流程提供了坚实基础。
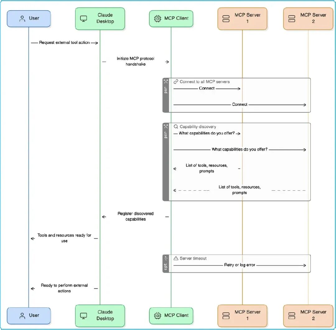
让我们以 Claude Desktop 为例,来深入了解 MCP(模型上下文协议) 的实际运行过程。

当用户向 Claude Desktop 发起一个需要调用外部工具才能完成的请求时,例如打开某个文件、访问网页或执行登录操作,Claude 会通过 MCP 启动一连串协调流程,使其能够与外部系统进行有效交互。
首先,Claude Desktop 将尝试通过 MCP 客户端 启动 MCP 协议的握手过程。这一过程的目的是让模型连接到可用的 MCP 服务器,并识别它们所支持的工具和服务。随后,MCP 客户端会尝试连接所有已配置的 MCP 服务器(如服务器1和服务器2),进入能力发现阶段。
在这一阶段,客户端会向每个服务器询问:“你具备哪些功能?”服务器则会分别返回其所支持的工具列表、可访问的资源以及相关的提示信息。这些信息将被汇总并传回给 Claude Desktop,使它能够清晰地了解当前环境中可用的操作能力。
一旦完成这一过程,Claude 就会通知用户相关工具和资源已经准备就绪。此时,它便可以基于用户的原始请求,调用合适的工具来执行具体任务,比如自动打开浏览器、完成登录操作或获取指定文件等。
整个流程展示了 MCP 如何作为桥梁,将 LLM 的智能推理能力与外部系统的操作能力无缝衔接,从而实现更强大、更具自主性的交互体验。
以下是一些典型的 MCP 服务器示例,它们展示了 MCP 如何将大型语言模型(LLM)与现实世界中的各类工具和服务连接起来,从而实现智能化的任务执行与系统交互。
PostgreSQL MCP 服务器 允许用户通过自然语言对连接的 PostgreSQL 数据库执行只读 SQL 查询。该服务器的设计专注于数据检索,避免了写入或修改操作,从而在提供强大查询能力的同时保障了系统安全性。
类似地,MySQL MCP 服务器 也支持基于自然语言指令的只读查询功能,常用于测试环境中的数据验证、指标获取以及与测试相关的数据分析任务,使模型能够直接从数据库中提取有价值的信息。
在浏览器自动化方面,Selenium MCP 服务器 基于 Selenium WebDriver 的架构,支持 Chrome 和 Firefox 浏览器的操作控制,使得 LLM 或智能代理能够在网页环境中执行导航、点击、输入等常见操作,极大提升了自动化任务的灵活性和实用性。
此外,GitHub MCP 服务器 提供了对代码仓库的自然语言操作能力,例如自动推送代码、查看提交记录、分析存储库结构等,帮助开发者更高效地进行版本管理和协作开发。
Playwright MCP 服务器 则进一步扩展了浏览器自动化的边界,允许 LLM 或代理通过结构化命令控制由 Playwright 管理的浏览器实例,实现更复杂、精细的 Web 操作流程。
最后,Docker MCP 服务器 将容器管理带入了智能化时代,用户可以通过自然语言指令控制 Docker 容器的启动、停止、镜像构建及资源配置,大大简化了容器化应用的部署与运维流程。
这些 MCP 服务器共同构成了一个强大的生态系统,使 LLM 能够无缝对接各种外部系统,并在真实业务场景中发挥出更高的自主性与实用性。
Playwright MCP Server 充当大型语言模型(LLM)或其他智能代理与 Playwright 所管理浏览器之间的桥梁,实现 AI 对 Web 页面的结构化控制。它支持诸如页面导航、表单填写、内容断言等常见交互操作,使人工智能能够以接近人类的方式理解和操作网页内容。其独特之处在于,它并非依赖传统的屏幕截图进行视觉识别,而是基于浏览器的可访问性树(Accessibility Tree),这是一种对用户界面元素进行语义化、层次化描述的数据结构,具备更高的准确性和效率。
在快照模式下,MCP 可提供实时更新的可访问性信息,详细描述页面中每个元素的角色(如按钮)、标签(如“提交”)以及状态(如是否禁用)等关键属性。相比基于图像识别的视觉模式,这种方式更加轻量、快速且稳定可靠。通过优先使用可访问性树,MCP 实现了对 Web 界面的高效解析和资源优化,避免了传统视觉识别带来的性能瓶颈和误判风险。
可访问性树本质上是辅助技术用来“理解”网页内容的结构化表示,它包含了丰富的语义信息,包括:元素的类型(如按钮、文本框)、名称(即可见标签)、状态(如选中、禁用),以及元素之间的父子层级关系等。这些信息为 AI 提供了一个清晰的界面认知框架,使其能够精准定位并操作目标元素。
MCP 的核心优势体现在三个方面。首先是结构化数据交换,它通过提供 DOM 的可访问性快照,使 AI 更容易理解并执行与网页元素的交互;其次是实时交互能力,系统能根据浏览器当前的状态动态调整操作流程,从而减少测试脚本的冗余并提升响应速度;最后是工具无关的设计理念,作为一种开放标准,MCP 能够兼容多种人工智能模型和自动化框架,不仅限于 Playwright,但与其强大的 API 高度协同,进一步增强了系统的灵活性和扩展性。
在 Playwright 生态中,MCP 作为 AI 模型与浏览器之间的中介服务器,承担着将高级自然语言指令转化为具体可执行动作的关键角色。它不仅能处理复杂的动态 UI 和跨浏览器差异,还显著提升了测试和自动化任务的智能化水平,为构建更强大、更灵活的 Web 自动化解决方案提供了坚实基础。
结合 LLM 和 Playwright MCP 开启了测试自动化的新纪元,解决了长期以来困扰质量保证(QA)团队的诸多挑战。
设想一下无需编写任何代码,仅通过简单的自然语言就能创建测试用例。借助 LLM 和 MCP 的力量,测试人员可以描述一个场景:“导航到登录页面,输入有效的凭证,并验证仪表板加载。” 随后,AI大模型会通过 MCP 解读这一指令,并生成相应的脚本:
await page.goto('https://example.com/login');
await page.fill('#username', 'testuser');
await page.fill('#password', 'secure123');
await page.click('button[type="submit"]');
await expect(page.locator('.dashboard')).toBeVisible();用户界面的变化——例如按钮名称或选择器的更新——常常是导致测试失败的主要原因。MCP 支持下的 LLM 能够实时分析 DOM 结构,自动调整脚本以适应这些变化。如果某个按钮的 ID 从 submit-btn 更改为 login-btn,AI 将检测到这种变更并相应地更新脚本,从而大幅减少手动维护的工作量。
现代应用程序往往根据不同的用户上下文表现出不同的行为,比如登录用户与匿名用户的体验差异。MCP 使 LLM 能够理解这些动态变化,并据此调整测试流程,确保每个场景都被全面覆盖而不会产生冗余脚本。
LLM 可以分析应用程序的行为模式,并为潜在的问题区域提供测试建议。例如,它可能会推荐对表单进行无效输入的错误处理测试。然后,MCP 会将这些建议转化为具体的 Playwright 测试脚本。这种方法不仅提高了测试覆盖率,还显著缩短了实现高质量测试所需的时间。
Playwright MCP 与各种持续集成和持续交付(CI/CD)管道无缝集成,如 GitHub Actions 和 Jenkins,同时也支持与开发工具如 Claude Desktop 或 Cursor IDE 的协同工作。此外,像微软在 GitHub 上提供的 Playwright MCP 社区项目进一步增强了其功能,支持 API 测试和容器化环境的管理。这一切使得 Playwright MCP 成为了一个强大且灵活的解决方案,适用于各种规模和技术栈的企业级应用。
为了充分发挥 Playwright MCP 的能力,使其支持 AI 模型与浏览器进行高效交互,我们需要在开发环境中正确安装和配置该服务。以下将介绍几种常见工具中的设置方式,包括 VS Code、Claude Desktop 和 Cursor,并结合实际测试用例演示其应用效果。
VS Code 是开发者广泛使用的编辑器之一,通过集成 Playwright MCP 插件,可以轻松实现自然语言驱动的浏览器自动化任务。以下是两种主要的配置方法:
这是最直接且跨平台兼容的配置方式,适用于 VS Code 的稳定版本。
Ctrl + ~ 或 Cmd + ~),执行如下命令注册 Playwright MCP 服务器:code --add-mcp '{"name":"playwright","command":"npx","args":["@playwright/mcp@latest"]}'命令执行后,MCP 服务将自动注册。此时,任何支持 MCP 协议的扩展(如 GitHub Copilot 或 Claude Desktop)在需要浏览器操作时,都将自动调用该服务。可尝试触发一个 AI 驱动的任务(如生成 Playwright 脚本)以验证服务是否正常启动并响应请求。
若希望进行更灵活或个性化的设置,可直接修改 VS Code 的 settings.json 文件来添加 MCP 配置。
Ctrl + , 或 Cmd + ,),点击右上角的“Open Settings (JSON)”按钮。{
"mcp":{
"servers":{
"playwright":{
"command":"npx",
"args":["@playwright/mcp@latest"]
}
}
}
}这种方式适合有特定参数需求或需与工作流深度集成的场景。
Claude Desktop 支持基于自然语言指令的浏览器自动化功能,结合 Playwright MCP 可以显著提升任务执行效率。
首先确保系统中已安装 Node.js,然后运行以下命令安装 Playwright MCP 包:
npx @playwright/mcp@latest接下来,编辑 Claude Desktop 的配置文件(通常位于 macOS 上的 ~/Library/Application Support/Claude/Claude_desktop_config.json),并在其中加入以下配置内容:
{
"mcpServers":{
"playwright":{
"command":"npx",
"args":["@playwright/mcp@latest"]
}
}
}保存后,在 Claude Desktop 的设置页面中选择“开发者”选项卡,点击“编辑配置”,确认服务已成功加载。随后即可在“工具”菜单中看到 Playwright MCP 相关功能。
Cursor 是一款专为 AI 开发者设计的智能 IDE,它通过集成 Playwright MCP 来增强 UI 测试和前端开发体验。
在 Cursor 中启用 Playwright MCP,需创建或修改项目根目录下的 mcp.json 文件,并添加如下内容:
{
"mcpServers":{
"playwright-mcp":{
"command":"npx",
"args":["@playwright/mcp@latest"]
}
}
}之后,在 Cursor 界面中点击 “Add new global MCP server”,更新配置文件即可完成服务注册。
配置完成后,就可以开始使用自然语言编写测试脚本并由 AI 自动执行了。
在 Claude Desktop 中输入以下自然语言描述:
打开网站 https://abc.com/
点击 BLOG 标签页Claude 将根据指令自动调用 Playwright MCP 并完成相应的浏览器操作,无需手动编写代码。
假设我们要模拟用户登录并下单的完整流程,可在 Cursor 中输入如下描述:
打开网址 https://www.xxx.com/
使用用户名和密码登录
点击登录按钮
将商品 "Sauce Labs Backpack" 添加至购物车
进入购物车
点击结账按钮
填写随机的姓氏、名字和邮编信息
点击继续
点击完成
验证显示消息 "Thank you for your order!"执行前请务必点击“运行工具”按钮以激活 MCP 服务。随后,系统将逐条执行上述操作,并最终验证目标消息是否出现。
通过以上配置方式,开发者可以在主流 IDE 和 AI 工具中无缝集成 Playwright MCP,实现从自然语言到浏览器操作的端到端自动化流程。这不仅大幅降低了测试脚本的编写门槛,也提升了测试的灵活性、可维护性和执行效率,为智能化测试自动化开辟了全新路径。
尽管将大型语言模型(LLM)与 Playwright MCP 结合用于自动化测试带来了显著的效率提升,但在实际应用过程中仍面临一些不可忽视的技术与实践挑战。
在安全性和数据隐私方面存在一定的风险。当 LLM 通过 MCP 协议访问敏感系统或处理包含私有信息的数据时,若未采取严格的访问控制和数据脱敏措施,可能会导致敏感信息泄露,尤其是在使用第三方托管模型服务的情况下,这种风险更为突出。
多个 MCP 服务器的协同运行可能带来额外的系统开销。为了支持浏览器操作、数据库查询、API 调用等多种功能,通常需要部署多个 MCP 服务端点。然而,随着任务复杂度和并发请求数量的增加,LLM 需要频繁切换和协调这些外部资源,可能导致响应延迟甚至系统负载过高的问题。
动态用户界面(UI)的处理仍然是一个技术难点。Playwright MCP 依赖于浏览器的可访问性树为 LLM 提供结构化的页面快照,从而实现对网页元素的理解和操作。然而,面对 iframe 嵌套、悬停菜单、异步加载组件等复杂结构时,生成的快照可能不完整或失真,进而影响测试的准确性和稳定性。
另一个挑战来自 LLM 自身的代码生成能力限制。虽然 LLM 可以基于自然语言指令生成基本的测试脚本,但在面对高度定制化、逻辑复杂的场景时,其生成结果可能不够精确,表现为代码遗漏、语法错误或逻辑不合理等问题,最终仍需人工审查和修正。
LLM 对上下文和业务逻辑的深入理解仍然有限。现代 Web 应用往往具有复杂的交互逻辑和依赖特定用户行为的业务规则,而当前的语言模型在识别和推理这类深层次语义方面仍有不足,容易产生误判或生成不符合预期的操作流程。
尽管 LLM 与 Playwright MCP 的结合为智能化测试带来了新的可能性,但要在实际项目中实现稳定高效的落地,仍需在安全性、性能优化、动态 UI 支持、代码质量以及上下文理解等方面持续探索和完善。
随着软件开发周期日益加快且复杂度不断提升,行业对更加智能、具备更强适应能力的测试自动化方案的需求也愈发迫切。生成式人工智能与 Playwright MCP 的深度融合,正代表着这一方向的重要突破。它使团队能够以前所未有的速度和准确性构建自动化流程,显著提升测试的稳定性和可维护性。
借助这一组合,测试脚本不仅能智能应对界面变化,还能大幅减少传统自动化中频繁出现的手动维护工作,从而有效提升测试覆盖率。更重要的是,QA 团队得以从繁琐的脚本编写与调试中解放出来,将更多精力投入到高价值的策略性任务中,如测试设计、质量分析与持续优化,真正实现效率与质量的双重提升。
如果希望快速入门MCP,可以阅读笔者的《MCP极简入门》一书:
【关联阅读】